엔지니어링 구현 방식인 요구 공학은 비즈니스 민첩성 향상 및 신속한 시장 출시, 이해관계자의 가치 요구 보호, 코드에 전략 구현, 비즈니스 지식 디지털화 및 시각화, 그리고 통합된 언어 제공을 목표로 합니다. 요구 공학은 지식 팩토리를 활용하여 솔루션의 역량을 강화하는 솔루션을 개발하고, 궁극적으로 비즈니스와 IT의 동질성을 달성합니다.
요구 공학에 대한 전반적인 내용은 디지털 트윈을 참조하세요.
엔지니어링 구현 방식인 요구 공학은 비즈니스 민첩성 향상 및 신속한 시장 출시, 이해관계자의 가치 요구 보호, 코드에 전략 구현, 비즈니스 지식 디지털화 및 시각화, 그리고 통합된 언어 제공을 목표로 합니다. 요구 공학은 지식 팩토리를 활용하여 솔루션의 역량을 강화하는 솔루션을 개발하고, 궁극적으로 비즈니스와 IT의 동질성을 달성합니다.
요구 공학에 대한 전반적인 내용은 디지털 트윈을 참조하세요.

에이전트 컴퓨팅은 자율 에이전트를 사용하는 컴퓨팅 접근 방식입니다. 이러한 에이전트는 특정 목표와 작업을 가진 컴퓨터 프로그램으로 구성되어 독립적으로 의사 결정을 내리고 작업을 수행할 수 있으며, 에이전트 컴퓨팅의 핵심 개념은 자율성, 사회성, 반응성, 능동성입니다. 자율성은 에이전트가 외부의 개입 없이 작동할 수 있음을 의미합니다. 사회성은 에이전트가 다른 에이전트 및 환경과 상호 작용할 수 있음을 의미합니다. 반응성은 에이전트가 환경의 변화에 반응할 수 있음을 의미합니다. 능동성은 에이전트가 목표를 달성하기 위해 능동적으로 행동할 수 있음을 의미합니다.
AI 에이전트는 에이전트 컴퓨팅의 구체적인 구현으로, AI 에이전트는 디지털 전문 지식을 실행하는 메커니즘인 역할의 인스턴스 역할을 합니다. 핵심 구성 요소에는 지식 기반, 추론 엔진, 특정 작업에 특화되도록 설계된 상호 작용 인터페이스가 포함됩니다. 지식 기반은 대량의 정형 및 비정형 정보와 지식을 저장합니다. 추론 엔진은 특정 문제에 대한 해결책을 제공하기 위해 이 지식을 처리하고 분석하는 역할을 담당합니다. 반면에 상호작용 인터페이스는 사용자가 AI 에이전트와 상호작용할 수 있는 플랫폼을 제공합니다.
RAR(retriver aurgument reasoning)과 RAG(retriver aurgument generator)는 AI 에이전트의 핵심 기술로, RAR은 지식 기반에서 관련 정보를 검색한 다음 추론 엔진에서 분석 및 처리하여 가능한 솔루션을 생성하고, RAG는 RAR의 결과를 기반으로 설득력 있고 논리적인 솔루션을 생성합니다. 의 결과를 바탕으로 설득력 있고 논리적인 논거를 생성하여 이러한 솔루션을 뒷받침합니다.
AI 에이전트의 주요 역할은 지식 관리 및 의사 결정 지원을 제공하는 것입니다. AI 에이전트를 활용하면 조직은 내부 및 외부의 비정형 지식을 효과적으로 관리하고 지식 습득 및 활용의 효율성을 향상시킬 수 있습니다. 또한 AI 에이전트는 기업이 복잡한 비즈니스 문제를 해결하고 의사 결정의 효율성과 품질을 개선할 수 있도록 맞춤형 의사 결정 지원을 제공할 수 있습니다.
전반적으로 AI 에이전트는 기업이 효과적인 지식 관리와 효율적인 의사 결정 지원을 달성하는 데 도움이 되는 강력한 도구입니다. AI 에이전트를 도입함으로써 기업은 지식 습득 및 활용의 효율성을 향상시킬 뿐만 아니라 의사 결정의 효율성과 품질을 개선하여 비즈니스 실행 수준에서 AI가 실질적인 역할을 수행하고 궁극적으로 기업의 경쟁력을 향상시킬 수 있습니다.

솔루션에는 신용 평가, 리스크 관리, 투자 전략 및 기타 여러 분야에서 다양한 유형의 알고리즘이 사용됩니다. 이러한 영역에서 알고리즘은 은행이 보다 효과적인 의사 결정을 내리고 위험을 줄이며 수익성을 개선하는 데 도움이 될 수 있습니다. 예를 들어, 은행은 복잡한 알고리즘 모델을 사용하여 대출 신청자의 신용 위험을 보다 정확하게 평가함으로써 부실채권 발생 가능성을 줄일 수 있습니다. 마찬가지로 은행은 알고리즘을 사용하여 시장 역학을 더 잘 이해하고 보다 효과적인 투자 전략을 개발할 수 있습니다.
그러나 알고리즘 모델의 개발과 사용은 상당한 프로그래밍과 데이터 처리 노력이 필요한 복잡한 과정입니다. 이러한 작업을 수행할 수 있는 기술 인력과 리소스가 부족한 은행이 많기 때문에 이는 큰 도전이 될 수 있습니다. 그렇기 때문에 노코드/로코드 시뮬레이션 알고리즘을 구현해야 합니다.
노코드/로우코드 시뮬레이션 알고리즘을 사용하면 기술 전문가가 아닌 사람도 알고리즘 모델 개발 및 사용에 참여할 수 있습니다. 사용자는 그래픽 인터페이스를 사용하여 코드를 작성하지 않고도 알고리즘 모델을 쉽게 생성하고 수정할 수 있습니다. 따라서 알고리즘 모델 사용의 장벽이 크게 낮아져 더 많은 은행이 알고리즘을 사용하여 비즈니스를 최적화할 수 있습니다.
또한 노코드/로코드 시뮬레이션 알고리즘은 실시간 시뮬레이션 실행이 가능하므로 의사 결정이 어떤 결과를 가져올지 즉시 확인할 수 있습니다. 이를 통해 은행은 알고리즘 모델이 어떻게 작동하는지 더 잘 이해할 수 있을 뿐만 아니라 실제로 적용하기 전에 발생할 수 있는 문제와 위험을 예측할 수 있습니다.
전반적으로 알고리즘의 노코드/로코드 시뮬레이션은 상업 은행이 알고리즘을 사용하여 비즈니스를 더 쉽고 빠르게 최적화할 수 있는 방법을 제공합니다. 이는 은행의 의사 결정의 효율성을 높이고 리스크를 줄일 뿐만 아니라 급변하는 시장 환경에 더 잘 적응할 수 있도록 도와줍니다.

API 설계는 애플리케이션의 기능뿐만 아니라 시스템의 성능, 보안, 확장성을 결정하는 중요한 과정으로, API 설계의 핵심 단계는 어떤 작업을 노출할지, 어떻게 노출할지 결정하는 것입니다. 이 과정에서 프로세스 모델과 엔티티 모델이 중요한 역할을 합니다.
프로세스 모델은 비즈니스 프로세스와 데이터 흐름을 이해하여 효율적인 API를 설계할 수 있도록 도와줍니다. 프로세스에서 정보와 작업의 흐름을 시각화함으로써 데이터가 지연되거나 작업이 중복될 수 있는 문제를 파악하여 API 설계를 더욱 간소화하고 효율적으로 만들 수 있습니다. 또한 프로세스 모델링은 인터페이스 필드와 엔티티 간의 비즈니스 규칙을 포함하는 비즈니스 의사 결정 로직을 이해하는 데 도움이 될 수 있으며, 이는 비즈니스 요구 사항을 충족하는 API를 설계하는 데 매우 중요합니다.
반면에 엔티티 모델은 시스템에서 엔티티와 그 관계를 이해하는 데 도움이 됩니다. 엔티티 모델은 엔티티와 그 관계를 정의함으로써 API 설계에서 모든 관련 당사자를 고려하고 중요한 엔티티가 간과되거나 누락되는 것을 방지할 수 있도록 합니다. 또한 엔티티 모델은 API 설계에서 충돌이나 불일치를 식별하여 필요한 조정을 수행할 수 있도록 도와줍니다.
상업 은행 환경에서는 API 설계의 중요성을 아무리 강조해도 지나치지 않습니다. 예를 들어, 은행은 고객이 계좌 잔액을 확인하고, 자금을 이체하고, 기타 은행 업무를 수행할 수 있도록 API를 제공해야 할 수 있습니다. 이를 위해서는 API가 데이터 보안과 정확성을 보장하면서 고객의 요구를 충족할 수 있도록 프로세스 모델과 엔티티 모델을 기반으로 API를 설계해야 합니다.
전반적으로 프로세스 모델과 엔티티 모델은 API 설계에서 중요한 역할을 합니다. 비즈니스 프로세스와 엔티티 관계를 이해하여 고객의 요구를 충족하는 효율적이고 안전하며 정확한 API를 설계할 수 있도록 도와줍니다. 따라서 API 설계에서 이 두 가지 모델을 최대한 활용하여 API 설계가 기대하는 결과를 얻을 수 있도록 해야 합니다.

현대의 비즈니스 환경에서 규정 준수, 투명성, 책임성은 비즈니스 운영의 중요한 원칙이 되었습니다. 특히 금융 분야에서는 막대한 자본 흐름과 복잡한 거래 구조로 인해 운영 내역에 대한 감사가 필수적인 요소가 되었습니다. 이것이 바로 감사 센터가 존재하는 이유입니다.
감사 센터는 가장 간단한 기능으로 감사 추적을 제공합니다. 즉, 자산 풀에 대한 모든 변경 사항이 감사 센터에 기록되고 저장되어 완전한 운영 이력을 생성합니다. 이는 오류 가능성을 방지하고 필요 시 책임 소재를 입증할 수 있는 증거가 되므로 상업 은행에 매우 중요합니다.
감사 센터에는 관리자가 지정된 기간 내에 지식창고의 운영 이력을 검색할 수 있는 검색 기능도 있습니다. 즉, 관리자는 필요할 때마다 특정 기간 동안의 운영 이력을 빠르게 찾아 자세한 검토를 할 수 있습니다.
또한 감사 센터에서는 변경 모델의 현재 콘텐츠로 이동할 수 있는 기능도 있습니다. 이는 관리자가 자산 라이브러리의 현재 상태에 즉시 액세스할 수 있는 실시간 감사 기능으로, 보다 시기적절하고 정확한 의사결정을 내릴 수 있도록 해줍니다.
마지막으로 감사 센터에는 감사 스트림을 정리할 수 있는 기능도 있습니다. 이는 관리자가 유효하지 않거나 오래된 감사 기록을 정리하여 감사 시스템을 효율적으로 운영할 수 있도록 도와주는 유지 관리 기능입니다.

비즈니스 아키텍처의 목적은 조직의 비즈니스 전략 구현과 목표 달성을 지원하는 것입니다. 기업의 비전과 전략에 따라 지속적으로 진화하는 비즈니스 아키텍처는 기업이 전략적 역량 요구사항을 전술 및 실행 수준으로 변환하고 구현할 수 있는 전반적인 프레임워크를 제공하여 다양한 비즈니스 구성요소(예: 제품 또는 서비스, 프로세스, 리소스, 인력)가 효과적으로 협력하여 기업이 전략에 부합하는 데 필요한 역량과 가치를 창출하고 궁극적으로 비즈니스 목표를 달성할 수 있도록 합니다. IT 4.0의 진화와 디지털 혁신을 위한 인공지능 개발의 필요성으로 인해 디지털 리더가 되고자 하는 조직은 비즈니스 아키텍처에 더욱 집중하고 있습니다.
비즈니스 아키텍처는 제품 아키텍처, 비즈니스 프로세스, 리소스 구조, 인력 등 조직의 모든 측면을 포함하여 전략 실행과 비즈니스 목표 달성을 지원하기 위한 효과적인 환경을 조성합니다. 서로 다른 비즈니스 전략을 가진 기업은 서로 다른 비즈니스 아키텍처를 정의합니다. 예를 들어 리소스 통합에 중점을 둔 기업은 구성 요소화된 비즈니스 아키텍처가 필요하고, 생태학에 중점을 둔 기업은 동적 역량 시너지를 지원하는 비즈니스 아키텍처가 필요합니다.
비즈니스 아키텍처에는 기업의 프레임워크 구조, 비즈니스 아키텍처의 원칙, 기업의 비즈니스 아키텍처 제어 프로세스 및 지식 자산이 포함됩니다. 비즈니스 아키텍처는 비즈니스 전략을 담당하며, 현재 아키텍처에서 실현할 수 없는 모든 전략적 역량은 비즈니스 아키텍처의 형태적 구조를 변화시킬 것입니다. 비즈니스 아키텍처에 대한 다양한 관점, 역량에 대한 외부 관점, 전문 역량에 대한 내부 관점, 핵심 리소스에 대한 관점 등이 존재합니다. 아키텍처 원칙은 레벨 1부터 레벨 5까지 제품, 프로세스, 리소스 및 조직의 각 수준에 대한 판단 원칙, 의사 결정 기준, 표준 및 지침을 다룹니다.
실현 수준에서 비즈니스 아키텍처는 전략적 수준의 비즈니스 수익 모델, 전술적 수준의 비즈니스 모델 프레임워크, 운영 수준의 비즈니스 구조를 포함하며 R&D에서 제조, 배송에 이르는 가치의 전체 라이프사이클을 포괄합니다. 구체성 측면에서 비즈니스 아키텍처는 기업의 논리적 아키텍처와 비즈니스 운영의 운영 수준 아키텍처 및 기업의 조직 구조를 모두 포함하며, 논리적 수준의 아키텍처가 물리적 조직 구조를 결정합니다. 세부적인 수준에서는 비즈니스 모델의 5가지 수준에 따라 각 수준에는 해당 비즈니스 아키텍처, 즉 특정 구조, 원칙 및 의사 결정 기준이 있습니다.

비즈니스 영역은 기업의 가치 창출 및 수익 영역으로, 비즈니스 영역 컨텍스트는 기업이 어떻게 운영되고 환경과 상호작용하는지를 시각적으로 나타내며, 비즈니스에 관련된 외부 참여자와 내부 프로세스를 보여주고, 이해관계자가 비즈니스의 범위와 조직의 여러 부분 간의 관계를 이해하고 이러한 구성 요소가 서로 어떻게 결합되는지를 명확하게 설명하는 데 도움을 줍니다.
비즈니스 영역의 정의는 가치 사슬을 따라 가치를 창출하고 전달하는 기업의 능력을 명확하게 이해하고 이를 기업의 전반적인 전략 및 목표와 연계하는 것을 목표로 합니다. 이를 통해 조직은 강점과 약점을 파악하고 그에 따른 개선 전략을 개발할 수 있습니다. 각 비즈니스 영역이 관심 대상이며, 외부 참여자(예: 고객, 공급업체, 규제 기관)는 별도의 법인으로 표시되어 외부와의 상호 작용뿐만 아니라 기업 내 프로세스와의 정보 흐름이나 물리적 교환을 보여줍니다. 이러한 다이어그램은 비즈니스 영역을 분석하기 위한 출발점이며 비효율적이거나 중복되는 영역과 잠재적인 위험 또는 기회를 식별하는 데 사용됩니다. 비즈니스 영역은 가치를 식별, 창출 및 교환하는 프로세스인 완전한 엔드투엔드 가치 흐름에 따라 가치 사슬에 따라 분류됩니다.
비즈니스 분석가 및 기타 이해관계자에게 비즈니스 영역은 조직의 상위 프로세스 구조와 다양한 유형의 수익을 정의하며, 역량 측면에서 업그레이드가 필요한 영역을 식별하고 차별화된 서비스를 제공하는 데 사용할 수 있으며, 조직의 비즈니스를 외부 참여자에게 전달하고 내부의 모든 관련자가 비즈니스 영역의 경계와 비즈니스 영역의 역량을 공통으로 이해하는 데 유용합니다.
사업 영역은 다양한 방식으로 정의할 수 있으며 기업의 가치 사슬, 수익 구조, 비즈니스 목표와 같은 요소에 따라 분류할 수 있습니다. 예를 들어, 비즈니스 영역은 수익의 위험 수준, 수익 모델 또는 마케팅, 제품 서비스, 리소스 및 운영 지원별로 구분할 수 있습니다. 이러한 세분화는 기업이 원하는 비즈니스 성과를 달성하기 위해 투자, 개발 또는 혁신해야 하는 주요 영역을 식별하는 데 도움이 됩니다.
비즈니스 영역 콘텐츠에는 상황적 배경, 이해관계자 가치, 이벤트, 프로세스, 비즈니스 역량, 리소스 등과 같은 여러 구성 요소가 포함됩니다. 이러한 구성 요소는 비즈니스가 어떻게 운영되고 환경과 상호 작용하는지 보여주며 이해관계자가 비즈니스의 범위, 조직의 다양한 부분 간의 관계 및 이러한 구성 요소가 서로 어떻게 조화를 이루는지 이해하는 데 도움이 됩니다.

비즈니스 구성 요소는 기업의 내부 역량을 나타내며 기업의 전문적 역량과 기능을 표현합니다. 이러한 역량에는 회사가 보유하고 있는 고유한 기술, 지식 및 기능이 포함되며 경쟁업체와 차별화되는 특징이 있습니다. 또한 비즈니스 구성 요소는 의사 결정, 우선순위 지정 및 자원 배분의 기초를 제공하며, 기업이 조직의 여러 부분 간의 관계와 의존성을 발전시키는 데 중요한 프레임워크입니다.
비즈니스 구성 요소는 모든 비즈니스 영역에서 기업 자원과 지원 활동을 보다 효과적으로 통합하기 위해 기업 운영을 독립적인 전문성을 갖춘 구성 단위로 논리적으로 나눈 것입니다. 각 비즈니스 구성 요소는 서로 다른 전문 분야를 포함하며, 이를 지원하기 위한 특정 기술을 갖춘 역할과 기업 내부 관점에서 볼 때 기능적 역량이 필요합니다. 비즈니스 구성 요소는 비즈니스 개체와 비즈니스 도메인 사이에 위치하여 비즈니스 아키텍처에서 중요한 역할을 합니다.
비즈니스 컴포넌트는 크게 두 부분으로 나뉘는데, 서로 다른 리소스, 즉 비즈니스 개체와 제공되는 다양한 유형의 표준화된 전문 기능, 즉 작업을 담당합니다. 비즈니스 구성 요소의 목적은 기업 내 전문 지식과 역량을 통합하여 비즈니스 프로세스의 효율적인 운영을 지원하는 것입니다. 비즈니스 구성 요소의 묘사는 일반적으로 높은 응집력, 느슨한 결합, MECE(상호 배타적이고 완전 포괄적인) 원칙, 중복 적용 금지 원칙 등 몇 가지 원칙에 따라 이루어집니다. 이러한 원칙은 구성 요소 간의 명확한 경계와 시너지를 보장하고 업무의 중복과 중복을 방지합니다.
비즈니스 구성 요소를 설계함으로써 기업은 내부 업무를 더 잘 조직하고 효율성을 높이며 리소스 할당을 최적화하고 서로 다른 구성 요소 간의 협업과 협업을 촉진할 수 있습니다. 각 비즈니스 구성 요소는 기업의 전반적인 비즈니스 목표와 전략을 지원하기 위해 함께 작동하는 특정 전문 지식과 역량을 제공합니다. 각 구성 요소에는 특정 전문 지식과 기술이 있으며, 구성 요소 내의 업무 범위와 역할 책임에 따라 각 구성 요소는 전문화된 기능을 제공하는 데 집중할 수 있습니다.
요컨대, 비즈니스 구성요소의 세분화는 효율성, 전문성, 비즈니스 품질에 기여합니다. 각 구성 요소의 구체적인 책임과 역량에 집중함으로써 조직은 리소스를 더 잘 통합하고 비즈니스 프로세스를 최적화하며 고객 만족도를 향상시킬 수 있습니다.

비즈니스 모델은 요구사항 엔지니어링 아키텍처의 기본 범주로, 다른 모든 구성 요소 간의 연결 고리 역할을 하며 운영 수준에서 비즈니스 모델을 이해하고 정의하기 위한 통합된 프레임워크를 제공합니다. 비즈니스 모델 카테고리의 핵심은 고객, 제품, 채널 및 파트너 측면은 물론 비즈니스의 프로세스 모델, 엔티티 모델 및 의사 결정 모델을 포함한 조직의 가치 제안입니다. 본질적으로 비즈니스 모델 카테고리는 비즈니스가 업계 내에서 가치를 창출하고 가치를 제공하는 방법과 운영 방식을 정의합니다.
비즈니스 모델은 전략을 실행으로 옮기는 가장 세부적인 운영 수준의 비즈니스 모델을 의미하며, 가장 세분화된 수준, 즉 레벨 5까지 정의할 수 있습니다. 비즈니스 모델의 깊이는 기업의 실행 능력에 따라 달라지며, 더 중요한 것은 비즈니스 모델을 정의하려는 기업의 목적에 따라 달라집니다. 운영 수준에서 비즈니스 모델이 정의되면 기업의 뉴런과 신경망이 갖추어지고, 이 시점에서 대부분의 비즈니스 지식은 운영 수준에서 비즈니스 모델의 다양한 요소와 연결되어 있습니다.
비즈니스 모델은 전반적인 설계 프레임워크를 제공하는 비즈니스 아키텍처의 지침 원칙에 따라 구성되며, 비즈니스 아키텍처는 전략적 목표와의 일치를 유지하기 위한 수단으로 전략적 수준에서 운영 수준까지 모델 구축을 안내합니다.
비즈니스 모델 범위는 모든 혁신 요구 사항을 구체화하고 이를 구체적인 비즈니스 모델 요소로 구체화하는 궁극적인 수단입니다. 모든 크고 광범위한 혁신 요구 사항을 명확하게 구체화하고 요구 사항 관리 프로세스 전반에 걸쳐 흐름, 추적 및 구현할 수 있는 운영 수준 비즈니스 모델 개선 기회로 분해해야 합니다. 이 흐름의 목적은 복잡한 요구 사항을 관리 가능한 모듈로 세분화하여 요구 사항 관리가 복잡한 문제를 더 쉽게 해결할 수 있도록 하는 것입니다. 이 범위는 또한 모든 변경 요구 사항 및 개선 요청의 실제 내용을 통합하는 운영 수준 비즈니스 모델로서 모든 개선 기회를 관리하고 우선 순위를 정하기 위한 통합 관리 보기를 제공합니다.

비즈니스 요구사항은 전략적 수준에서 운영 수준에 이르기까지 기업 운영의 필수적인 부분으로, 장기적인 발전을 위한 전략적 요구사항과 일상적인 운영의 특정 요구사항을 모두 포함합니다. 이러한 요구는 기업 발전의 원동력이며 기업을 발전시키는 핵심 요소입니다. 따라서 비즈니스 요구 사항을 이해하고 파악하는 것은 기업의 발전과 성공과 직결됩니다.
전략적 요구는 기업의 장기적인 발전에서 중요한 부분이며, 주로 고객 가치 혁신 요구, 전략적 역량 요구, 프로세스 혁신 요구가 포함됩니다. 이러한 요구는 새로운 시장에서 새로운 고객 세그먼트에 대한 기업의 시장 지향적 요구와 기존 고객 세그먼트를 유지하고 고객 가치를 높이기 위한 혁신 요구의 실현입니다. 이는 기업의 장기적인 성공을 위한 핵심 요소입니다.
운영 수준 요구사항은 주로 운영 비용 최적화와 관련된 비즈니스 모델의 일상적인 운영 프로세스에서 발생하는 구체적인 요구사항과 기대치입니다. 이러한 요구 사항은 비즈니스의 일상적인 운영의 기초가 되며 비즈니스가 제대로 운영되도록 하는 데 필요합니다.
모든 요구사항은 비즈니스 정의와 전략적, 전술적, 운영적 수준에서 비즈니스 요소의 관계를 포함하는 비즈니스 모델로 세분화되어야 합니다. 요구사항을 비즈니스 모델로 구체화해야만 요구사항이 실현되고 충족되어 비즈니스의 성장을 촉진할 수 있습니다.
비즈니스 요구사항이 명확해지고 비즈니스 모델로 정의되면 비즈니스에 대한 솔루션이 구체화되었다는 것을 의미합니다. 비즈니스 모델은 기업 운영의 근간이며 모든 비즈니스 요구사항은 비즈니스 모델에서 해결책을 찾아야 하기 때문입니다. 따라서 비즈니스 요구 사항을 명확히 하고 정의하는 것이 비즈니스 성공의 열쇠입니다. 전반적으로 비즈니스 모델에는 모든 비즈니스 요구 사항이 포함되어 있으며 비즈니스 개발의 기초이자 핵심입니다.

비즈니스 모델이라고도 하는 비즈니스 모델은 기업이 가치를 창출, 전달, 포착하는 방법에 대한 포괄적인 프레임워크입니다. 이는 제품 또는 서비스의 생산, 판매, 마케팅, 유통 및 지원을 포함하여 회사가 어떻게 운영되는지를 설명합니다. 비즈니스 모델에는 가치 제안(제품 또는 서비스의 고유한 가치), 고객 기반(목표 시장), 채널(고객에게 도달하고 서비스를 제공하는 방법), 핵심 프로세스 및 리소스(제품 또는 서비스의 생산 및 제공 방법), 수익원(제품 또는 서비스를 통해 돈을 버는 방법), 비용 구조(제품 또는 서비스의 생산 및 제공 비용) 등의 여러 구성 요소가 포함됩니다.
비즈니스 모델의 개발은 전략적 지역에 매우 중요합니다. 첫째, 효과적인 비즈니스 모델은 기업이 성장, 수익성 또는 사회적 영향력과 같은 전략적 목표를 달성하는 데 도움이 될 수 있습니다. 둘째, 비즈니스 모델은 회사가 경쟁과 시장 변화에 대응할 수 있는지 여부를 판단하는 데 도움이 될 수 있습니다. 마지막으로 비즈니스 모델은 기업이 혁신하고 새로운 기회에 적응하는 데 도움이 될 수 있습니다.
전반적으로 비즈니스 모델은 회사 전략의 핵심 구성 요소이며 회사의 목표, 자원 및 역량, 시장 및 경쟁 환경에 따라 설계하고 실행해야 합니다. 효과적인 비즈니스 모델은 기업이 전략적 목표를 달성하고, 경쟁과 시장 변화에 대응하며, 새로운 기회에 혁신하고 적응하는 데 도움이 될 수 있습니다.

창의적인 전략의 개발과 실행은 오늘날의 비즈니스 환경에서 조직이 경쟁력을 유지하기 위해 반드시 필요한 단계입니다. 끊임없이 변화하는 시장 환경 속에서 조직은 경쟁에서 앞서 나가고 장기적인 성장을 달성하기 위해 끊임없이 비즈니스 모델을 혁신하고 개선해야 하기 때문입니다. 창의적인 전략은 이러한 목표를 달성하는 데 사용되는 도구입니다.
첫째, 창의적 전략은 변화하는 시장 환경에서 조직이 새로운 경쟁 우위를 찾는 데 도움이 될 수 있습니다. 창의적이고 열린 마음으로 사고함으로써 기업은 이전에는 고려하지 않았던 새로운 수익원과 성장 동력을 발견할 수 있습니다. 예를 들어, 제품 혁신을 통해 새로운 고객을 유치하거나 내부 프로세스와 역량을 개선하여 효율성을 높이고 비용을 절감할 수 있습니다.
둘째, 창의적인 전략은 조직이 고객 경험을 개선하여 고객 만족도와 충성도를 높이는 데 도움이 될 수 있습니다. 예를 들어, 기업은 개인화된 마케팅, 옴니채널 경험, 우수한 고객 서비스를 통해 고객 여정과 비즈니스와의 상호 작용을 개선할 수 있습니다.
마지막으로, 창의적인 전략은 기업이 수익성 모델 혁신을 달성하는 데 도움이 될 수 있습니다. 기업은 새로운 수익 창출 방법을 찾거나 기존 수익 창출 방법을 변경함으로써 수익성을 개선하고 성장을 지속할 수 있습니다. 예를 들어, 기업은 구독 모델, 사용량 기반 지불 모델 또는 가치 기반 가격 책정을 통해 이를 수행할 수 있습니다.
전반적으로 크리에이티브 전략은 복잡하고 경쟁이 치열한 비즈니스 환경에서 조직이 경쟁력을 유지하고 장기적인 성장을 달성하는 데 중요한 도구입니다. 효과적인 크리에이티브 전술을 개발하고 구현함으로써 조직은 새로운 수익원과 성장원을 활용하고, 효율성을 높이고 비용을 절감하며, 고객 경험을 개선하고, 수익성 모델 혁신을 달성하여 전략적 목표를 달성할 수 있습니다.

비즈니스 모델 혁신 카테고리는 전략적 요구사항을 충족하기 위해 비즈니스 모델의 진화와 지속적인 개선을 추진하는 것을 목표로 하며, 궁극적으로는 비즈니스의 동적 적응력을 유지하는 것을 목표로 합니다. 전략적 요구사항의 출발점은 주로 전략 맵이며, 이는 시장에서 도출된 고객 가치, 조직 내부 전략에서 도출된 전략적 역량, 비즈니스 라인에서 도출된 프로세스 혁신의 세 가지 범주로 나눌 수 있으며, 모두 혁신 카테고리의 요구사항입니다. 여기에 디지털을 기반으로 비즈니스 모델(비즈니스 모델)을 재구성하고 혁신하는 것을 목표로 하는 디지털 트랜스포메이션 범주도 있습니다.
이 비즈니스 모델 혁신 범주에서는 각 혁신 요구 사항을 면밀히 분석하고 특정 비즈니스 모델의 요소로 표현하여 효과적인 솔루션을 개발하고, 비즈니스 모델의 요소는 요구 사항 충족 여부를 확인/검증하는 증거로 사용할 수 있습니다. 따라서 이러한 솔루션은 혁신 요구를 충족시킬 뿐만 아니라 외부 변화에 적응하기 위한 조직의 발전을 촉진하는 수단으로서 비즈니스 모델의 전반적인 개발과 향상에 기여합니다.
혁신 요구사항의 실행을 촉진하기 위해서는 이러한 요구사항을 궁극적으로 운영 수준 개선, 즉 향상 기회로 세분화해야 합니다. 이 접근 방식을 사용하면 더 크고 복잡한 혁신 요구사항을 관리할 수 있고 요구사항 관리 프로세스에 효과적으로 통합할 수 있습니다.
Translated with DeepL.com (free version)

비즈니스 객체는 조직에서 가치를 창출하는 데 사용되는 핵심 요소로, 비즈니스의 관심 자원인 고객, 제품, 계약 등이 비즈니스 객체입니다. 기업이 수행하는 비즈니스 활동, 즉 가치 생산의 이유는 비즈니스 객체에 구현되어 있으며, 비즈니스 객체가 없으면 비즈니스 운영을 수행하여 가치를 생산한다는 것을 증명할 수 없으면 다음 링크로 넘어갈 수 있습니다. 따라서 비즈니스 객체는 본질적으로 비즈니스 모델의 핵심 리소스입니다.
첫째, 비즈니스 객체를 사용하면 비즈니스 성공에 가장 중요한 리소스를 파악할 수 있고 우선순위를 정할 수 있어 가장 큰 가치를 제공하는 영역에 리소스를 집중할 수 있습니다.
둘째, 비즈니스 객체를 이해하면 서로 다른 객체 간의 관계를 파악하는 데 도움이 됩니다. 객체 간의 관계가 비즈니스의 전체 구조를 결정하는 경우가 많기 때문입니다. 예를 들어, 제품과 고객 간의 관계가 긴밀한 조직이라면 제품 개발과 고객 서비스를 주요 집중 분야로 선택할 수 있습니다.
마지막으로, 비즈니스 객체를 이해하는 것은 IT 솔루션 설계에 중요합니다. 도메인 중심 설계에서 비즈니스 객체의 경계는 종종 도메인의 경계를 나타내며, 이는 비즈니스 자체의 관계를 따라 IT 계층을 분리하는 데 도움이 됩니다. 따라서 비즈니스 개체는 IT 솔루션에서 가장 중요한 요소이며 신중하게 설계하고 구현해야 합니다.

비즈니스 규칙은 개인의 판단 결정으로 이해할 수 있습니다. 모든 비즈니스에서는 운영상의 의사 결정부터 조직 전체에 영향을 미칠 수 있는 전략적 의사 결정까지 크고 작은 모든 유형의 의사 결정에 매일 직면하게 됩니다. 비즈니스 의사 결정은 데이터 분석, 시장 동향, 고객의 요구, 내부 목표 등 다양한 요소를 바탕으로 이루어집니다.
이러한 의사 결정의 일관성과 효율성을 보장하기 위해 조직은 일반적으로 비즈니스 규칙이라고 하는 일련의 규칙 또는 지침을 개발합니다. 비즈니스 규칙은 조직을 지배하는 정책, 절차 및 원칙을 명시하는 일련의 진술입니다. 이러한 규칙은 모든 의사 결정이 일관되고 효율적인 방식으로 이루어지고 모든 직원이 동일한 목표를 향해 일할 수 있도록 도와줍니다.
프로세스 모델에서 비즈니스 결정은 작업 단계에 반영됩니다. 비즈니스 규칙은 운영 수준의 비즈니스 모델에서 가장 세분화된 요소이며 실행 방법을 명확히 합니다. 프로세스와 디지털화를 원하는 기업이라면 비즈니스 규칙을 명확히 하는 것이 프로세스의 핵심입니다. 비즈니스 규칙은 기업의 문화와 경쟁력을 반영하며, 비즈니스 규칙을 디지털화해야만 기업을 디지털화할 수 있고 전략을 코드에 구현할 수 있습니다.

조직은 분석 기능의 혁신을 지원하고 현재 역량 및 기술과 원하는 디지털 전환 목표 사이의 격차를 평가하는 데 도움이 되는 디지털 전환 역량 프레임워크를 통합해야 합니다. 평가 프레임워크의 도움으로 조직은 디지털 전환 준비 상태와 그 과정에서의 역량 상태를 체계적으로 평가하여 해결해야 할 격차를 파악하고 계획을 조정할 수 있습니다.
디지털 혁신 역량 및 기술 프레임워크는 일반적으로 디지털 역량 프레임워크, 기술 참조 프레임워크, 혁신 프레임워크 등 여러 차원에 걸친 일련의 프레임워크로 구성됩니다. 예를 들어 디지털 역량 프레임워크는 디지털 채널, 디지털 마케팅, 지능형 분석, 제품 및 솔루션, 커스터마이징 측면에서 기술 역량을 분류하여 비즈니스 영역과 비즈니스 대상의 역량을 평가하는 데 사용할 수 있도록 합니다. 또한 혁신 프레임워크는 역량 혁신, 에코 혁신, 경험 혁신, 수익성 혁신과 같은 측면을 기반으로 일반적인 비즈니스 혁신 모델을 통합하여 혁신 기회를 식별하는 데 도움을 줍니다.
이 프레임워크는 지능형 기술 도구와 함께 역량 혁신 분석에 활용되며, 디지털 준비 상태, 기술 도입 현황, 조직 및 문화적 역량, 인재 및 프로세스 등 혁신 과정의 다양한 평가와 평가에 사용할 수 있습니다. 이러한 평가를 통해 기업은 현재 상태를 파악하고 성공적인 디지털 전환을 위해 개선 또는 투자가 필요한 영역을 파악할 수 있습니다.
혁신을 위한 분석 기능을 활용하면 우선순위를 정하는 데도 도움이 됩니다. 비즈니스 구성 요소의 디지털 역량을 평가하고 목표를 비교하여 중요한 격차를 파악함으로써 기업은 가장 시급한 요구 사항을 먼저 충족할 수 있도록 전략적으로 리소스와 투자를 할당할 수 있습니다. 이러한 접근 방식은 기업의 리소스가 너무 분산되는 것을 방지하여 혁신 프로세스를 더욱 집중적이고 효과적으로 만듭니다.

역량 성숙도는 전략적 역량 실현의 설계 가치 측면 중 하나입니다. 전략에서 도출된 전략적 비즈니스 요구사항이 정당화되고 명확하게 표현됩니다. 비즈니스 솔루션은 명료화의 결과로 개별 개선 기회에 대응할 준비가 되어 있으며, 비즈니스 솔루션은 운영 수준에서 비즈니스 모델에 통합되어 있습니다. 이제 향후 비즈니스 운영 모델의 역량을 점검하기 위한 평가를 수행할 차례입니다.
운영 수준에서 비즈니스 모델의 역량을 평가하려면 여러 관점에서 종합적인 분석이 필요합니다. 첫 번째는 가치 제안으로, 비즈니스 솔루션이 대상 고객의 요구와 기대에 부합하는지 평가하는 것입니다. 가치 제안을 검토함으로써 솔루션이 경쟁사와 차별화되는 독특하고 매력적인 가치를 제공하는지 여부를 판단할 수 있습니다. 또한 가치 제안을 평가하면 고객에게 가치를 제공하는 데 있어 부족한 부분이나 개선이 필요한 부분을 파악하는 데 도움이 됩니다.
다음으로 프로세스 역량을 평가합니다. 여기에는 비즈니스 솔루션 제공과 관련된 프로세스의 효율성과 효과성을 평가하는 것이 포함됩니다. 프로세스가 잘 정의되어 있고 논리적이며 원하는 결과를 도출할 수 있는지를 평가하는 것이 중요합니다. 프로세스의 병목 현상이나 비효율성을 파악함으로써 조직은 운영 성과를 개선하고 비즈니스 모델의 원활한 실행을 보장하기 위해 필요한 조정을 할 수 있습니다.
고객 가치뿐만 아니라 다른 이해관계자의 관점에서도 비즈니스 모델을 평가하는 것이 중요합니다. 여기에는 비즈니스 솔루션이 직원, 공급업체, 주주 등 다양한 이해관계자의 요구와 기대에 어느 정도 부합하는지를 평가하는 것이 포함됩니다. 다양한 이해관계자가 비즈니스 모델에서 얻는 가치를 이해함으로써 조직은 솔루션이 지속 가능하고 상호 이익이 되는지 확인할 수 있습니다. 이러한 평가는 다양한 이해관계자 그룹 간의 잠재적 충돌이나 절충점을 파악하는 데 도움이 되며, 조직이 이해관계자의 이익 균형을 맞추는 정보에 입각한 결정을 내릴 수 있도록 해줍니다.
가치 제안, 프로세스 역량, 이해관계자 가치 외에도 확장성 관점에서 운영 수준에서 비즈니스 모델링 역량을 평가하는 것도 중요합니다. 여기에는 비즈니스 솔루션이 증가하는 수요를 충족하거나 새로운 시장으로 확장하기 위해 쉽게 복제 및 확장할 수 있는지 평가하는 것이 포함됩니다. 확장성 평가를 통해 조직은 운영 비즈니스 모델이 미래의 성장을 수용하고 품질이나 효율성을 저하시키지 않으면서 기회를 포착할 수 있는지 여부를 판단할 수 있습니다.
마지막으로, 운영 수준의 비즈니스 모델 역량을 평가할 때는 조직의 적응 및 혁신 능력도 고려해야 합니다. 여기에는 변화하는 시장에 대응하여 비즈니스 솔루션의 동적 적응력을 평가하는 것도 포함됩니다.

채널은 제품이나 서비스를 제공하는 방법일 뿐만 아니라 기업이 고객과 접촉하고 소통하며 관계를 구축하는 중요한 수단이기도 합니다. 올바른 채널 선택과 분류는 기업이 목표 시장에 더 효과적으로 도달하고 고객의 요구를 더 정확하게 충족하여 영업 효율성을 개선하고 운영 비용을 절감하며 경쟁 우위를 강화하는 데 도움이 될 수 있습니다.
채널의 중요성은 다음과 같은 측면에서 반영됩니다. 첫째, 채널은 기업이 가치 전달을 실현하는 핵심 연결고리입니다. 오프라인 매장이든, 온라인 마켓플레이스든, 직접 영업팀이든, 채널은 기업이 고객에게 제품이나 서비스를 제공하는 방식입니다. 둘째, 채널은 기업이 고객과의 관계를 구축하고 유지하는 가교 역할을 합니다. 기업은 채널을 통해 고객의 니즈를 파악하고, 피드백을 받고, 서비스를 제공하고, 관계를 심화할 수 있습니다. 다시 말하지만, 채널은 기업이 시장 정보와 경쟁 우위 수단을 확보할 수 있는 통로입니다. 채널을 통해 기업은 시장 역학을 파악하고, 경쟁사를 이해하고, 전략을 조정하고, 경쟁력을 향상시킬 수 있습니다.
채널 분류는 다양한 유통 방법과 채널 분류에 대한 고객의 요구를 충족시킬 수 있는 능력을 기반으로 합니다. 일반적인 채널 분류는 직접 채널, 간접 채널 및 혼합 채널입니다. 직접 채널은 회사 매장, 웹사이트 등 회사가 고객에게 직접 제품이나 서비스를 판매하는 채널입니다. 간접 채널은 기업이 도매업체, 소매업체 등의 중개업체를 통해 고객에게 제품이나 서비스를 판매하는 경우입니다. 혼합 채널은 직접 채널과 간접 채널의 조합입니다.
채널 정의는 각 채널의 역할, 목표 및 운영을 명확히 하는 것입니다. 예를 들어 오프라인 매장의 역할은 제품 진열 및 판매 서비스를 제공하고, 목표는 매출 및 고객 만족도를 높이는 것이며, 운영 방식은 매장 직원을 통해 전문적인 상담 및 애프터 서비스를 제공하는 것입니다. 온라인 마켓플레이스의 역할은 편리한 쇼핑 경험을 제공하는 것으로 웹사이트 트래픽과 온라인 매출 증대를 목표로 하며, 웹사이트 디자인을 최적화하고 온라인 결제 등의 서비스를 제공하는 방식으로 운영됩니다. 비즈니스 모델에서 채널의 선택과 분류는 제품 유형, 고객 수요, 시장 환경, 경쟁 환경 등과 같은 다양한 요소를 고려해야 합니다.

채널 경험 수요란 고객이 다양한 채널을 통해 기업과 상호 작용하고 소통하는 과정에서 느끼는 서비스 품질과 경험을 말합니다. 좋은 채널 경험은 기업에 대한 고객의 신뢰를 높이고 고객 충성도를 향상시켜 고객 만족도와 유지율을 높일 수 있습니다.
채널은 고객과 기업 간의 직접적인 접점이며, 잘 설계된 채널 경험은 고객 만족도와 충성도를 높이고 비즈니스 성장을 촉진할 수 있으므로 고객의 요구를 실현할 때 고객의 채널 경험에 집중해야 합니다. 채널 경험이란 다양한 채널을 통해 기업과 상호작용하는 고객의 감정과 경험을 말합니다. 채널 경험을 디자인할 때는 채널의 사용 용이성, 편의성 및 개인화를 고려하여 고객의 요구를 충족하고 전반적인 경험의 품질을 향상시켜야 합니다.
채널 경험은 고객의 행동 습관, 선호도 및 요구 사항을 고려하여 고객의 관점에서 설계되어야 합니다. 채널을 선택할 때는 고객의 고충과 요구사항을 바탕으로 고객의 기대에 부응하는 서비스를 제공하는 것이 중요합니다. 예를 들어, 젊은 세대의 고객은 모바일 뱅킹을 통해 거래할 가능성이 높으므로 은행은 모바일 뱅킹에서 더 편리한 서비스와 개인화된 추천을 제공할 수 있습니다.

입력 내용 입력
코드 구조는 코드 레이아웃, 모듈 구분, 인터페이스 설계 등 소프트웨어 시스템에서 소스 코드를 구성하는 것을 말합니다. 좋은 코드 구조는 시스템의 가독성, 유지보수성, 확장성을 개선하여 시스템의 유지보수 비용과 위험을 줄일 수 있습니다.
비즈니스 모델링은 IT 모델에서 코드 구조를 설계하는 방식을 변화시켰습니다. 비즈니스 모델의 엔티티 모델 구조는 코드 구조를 정의하는 기초가 됩니다. 이는 프로그램에서 서로 다른 엔티티 간의 관계와 종속성을 나타냅니다. 이러한 엔티티는 데이터베이스의 객체, 클래스 또는 테이블이 될 수 있습니다. 프로그램은 데이터를 효율적으로 탐색하고 조작하기 위해 이 엔티티 모델 구조를 따라야 합니다.
또한 기존 코드에 구현된 구조에 대해서는 코드 마이닝 도구를 사용하여 데이터 의존성 마이닝을 기반으로 분류하여 코드와 IT 모델의 일관성을 확보해야 합니다.
일반적으로 구조와 논리가 명확한 코드는 읽기 쉽고 유지 관리가 쉽습니다. 코드 구조를 설계할 때 비즈니스 모델을 기반으로 IT 모델을 수립하고 코드 구조를 설계하면 코드의 중복과 결합을 줄일 수 있으며, 비즈니스 요구 사항을 충족하기 위해 비즈니스와 IT를 더 잘 연결할 수 있습니다.

혁신 허브 -솔벤트 플랫폼은 전략 실현, 전략적 역량 실현, 포트폴리오 관리, 프로젝트 관리, 방법론 구성, 비즈니스 모델링, 개선 기회 및 수요 혈액 관리, 솔루션 개발, 지식 마이닝, 디지털 전환, 조직의 혁신 및 품질 관리 등의 범위를 포괄하는 일종의 큰 플랫폼입니다. 따라서 인프라에서 전략 실현에 이르기까지 요구사항 엔지니어링을 점진적으로 구현하기 위해서는 여러 단계를 거쳐야 합니다.
SOLVENT 플랫폼은 조직이 이 광범위한 플랫폼을 쉽고 체계적으로 채택할 수 있도록 설계된 5가지 에디션 유형으로 제공됩니다. 기본 에디션은 비즈니스 모델링 에디션으로, 기업이 운영 수준의 비즈니스 모델과 비즈니스 온톨로지 구축에 집중할 수 있도록 도와줍니다. 두 번째 레벨은 전략적 역량 에디션으로, 비즈니스 모델과 온톨로지 모델을 기반으로 전략적 역량을 실현할 수 있도록 지원합니다. 세 번째 레벨은 디지털 트랜스포메이션 에디션으로, 비즈니스 모델과 온톨로지를 사용하여 디지털 트랜스포메이션을 지원합니다. 네 번째 레벨은 비즈니스 모델 혁신 에디션으로, 모든 전략적 요구 사항을 실현하고 AI를 구현하는 것을 다룹니다. 마지막 레벨은 전략 실현 에디션으로 전략 맵, 전략 실현 추적, 프로젝트 포트폴리오, 프로젝트 관리 및 방법론 편집을 지원합니다.

프로세스 혁신의 필요성을 깨닫는 것은 기업이 비즈니스 효율성을 개선하고 운영 모델을 최적화하는 데 중요한 수단입니다. 이 과정에서 전문 역량 평가의 중요성은 자명합니다. 이는 기업이 현재 상황을 이해하고 개선 목표와 효과를 명확히 하며 비즈니스 혁신을 위한 강력한 지원을 제공할 수 있습니다. 상업 은행과 같은 중요한 산업에서 전문 역량 평가는 효율성 향상뿐만 아니라 기업의 경쟁 우위를 확보할 수 있습니다.
전문 역량 평가의 내용은 주로 다음과 같은 측면을 포함합니다:
첫째, 전문 역량의 차원. 이것은 각 전문 역량의 구체적인 내용과 요구 사항을 명확히해야하는 평가의 기초입니다. 예를 들어 상업 은행의 전문 역량에는 위험 관리 역량, 고객 서비스 역량, 상품 혁신 역량 등이 포함될 수 있습니다.
둘째, 전문 역량의 수준 구분 및 정의입니다. 각기 다른 전문역량의 성과와 요구사항은 다를 수 있습니다. 따라서 실제 상황에 따라 합리적인 수준의 구분과 전문역량의 정의가 필요합니다.
셋째, 현재 역량과 목표 역량에 대한 평가입니다. 이는 평가의 핵심 단계로, 기업이 자신의 강점과 약점을 이해하고 개선 목표와 방향을 명확히하는 데 도움이 될 수 있습니다. 예를 들어, 평가를 통해 상업 은행은 리스크 관리 능력은 뛰어나지만 고객 서비스 부문에서는 여전히 개선이 필요하다는 것을 발견할 수 있습니다.
마지막으로 평가 결과를 바탕으로 개선 프로그램을 진행합니다. 이것이 평가의 궁극적인 목적이며, 기업의 프로세스 혁신과 비즈니스 최적화를 달성하기 위해 평가 결과를 바탕으로 구체적인 개선 계획을 제안해야 합니다.
끝을 염두에 두고 시작하는 것이 요구 사항 엔지니어링이 민첩성을 달성하는 방법이며, 이는 특히 전문 역량 평가에서 분명하게 드러납니다. 명확한 목표가 있어야만 기업의 프로세스 혁신과 비즈니스 최적화를 달성하기 위한 개선 프로그램을 더 잘 개발하고 실행할 수 있습니다.
전반적으로 프로세스 혁신의 필요성을 실현하는 데 있어 전문 역량 평가의 중요성은 무시할 수 없습니다. 이는 기업이 현재 상황을 이해하고 개선 목표와 방향을 명확히 하며 프로세스 혁신과 비즈니스 최적화를 위한 강력한 지원을 제공하는 데 도움이 될 수 있습니다.

비즈니스 구성 요소는 기업이 경쟁력을 유지하기 위해 비즈니스 가치를 창출하기 위해 필요하고 갖추고 있는 기업 전문성을 나타냅니다.
디지털 트랜스포메이션을 위해서는 비즈니스 컴포넌트를 통해 프로세스에 인텔리전스를 도입해야 합니다. 디지털 혁신을 위한 인텔리전스에는 비즈니스에서 생성되는 방대한 양의 데이터를 이해하기 위한 고급 분석 및 데이터 시각화 도구의 사용이 포함됩니다. 이러한 도구는 조직이 데이터의 복잡한 패턴, 추세, 관계를 이해하여 실행 가능한 인사이트를 바탕으로 전략적 의사결정을 내릴 수 있도록 도와줍니다. 또한 이러한 도구는 조직이 데이터를 직관적이고 이해하기 쉬운 형식으로 제시하여 이해관계자가 데이터의 의미를 더 쉽게 파악할 수 있도록 도와줍니다. 디지털 트랜스포메이션의 인텔리전스는 예측 분석을 통해 미래 트렌드를 예측하고 선제적인 의사결정을 내리는 데까지 확장됩니다. 이를 통해 조직은 경쟁에서 앞서 나가고, 새로운 시장 기회를 파악하고, 잠재적인 위험을 완화할 수 있습니다. 예를 들어, 소매업체는 예측 분석을 통해 미래의 판매 추세를 예측하여 재고 수준을 최적화하고 품절이나 과잉 재고를 방지할 수 있습니다.
요컨대, 디지털 트랜스포메이션의 인텔리전스는 첨단 기술을 사용하여 데이터를 실행 가능한 인사이트로 전환하고, 프로세스를 자동화하며, 미래 트렌드를 예측하는 것입니다. 이를 통해 조직은 더 현명한 의사결정을 내리고, 더 효율적으로 운영하며, 우수한 고객 경험을 제공할 수 있습니다. 따라서 조직에 인텔리전스를 도입하는 것은 디지털 트랜스포메이션의 중요한 측면입니다. 비즈니스 구성 요소를 기반으로 엔터프라이즈 인텔리전스 역량을 평가하기 위해 분석 역량을 경쟁적으로 평가할 수 있으며, 이러한 각 요소를 면밀히 검토하여 인텔리전스를 주입할 수 있는 위치를 결정할 필요가 있습니다.

고객 세분화는 비즈니스 모델에서 시장 모델의 필수적인 부분이며 가치 제안을 형성하는 데 결정적인 역할을 합니다. 고객 세분화란 정확한 시장 포지셔닝과 효과적인 자원 배분을 위해 지리적 위치, 소득 수준, 소비 습관 등 고객의 특정 특성에 따라 고객 기반을 유사한 특성을 가진 하위 그룹으로 나누는 것을 말합니다.
고객 세분화의 중요성은 다음과 같은 측면에서 반영됩니다. 첫째, 고객 세분화는 기업이 각 하위 그룹의 요구와 기대치를 보다 정확하게 이해하여 보다 개인화된 제품이나 서비스를 제공하고 시장 경쟁력을 강화하는 데 도움이 됩니다. 둘째, 고객 세분화를 통해 기업은 목표 시장을 정확하게 찾아 자원 낭비를 방지하고 마케팅의 효율성과 효과를 개선할 수 있습니다. 마지막으로, 고객 세분화는 기업이 새로운 시장 기회를 파악하고 특정 고객 그룹의 요구에 따라 새로운 제품이나 서비스를 개발하여 비즈니스 성장을 달성하는 데 도움이 됩니다.
고객 세분화에는 인구통계학적 세분화(예: 연령, 성별, 소득 등), 지리적 세분화(예: 지역, 도시 등), 심리적 세분화(예: 라이프스타일, 가치관 등), 행동 세분화(예: 구매 습관, 사용 빈도 등) 등 다양한 방법이 있지만 이에 국한되지 않습니다. 이러한 세분화 방법은 기업의 구체적인 비즈니스 니즈와 타겟 시장의 특성에 따라 유연하게 조합하여 적용할 수 있습니다. 고객 세분화는 가치 제안 형성의 기초이자 기업이 정밀 마케팅을 달성하고 시장 경쟁력을 강화하며 비즈니스 성장을 달성하기 위한 핵심 단계입니다.

고객 가치 실현은 전략 맵의 고객 관점에서 비롯되며, 고객 가치 혁신에 중점을 두고 시장 과제와 새로운 시장 부문에 초점을 맞춥니다. 고객 가치 혁신은 고객에게 독특하고 매력적인 가치를 제공하는 새로운 제품, 서비스 또는 비즈니스 모델을 만드는 과정입니다.
디지털 시대는 고객의 시대이기도 하며, 디지털 고객은 더 많은 주도권을 쥐고 있습니다. 환경 변화에 대응하고 고객의 목표 열망을 충족시키기 위해 비즈니스 모델을 변화시켜야 한다는 요구가 시장과 고객으로부터 점점 더 많이 제기되고 있습니다. 문제는 이러한 니즈를 파악하는 방법이나 기업이 파악한 니즈를 공식화하는 데 고객이 동의하도록 하는 방법입니다.
고객에게 더 가까이 다가가기 위해 기업은 기업의 가치 사슬을 넘어 고객의 가치 사슬까지 확장하고 고객의 진정한 가치 니즈에 초점을 맞춰 가치 네트워크 수준까지 세분화할 필요가 있습니다. 여기에는 고객에게 진정한 가치가 실제로 무엇을 의미하는지 이해할 필요가 있습니다. 고객 가치는 특정 목표를 달성하기 위해 고객이 받는 혜택과 지불하는 대가 사이의 관계로 정의할 수 있습니다. 혜택은 고객이 구매한 제품이나 서비스를 통해 얻는 지각된 혜택으로 브랜드, 디자인, 정서적 중요성 등이 포함되며, 비용은 제품을 얻거나 사용하는 데 투자한 시간, 돈, 관련 노력의 합계입니다. 간단히 말해, 가치는 혜택과 비용의 차이입니다.
따라서 고객의 목표 가치, 즉 제품 획득에 따른 즉각적이고 사후적인 혜택뿐만 아니라 행동의 시작부터 구매 결정에 이르기까지 고객이 얻는 혜택에 초점을 맞출 필요가 있습니다. 혜택은 금전적인 측면뿐만 아니라 정체성, 경험, 브랜드, 개인적 성장, 사회적 기여 및 기타 명시적, 암묵적 가치와 같은 다양한 측면을 포함합니다. 기업이 제공할 수 있는 것 또는 고객이 기업에 필요로 하는 것이 아니라 고객이 궁극적으로 달성하고자 하는 것이 출발점입니다.
기업이 혁신할 때 집중할 수 있는 고객 가치에는 다양한 유형이 있습니다. 가장 중요한 유형 중 하나는 기능적 가치입니다. 기능적 가치는 제품이나 서비스가 고객에게 제공하는 기본적인 혜택입니다. 예를 들어 스마트폰은 고객이 전화를 걸고, 메시지를 보내고, 인터넷에 접속할 수 있도록 함으로써 기능적 가치를 제공합니다. 기업은 제품이나 서비스의 기능적 가치를 개선함으로써 더 빠르고, 더 안정적이고, 더 쉽게 사용할 수 있도록 하는 등 혁신을 이룰 수 있습니다.
또 다른 유형의 고객 가치는 정서적 가치입니다. 정서적 가치는 제품이나 서비스가 고객에게 불러일으키는 느낌과 감정을 말합니다. 사물, 사람 또는 사건에 대한 태도, 신념, 감정인 감정은 점점 더 고객의 의사 결정에 영향을 미치고 있습니다. 예를 들어, 고급 자동차는 고객에게 강력함과 자신감을 느끼게 함으로써 감성적 가치를 제공합니다. 기업은 보다 매력적이고 개인화된 고객 경험을 창출하는 등 제품이나 서비스의 감성적 가치를 향상시킴으로써 혁신을 이룰 수 있습니다.
사회적 가치는 비즈니스의 지속가능성을 결정짓는 중요한 고객 가치이기도 합니다. 사회적 가치는 제품이나 서비스가 사회 전체에 미치는 영향을 의미합니다. 예를 들어 지속 가능하고 환경 친화적인 제품을 생산하는 기업은 환경에 미치는 영향을 줄임으로써 사회적 가치를 제공합니다. 기업은 사회적 가치에 집중함으로써 사회적 문제나 환경 문제를 해결하는 제품이나 서비스를 개발하는 등 혁신을 이룰 수 있습니다.
전략적 가치도 있습니다. 전략적 가치는 제품이나 서비스가 기업에 제공하는 장기적인 이익입니다. 예를 들어, 새로운 제품을 만들기 위해 연구 개발에 투자하는 기업은 미래의 성장과 수익성을 보장함으로써 전략적 가치를 제공합니다. 기업은 새로운 기술을 개발하거나 새로운 시장에 진출하는 등 전략적 가치를 제공하는 제품이나 서비스를 창출함으로써 혁신을 이룰 수 있습니다.
비즈니스 요구사항의 범위는 회사 자체의 경계를 넘어 고객과 협력업체의 생태계로 확장됩니다. 고객 대상 업무와 목표 컨텍스트가 정의되면 실행 과정에서 가치 주장을 명확히 하고 직면한 문제를 수집하는 것도 필요합니다. 고객 대상 업무를 마스터하는 목적은 새로운 시장으로 확장하고, 새로운 제품을 디자인하고, 시장의 가치 제안을 마스터하고 지시하는 것입니다. 표면적으로는 내부 직원에서 고객 측으로 요구의 초점을 확장하는 작업이지만, 더 중요한 것은 고객이 업무를 수행하기 위해 제품을 구매하고 지원을 받기 위해 조직과 상호 작용하며 고객의 목적은 목표 가치를 더 빠르고 쉽게 달성하는 것임을 이해하는 관점의 전환입니다.
예를 들어, 고객이 단순한 대출이 아니라 이사 및 리모델링을 원한다는 사실을 발견할 수 있습니다. 이를 위해서는 집을 고르고, 집을 팔고, 대출을 받고, 집을 사고, 이사를 해야 하며, 임시 거주지를 구하고, 새 집을 리모델링하고, 가구를 구입하고, 짐을 보관하고, 여러 번 이사하는 등 많은 일을 해야 합니다. 따라서 대출이 목표가 아니라 새 집으로 이사하는 것이 고객의 목표 가치라고 할 수 있습니다. 이러한 방식으로 고객 가치 목표를 달성해야 할 필요성을 분석하면 주택 구입을위한 특별 대출과 함께 더 많은 고객을 유치하기 위해 리노베이션 대출을 제공 할 수 있음이 분명해집니다.
여기서 고객의 업무 목표가 실제로는 비교적 안정적이라는 사실을 고려하는 것이 중요합니다. 이 접근 방식이 숙달되고 고객의 업무가 비즈니스 요구의 분석 경계로 사용되면 목표 지향적이고 가치 지향적이며 예측 가능한 혁신이 이루어질 수 있습니다. 한 영역에서 이 접근 방식에 익숙해지면 이를 추론하여 비즈니스의 전반적인 변화를 주도하는 데 사용할 수 있습니다. 이러한 변화는 비즈니스 프로세스와의 통합에 대한 체계적인 접근 방식에 반영됩니다. 통합에는 시장 세그먼트 및 고객 세그먼트와의 통합, 메인라인, 연계 업무 및 인접 업무 간의 통합은 물론 비즈니스 프로세스 및 비즈니스 리소스와의 통합, 기존 제품 및 제품 혁신과의 통합, 디지털화 요구사항과의 통합, 후속 요구사항 수집 및 솔루션과의 통합이 포함됩니다.

프로젝트 관리의 대시보드는 프로젝트의 모든 측면을 추적하고 관리하기 위한 시각화 도구입니다. 비용, 일정, 품질, 위험 등 프로젝트의 핵심 성과 지표(KPI)를 표시하는 중앙 집중식 인터페이스를 제공합니다. 프로젝트 관리자와 이해관계자가 이해하기 쉬운 데이터와 보기를 제공하여 프로젝트의 상태와 성과에 대한 실시간 인사이트를 제공함으로써 프로젝트의 상태와 성과에 대해 소통하고 정보에 입각한 의사 결정을 내릴 수 있습니다.
대시보드는 프로젝트 커뮤니케이션과 협업을 개선하는 데 도움이 될 수 있습니다. 프로젝트에 대한 공유된 실시간 보기를 제공함으로써 팀원들은 동일한 플랫폼에서 소통하고 협업하여 정보 사일로와 오해를 피할 수 있습니다. 이를 통해 프로젝트 팀은 일정, 비용, 위험 등 프로젝트의 현재 상태를 빠르게 파악할 수 있습니다. 이 시각화는 팀이 문제를 파악하고 병목 현상을 파악하여 적절한 조치를 취하는 데 도움이 됩니다.
또한 대시보드는 프로젝트 실행의 효율성을 개선하는 데 도움이 됩니다. 프로젝트 팀은 핵심 성과 지표를 추적하고 표시함으로써 리소스를 더 잘 관리하고 워크플로를 최적화하며 프로젝트가 정해진 일정과 예산에 따라 순조롭게 진행되도록 할 수 있습니다. 또한 프로젝트 관리자가 중요한 작업을 식별하고 우선순위를 지정하여 전반적인 프로젝트 제공 속도를 높일 수 있습니다.
마지막으로 대시보드는 지속적인 프로젝트 개선을 지원할 수도 있습니다. 대시보드는 프로젝트 데이터를 수집하고 분석함으로써 프로젝트 성과와 프로세스에 대한 귀중한 인사이트를 제공할 수 있습니다. 이러한 인사이트를 통해 프로젝트 팀은 개선 기회를 파악하고, 워크플로를 개선하며, 프로젝트 품질과 효율성을 높일 수 있습니다.
대시보드는 이해관계자에게 프로젝트 칸반 보드를 제공하여 커뮤니케이션, 협업 및 워크플로우 개선을 통해 프로젝트 성공을 보장합니다. 칸반의 기능을 활용하면 프로젝트의 성공 여부를 파악하는 데 도움이 될 수 있습니다:
1) 워크플로 시각화: 칸반을 사용하면 프로젝트 팀이 처음부터 끝까지 워크플로를 시각화할 수 있습니다. 이는 병목 현상과 개선할 수 있는 영역을 식별하는 데 도움이 됩니다. 워크플로우를 시각화함으로써 프로젝트 팀은 가장 중요한 작업을 식별하고 그에 따라 우선순위를 정할 수 있습니다.
2) 작업 진행률 제한: 칸반은 작업 개수를 제한하여 팀원들의 업무 과부하를 방지합니다. 작업 일정을 제한함으로써 프로젝트 팀은 다음 작업으로 넘어가기 전에 해당 작업을 완료하는 데 집중할 수 있습니다. 이는 리드 타임을 줄이는 데 도움이 되고 프로젝트의 전반적인 효율성을 향상시킵니다.
3) 커뮤니케이션 개선: 칸반은 프로젝트의 시각적 표현을 제공함으로써 팀원 간의 커뮤니케이션을 개선합니다. 이를 통해 모든 사람이 같은 정보를 공유하고 진행 상황을 이해할 수 있습니다. 또한 칸반을 사용하면 팀원들이 실시간으로 이슈와 우려 사항을 전달할 수 있으므로 지연을 방지하고 프로젝트를 적시에 제공할 수 있습니다.
4) 지속적인 개선: 칸반은 프로젝트 피드백을 제공함으로써 지속적인 개선을 장려합니다. 프로젝트 팀은 워크플로우를 분석하여 개선할 수 있는 영역을 파악하고 그에 따라 변경 사항을 구현할 수 있습니다. 이를 통해 프로젝트가 지속적으로 개선되고 이해관계자의 요구를 충족할 수 있습니다.
5) 고객 니즈에 집중: 이해관계자를 기반으로 칸반 작업 항목을 나열하면 프로젝트 팀이 고객 니즈에 집중하는 데 도움이 됩니다. 고객의 요구에 따라 작업의 우선순위를 정함으로써 프로젝트 팀은 프로젝트가 고객의 기대에 부응하도록 할 수 있습니다. 이는 고객 만족도를 높이고 프로젝트 성공을 보장하는 데 도움이 됩니다.
요약하자면, 이해관계자 프로젝트 칸반은 커뮤니케이션, 협업, 워크플로, 고객 만족도를 개선하여 프로젝트 성공을 보장합니다. 워크플로를 시각화하고, 작업 진행을 제한하고, 커뮤니케이션을 개선하고, 지속적인 개선을 장려하고, 고객의 요구에 집중함으로써 프로젝트 팀은 프로젝트가 제시간에 예산 범위 내에서 제공되도록 보장할 수 있습니다.
대시보드는 제품 중심의 프로젝트 관리를 목표로 프로젝트 칸반을 제공합니다. 대시보드는 팀이 워크플로와 프로젝트 실행을 개선하는 데 도움이 될 수 있습니다. 칸반은 칸반 시스템의 핵심 요소이며 프로젝트의 워크플로우를 나타냅니다. 칸반 보드는 워크플로우의 단계를 나타내는 열로 나뉘며, 각 열에는 작업 항목을 나타내는 카드가 들어 있습니다. 카드에는 작업 설명, 담당자, 마감일 및 기타 관련 세부 정보와 같은 정보가 포함되어 있습니다.
칸반의 가장 큰 가치는 워크플로우와 작업 항목의 상태에 대한 가시성과 투명성을 제공한다는 점입니다. 이를 통해 팀은 병목 현상을 파악하고, 작업의 우선순위를 정하고, 프로젝트에 대해 정보에 입각한 결정을 내릴 수 있습니다. 또한 칸반은 팀이 낭비를 식별 및 제거하고, 워크플로를 개선하고, 프로세스를 최적화하도록 장려함으로써 지속적인 개선을 촉진합니다.
칸반에는 구현을 안내하는 몇 가지 핵심 원칙이 있습니다:
1) 워크플로우 시각화: 칸반을 구현하는 첫 번째 단계는 워크플로우를 시각화하는 것입니다. 여기에는 워크플로우의 단계와 그 단계를 통과하는 작업 항목을 나타내는 칸반 보드를 만드는 것이 포함됩니다.
2) 진행 중인 작업(WIP) : 주어진 시간 내에 작업의 진행을 제한합니다. 이는 팀의 과중한 업무 부담을 방지하고 지연과 오류의 위험을 줄이는 데 도움이 됩니다.
3) 프로세스 관리 및 개선: 칸반은 시스템 내 워크플로우를 최적화하도록 설계되었습니다. 여기에는 병목 현상을 파악 및 제거하고, 사이클 시간을 단축하며, 프로세스의 전반적인 효율성을 개선하는 것이 포함됩니다.
4) 명확한 실행 정책 개발: 칸반은 팀이 프로세스 정책을 명확하고 가시적으로 만들도록 요구합니다. 이를 통해 모든 사람이 진행 상황, 협업 변화의 가능성, 프로세스 일관성을 명확하게 파악할 수 있습니다.
5) 피드백 루프 구현: 칸반은 피드백 루프를 사용하여 지속적인 개선을 촉진하도록 설계되었습니다. 여기에는 프로세스에 대한 데이터를 수집하고 해당 데이터를 사용하여 개선이 필요한 영역을 식별하는 것이 포함됩니다. 프로젝트 칸반은 팀이 워크플로와 프로젝트 실행을 개선하는 데 도움이 되는 강력한 도구입니다.
워크플로우를 시각화하고, 작업 진행을 제한하고, 프로세스를 관리하고, 프로세스 정책을 명확히 하고, 피드백 루프를 구현함으로써 팀은 프로세스를 최적화하고 위험을 줄이면서 프로젝트를 더 빠르게 진행할 수 있습니다. 칸반의 가치는 가시성, 투명성, 지속적인 개선을 제공하는 능력에 있으며, 프로젝트 실행을 개선하고자 하는 모든 팀에게 꼭 필요한 도구입니다.

오늘날의 기술 중심 세상에서 노코드/로우코드 플랫폼은 엔터프라이즈 솔루션을 설계하고 구현하는 방식을 바꾸고 있습니다. 노코드/로우코드 플랫폼을 사용하면 비전문가도 품질과 성능을 보장하면서 애플리케이션을 신속하게 빌드하고 배포할 수 있습니다. 이 접근 방식의 주요 이점은 복잡한 프로그래밍 및 데이터베이스 관리에 대한 심층적인 이해 없이도 솔루션 검증 프로세스를 더 간단하고 직관적으로 만들 수 있다는 것입니다.
엔티티의 생성, 업데이트 및 쿼리, 파생 데이터의 계산 및 보고서의 통계는 SOLVENT 플랫폼에서 시뮬레이션할 수 있습니다. 노코드/로우코드 접근 방식을 사용하여 시뮬레이션 데이터에 실시간으로 액세스할 수 있습니다. 데이터 저장 형식은 파일, 데이터베이스 등 다양한 방식을 사용할 수 있습니다. 솔루션 검증 과정에서 노코드/로우코드 플랫폼은 시뮬레이션 데이터에 실시간으로 액세스하여 요구사항의 구현을 검증할 수 있는 간단하고 직관적이며 효율적인 방법을 제공합니다. 이를 통해 솔루션 개발의 효율성뿐만 아니라 품질과 신뢰성도 향상됩니다.

데이터 마이닝은 조직이 대규모 데이터 세트에서 가치 있는 정보와 패턴을 추출하는 데 도움이 되는 강력한 기술로, SOLVENT 플랫폼은 솔루션의 설계와 구현을 지원하기 위해 외부 데이터 마이닝 기술의 도움으로 플랫폼의 기능을 확장하는 데이터 마이닝 엔진을 제공합니다. 이 문서에서는 SOLVENT 플랫폼이 데이터 마이닝 엔진을 활용하여 비즈니스 분석을 최적화하는 방법을 자세히 설명합니다.
SOLVENT 플랫폼은 온톨로지 모델을 사용하여 서로 다른 엔티티 간의 관계를 이해하고 숨겨진 관계를 발견합니다. 온톨로지 모델은 고객, 제품, 프로세스 등 비즈니스 모델의 구성 요소를 표현하기 위한 구조화된 프레임워크를 제공합니다. 이러한 방식으로 데이터 마이닝 알고리즘은 데이터의 의미와 맥락을 더 잘 이해하여 보다 정확하고 의미 있는 인사이트를 도출할 수 있습니다. 예를 들어, 온톨로지 모델의 맥락에서 고객 데이터를 분석함으로써 기업은 고객 세그먼트와 선호도를 파악하여 개인화된 마케팅 캠페인과 고객 만족도 향상으로 이어질 수 있습니다.
데이터 마이닝 엔진을 사용하여 온톨로지 모델에서 서로 다른 엔티티 간의 복잡한 관계와 종속성을 밝혀내면 비즈니스 분석이 향상될 수 있습니다. 예를 들어, 판매 데이터를 고객 데이터와 함께 분석함으로써 기업은 교차 판매 기회를 파악하고 제품 제공을 최적화할 수 있습니다. 이는 매출 증대뿐만 아니라 고객 유지율 향상으로 이어집니다. 또한, 데이터 마이닝은 기업이 온톨로지 모델의 맥락에서 과거 데이터를 분석하여 잠재적인 위험과 기회를 파악하는 데 도움을 줄 수 있습니다.
데이터 마이닝 엔진은 비즈니스 분석을 개선하기 위한 예측 모델을 구축하는 데에도 사용할 수 있습니다. 기업은 과거 데이터를 분석하고 패턴을 파악함으로써 미래의 결과를 예측하는 모델을 구축할 수 있습니다. 비즈니스 규칙과 최적화 알고리즘의 조합을 통해 기업은 실행 가능한 인사이트와 권장 사항을 생성할 수 있습니다. 예를 들어, 판매 데이터와 재고 수준을 분석하여 최적의 가격 책정 및 프로모션 전략을 수립하여 수익을 극대화할 수 있습니다.

엔티티 모델을 기반으로 데이터 모델을 설계하는 것은 IT 모델 설계의 중요한 단계입니다. 엔티티 모델은 비즈니스의 본질에 대한 깊은 이해를 바탕으로 현재와 미래에 초점을 맞추고, 프로세스 설계를 뒷받침하며, 비즈니스의 본질에 필수적인 관계를 강조합니다. 이러한 특성 덕분에 엔티티 모델은 비즈니스 변화와 발전에 더 잘 적응하여 혁신과 디지털 트랜스포메이션을 강력하게 지원할 수 있습니다.
엔티티 모델을 기반으로 해당 데이터 모델을 설계할 수 있습니다. 데이터 모델은 과거와 현재에 초점을 맞추고, 프로세스 실행의 결과이며, 물리적 실현의 비즈니스 및 기술적 제약을 고려하고, 엔티티 간의 관계를 단순화하며, 데이터의 분류를 강조합니다. 데이터 모델을 설계할 때 IT 구현이 비즈니스의 요구를 지원할 수 있는 유일한 방법은 논리적 수준에서 엔티티 모델의 설계를 만족시키는 것입니다. 따라서 엔티티 모델을 논리적 데이터 모델로 사용하고 애플리케이션 수준에서 데이터 모델을 설계하면 비즈니스 요구 사항을 더 잘 충족하고 데이터를 합리적으로 저장 및 획득하며 비즈니스 운영을 효율적으로 지원할 수 있습니다.
따라서 엔티티 모델과 데이터 모델은 IT 모델 설계에서 매우 중요한 역할을 합니다. 데이터 모델이 비즈니스의 특성과 프로세스를 정확하게 반영하고 비즈니스 운영 및 개발을 지원할 수 있도록 엔티티 모델을 기반으로 데이터 모델을 설계해야 합니다.

비즈니스 의사 결정은 솔루션 검증의 중요한 부분입니다. 의사 결정 규칙 검증은 의사 결정 프로세스의 정확성과 신뢰성을 보장하는 중요한 단계입니다. 여기에는 의사 결정 규칙이 의도하지 않은 결과를 초래하지 않고 원하는 결과를 도출하는지 확인하기 위해 실제 시나리오에 대해 의사 결정 규칙을 테스트하는 것이 포함됩니다. 의사 결정 규칙 검증의 첫 번째 단계는 의사 결정 규칙을 명확하게 정의하는 것입니다. 여기에는 판단 규칙에 필요한 입력, 출력 및 조건을 식별하고 예상되는 결과와 고려해야 할 제약 조건 또는 제한 사항을 명확히 하는 것이 포함됩니다.
판단 규칙이 정의되면 다양한 시나리오에 대해 테스트하여 정확하고 신뢰할 수 있는지 확인해야 합니다. 여기에는 다양한 시나리오와 입력을 시뮬레이션하여 의사 결정 규칙이 얼마나 잘 수행되는지 파악하는 것이 포함됩니다. 또한 결과를 예측하는 능력을 파악하기 위해 과거 데이터에 대해 의사 결정 규칙을 테스트해야 할 수도 있습니다.
검증 과정에서 의사 결정 규칙의 잠재적인 편견이나 오류를 식별하는 것이 중요합니다. 여기에는 다양한 인구통계학적 그룹에 대해 규칙을 테스트하거나 다양한 문화적 규범이나 가치관의 영향을 고려하는 것이 포함될 수 있습니다. 또한 특정 그룹이나 개인에 대한 의도치 않은 차별과 같은 규정 준수 위반이 없는지 확인하기 위해 결정 규칙을 검토하는 것도 포함될 수 있습니다.
의사 결정 규칙이 검증되면 실제 의사 결정 프로세스에 적용할 수도 있습니다. 그러나 이러한 규칙을 지속적으로 모니터링하고 평가하여 시간이 지나도 정확하고 신뢰할 수 있는 상태를 유지할 수 있도록 하는 것이 중요합니다. 여기에는 새로운 데이터나 정보를 사용할 수 있게 되거나 의사결정 환경이 변화함에 따라 규칙을 수정하는 것이 포함될 수 있습니다.
이러한 방식으로 의사 결정 모델이 정의되면, 즉 비즈니스 모델이 레벨 5까지 정의되면 프로그램 코드 없이도 실행할 수 있습니다. 운영 비즈니스 모델이 정확하다면 의사결정 모델이 실행될 때 모델이 의사결정이 어떻게 이루어졌는지 즉시 설명할 수 있으므로 의사결정 규칙의 정확성과 합리성을 적시에 검증할 수 있습니다. 또한 실제 비즈니스 실행에 바로 적용할 수 있습니다.

의사 결정은 모든 조직의 성공에 매우 중요합니다. 그러나 올바른 결정을 내리는 것은 특히 복잡하고 변화하는 상황을 다룰 때 어려울 수 있습니다. 따라서 조직은 적시에 정보에 입각한 의사결정을 내리는 데 도움이 되는 효과적인 의사결정 모델이 필요합니다. 객체 관리 그룹(OMG)은 이러한 필요성을 인식하고 2014년에 의사 결정 모델 및 표기법(DMN) 표준을 시작했습니다.
의사 결정 모델링은 비즈니스가 곧 의사 결정이라고 할 수 있을 정도로 비즈니스에 매우 중요합니다. 첫째, 의사 결정 모델링은 의사 결정에 대한 체계적인 접근 방식을 제공함으로써 기업이 더 나은 의사 결정을 내릴 수 있도록 도와줍니다. 의사 결정 프로세스의 명확한 표현을 기반으로 하는 이 접근 방식은 의사 결정자가 문제와 그 맥락을 더 잘 이해할 수 있도록 도와줍니다. 이를 통해 관련 요소, 제약 조건 및 목표를 파악하고 이러한 요소에 미치는 영향 측면에서 다양한 옵션을 평가할 수 있습니다.
둘째, 의사결정 모델은 의사결정자 간의 협력과 소통을 촉진하여 기업의 의사결정 프로세스를 개선하는 데 도움을 줄 수 있습니다. 의사결정 모델은 의사결정을 위한 공통 언어와 프레임워크를 제공하여 의사소통을 원활하게 하고 모호성을 줄여줍니다. 이는 결국 의사 결정권자가 보다 효과적으로 협업하고 더 나은 의사 결정을 내리는 데 도움이 됩니다.
또한 의사결정 모델링은 의사결정 프로세스를 자동화하여 조직의 효율성을 높이고 비용을 절감할 수 있도록 도와줍니다. 의사 결정 모델링 도구를 사용하여 기업은 컴퓨터 시스템에서 실행할 수 있는 의사 결정 모델을 만들 수 있습니다. 이를 통해 의사 결정에 필요한 시간과 노력을 줄이고 의사 결정의 일관성과 정확성을 보장할 수 있습니다.

의사 결정 규칙은 의사 결정 모델의 의사 결정 논리입니다. 모든 비즈니스에서는 매일 수많은 의사 결정을 내려야 합니다. 이러한 의사 결정은 작은 운영상의 의사 결정부터 조직 전체에 영향을 미칠 수 있는 큰 전략적 의사 결정까지 다양합니다. 비즈니스 의사 결정은 데이터 분석, 시장 동향, 고객의 요구, 내부 목표 등 다양한 요소를 바탕으로 이루어집니다.
이러한 결정의 일관성과 효율성을 보장하기 위해 조직은 일반적으로 비즈니스 규칙이라고 하는 일련의 규칙 또는 지침을 개발합니다. 비즈니스 규칙은 조직을 지배하는 정책, 절차 및 원칙을 명시하는 일련의 진술입니다. 이러한 규칙은 모든 의사 결정이 일관되고 효율적인 방식으로 이루어지고 모든 직원이 동일한 목표를 향해 일하도록 하는 데 도움이 됩니다. 비즈니스 규칙은 가격 책정, 프로모션, 제품 개발, 고객 서비스 등 다양한 의사 결정을 관리하는 데 사용할 수 있습니다. 많은 경우 조직은 의사 결정 프로세스를 자동화하기 위해 비즈니스 규칙을 디지털화합니다. 이는 종종 운영을 간소화하고 오류를 줄이며 의사 결정 속도를 높이기 위해 IT 서비스를 사용하여 수행됩니다. 비즈니스 규칙을 디지털화함으로써 조직은 모든 의사 결정이 일관되고 효율적인 방식으로 이루어지도록 하고 직원들이 정보에 입각한 의사 결정에 필요한 정보에 액세스할 수 있도록 할 수 있습니다.
비즈니스 모델의 의사 결정 규칙은 OMG에서 정의한 의사 결정 모델 및 표기법(DMN)의 의사 결정 표에 대한 기준을 따릅니다. 여기에는 일반적으로 의사 결정 근거, 규칙, 결론 및 그에 따른 조치가 포함됩니다. 의사 결정 근거는 의사 결정의 전제 조건이자 고객의 신용등급, 시장 환경 등과 같은 의사 결정의 근거입니다. 규칙은 의사 결정의 구체적인 단계와 방법으로, 의사 결정자가 근거에 따라 의사 결정을 내리는 방법을 안내합니다. 결론은 대출 승인 여부, 대출 금액 등과 같이 의사 결정 근거와 규칙을 기반으로 한 의사 결정의 결과입니다. 대응 조치는 고객에게 통지, 대출 실행 등 결정 결과에 따라 취하는 구체적인 조치입니다.
결론적으로 의사 결정 규칙은 의사 결정 규칙을 디지털화하여 의사 결정의 효율성과 품질을 개선하고 비용을 절감함으로써 조직이 더 나은 의사 결정을 내릴 수 있도록 도와주는 중요한 비즈니스 규칙입니다.

의사 결정 구조는 의사 결정 모델의 중요한 구성 요소로, 각 의사 결정은 작업의 단계에 대한 실행 규칙입니다. 의사 결정 구조는 의사 결정 프로세스에서 의사 결정을 안내하고, 제한하고, 최적화하는 데 사용되는 프레임워크이며, 의사 결정 구조는 비즈니스 의사 결정 논리의 계층 구조를 설명합니다. 의사 결정 구조의 주요 임무는 복잡한 의사 결정을 구체화하고 전개하여 의사 결정 논리를 쉽게 이해하고 정의할 수 있도록 하는 것입니다.
의사 결정 구조는 의사 결정 논리 간의 종속성을 표현하며, 각 의사 결정 논리는 특정 의사 결정 규칙입니다. 의사 결정 논리 간의 종속성, 의사 결정 총계 등이 있습니다. 지식 모델, 기술 및 파생 데이터는 종종 의사 결정에 대한 입력이며, 의사 결정 구조는 의사 결정 논리와 이러한 모델 입력 간의 관계도 지정합니다.
의사결정 구조를 통해 은행은 의사결정 프로세스를 더 잘 이해하고 제어하며, 의사결정의 복잡성을 단순화하고, 의사결정 규칙을 쉽게 최적화하고 의사결정의 품질을 개선하는 방법으로 의사결정에 도움이 되는 모든 리소스를 사용할 수 있습니다.

방법론 편집기에서 작업 연결은 제품 개발 프로세스에서 개별 작업 간의 종속성 관계를 정의하는 중요한 개념입니다. 이 관계는 개발 프로세스의 효율성뿐만 아니라 제품의 최종 품질에도 큰 영향을 미칩니다.
작업 연결의 기본 정의는 한 작업의 시작, 진행 또는 완료 상태가 하나 이상의 다른 작업의 상태에 따라 달라진다는 것입니다. 이러한 종속성은 직접적이거나 간접적일 수 있습니다. 예를 들어 소프트웨어 개발 프로젝트에서 코딩 작업은 디자인 작업의 완료에 직접적으로 종속될 수 있고, 테스트 작업은 요구 사항 분석 작업의 완료에 간접적으로 종속될 수 있습니다.
작업 연결의 중요성은 다음과 같은 측면에서 반영됩니다. 첫째, 프로젝트 작업에 기반한 작업 종속성은 프로젝트 실행의 중요한 경로를 식별할 수 있습니다. 둘째, 제품 개발 프로세스의 복잡성을 이해하는 데 도움이 됩니다. 각 제품은 여러 작업의 협업을 통해 완성되며, 이러한 작업 간의 종속성이 제품 개발 생태계를 형성합니다. 이 생태계를 이해하면 제품 개발 프로세스를 더 잘 관리하고 최적화하는 데 도움이 될 수 있습니다. 작업 순서를 합리적으로 정렬하면 작업 간의 대기 시간을 줄이고 개발 효율성을 향상시킬 수 있습니다. 마지막으로, 작업 연결은 제품 품질을 개선하는 데 도움이 될 수 있습니다. 제품 개발 과정에서 각 작업은 최종 제품의 품질에 영향을 미칠 수 있습니다. 작업 간의 종속성을 이해하면 이러한 영향을 더 잘 제어할 수 있습니다.
혁신 허브에서 시각적 수단을 통해 작업 간의 종속성을 표시함으로써 중요 경로 분석을 사용하여 프로젝트 일정에 영향을 미치는 주요 작업을 식별할 수 있으며, 이는 애자일 개발 방법의 도움으로 작업 상관 관계로 인한 복잡성에 대처하는 데 도움이 됩니다.

디지털 원칙 또는 디지털 혁신을 위한 가치 규율(VDT)은 빠르게 진화하는 기술과 변화하는 비즈니스 환경에 대응하기 위해 개발된 가치 신조로, 디지털 기술을 활용하여 고객을 위한 새로운 가치를 창출하고 경쟁 우위를 확보하는 데 중점을 두고 있습니다. 이에 비해 전통적인 가치 원칙은 기업이 시장에서 차별화하기 위해 수십 년 동안 사용해 온 확고한 전략입니다. 다음은 디지털 트랜스포메이션의 가치 법칙이 기존의 가치 법칙과 어떻게 다른지 설명하는 다섯 가지 차이점입니다.
폐쇄적 혁신이 아닌 개방적 혁신. 전통적인 가치 원칙은 일반적으로 기존 프로세스의 점진적 개선과 최적화를 기반으로 하며, 내부 발견을 바탕으로 현재의 비즈니스 모델을 개선하고 다듬는 데 중점을 둡니다. 반면 디지털 혁신의 가치 철학은 조직이 파괴적 기술을 수용하고 새로운 비즈니스 모델을 탐색하도록 장려하며, 지속적이고 개방적으로 혁신하고 디지털 도구와 플랫폼을 실험하여 고객을 위한 새로운 가치원을 창출할 필요성을 강조합니다.
고객 경험 및 고객 관계에서는 집단 친밀감에 중점을 둡니다. 전통적인 가치 원칙은 일반적으로 훌륭한 고객 서비스를 제공하고 고객과의 강력한 관계를 구축하는 데 중점을 두고 개인화된 고감도 경험을 제공하는 것을 목표로 합니다. 반면 디지털 혁신의 가치 철학은 모든 디지털 접점을 활용하여 원활하고 편리한 고객 경험을 제공할 뿐만 아니라 인공지능, 자동화 및 데이터 분석과 같은 기술을 활용하여 고객과의 관계를 기반으로 개인화되고 마찰 없는 상호작용을 향상시키는 등 집단 친밀성에 더 중점을 둡니다.
데이터 기반 의사결정을 채택하면 정보의 우수성에 초점을 맞출 수 있습니다. 기존의 가치 원칙은 과거 데이터와 시장 조사에 의존하여 전략적 의사결정을 내립니다. 그러나 디지털 트랜스포메이션의 가치 원칙은 비즈니스 효율성을 높이는 데 있어 실시간 데이터와 분석의 중요성을 강조하며, 기업은 대량의 데이터를 수집하고 분석하여 고객 행동, 시장 동향 및 운영 효율성에 대한 인사이트를 얻을 수 있습니다. 이러한 데이터 중심 접근 방식을 통해 조직은 보다 정확하고 선제적인 의사결정을 내리고 경쟁에서 앞서 나갈 수 있습니다.
디지털 트랜스포메이션의 가치 원칙은 협업과 파트너십을 더욱 강조합니다. 전통적인 가치 원칙은 일반적으로 경쟁 우위를 확보하기 위해 내부 역량과 역량을 구축하는 데 중점을 둡니다. 이와 달리 디지털 트랜스포메이션 가치 원칙은 기술 공급업체, 스타트업, 업계 전문가 등 외부 파트너와의 협력의 중요성을 인식하고 있습니다. 조직은 이러한 파트너의 전문성과 자원을 활용하여 디지털 혁신 여정을 가속화하고 고객을 위한 새로운 가치를 창출할 것을 권장합니다.
마지막으로 디지털 트랜스포메이션 가치 원칙은 비즈니스 민첩성과 적응력을 제공합니다. 기존의 가치 원칙은 일반적으로 상품 가치에 초점을 맞춘 잘 정의된 프로세스와 구조로 선형적이고 예측 가능한 경로를 따릅니다. 반면 디지털 트랜스포메이션 가치 원칙은 급변하는 디지털 환경에서 고객의 즉각적인 요구에 기반한 솔루션 개발에 중점을 두어 기업이 실험, 학습, 지속적인 개선의 문화를 수용하도록 장려합니다. 이를 통해 시장 변화에 신속하게 대응하고 전략을 조정하며 디지털 혁신으로 인해 발생하는 새로운 기회를 포착할 수 있습니다.

요구사항 마이닝은 비즈니스 문서를 심층적으로 분석하고 이해하여 잠재적인 요구사항과 과제를 파악함으로써 기업이 보다 효과적인 전략과 의사 결정을 내릴 수 있도록 돕는 지식 팩토리의 중요한 부분입니다. 요구사항 마이닝은 방대한 양의 정보에서 핵심 사항을 파악하고 조직이 효율성을 개선하고 위험을 줄이며 경쟁 우위를 높이는 데 도움이 되는 귀중한 인사이트를 제공하므로 그 중요성을 무시할 수 없습니다.
요구사항 마이너는 대규모 언어 모델링 기법을 사용해 다양한 비즈니스 문서의 콘텐츠를 정리하고 벡터화하는 온톨로지 모델을 기반으로 요구사항 마이닝을 구현하는 데 사용되는 도구입니다. 이를 통해 관련 정보를 추출하고 중복되거나 오래된 콘텐츠를 제거할 뿐만 아니라 나머지 정보를 일관되고 구조화된 방식으로 정리합니다. 따라서 모든 이해관계자가 이러한 문서에 쉽게 액세스하고 이해할 수 있어 생산성이 향상됩니다.
요구사항 마이너는 다양한 방식으로 유용합니다:
첫째, 요구사항 마이너는 조직이 요구사항 문서를 분석하고, 비즈니스 모델을 일치시키고, 개선이 필요한 영역을 식별하는 데 도움을 줄 수 있습니다. 이 기능은 조직이 고객의 요구를 더 잘 이해하고 충족하여 고객 만족도와 충성도를 높이는 데 도움이 될 수 있습니다.
둘째, 요구사항 마이너는 다양한 출처의 정보를 통합하여 불일치나 모순을 제거할 수 있습니다. 이 기능은 조직 내 협업의 효율성을 개선하고 정보의 정확성과 일관성을 보장하는 데 매우 중요합니다.
다시 말하지만, 요구사항 마이너는 직원들이 준수해야 할 규정 문서와 외부 표준을 해석하고 문서의 특정 정보가 비즈니스 모델과 어떤 관련이 있는지 신속하게 찾을 수 있도록 도와줍니다. 이 기능은 조직이 규정을 준수하고 규정 준수 위험을 피하며 좋은 비즈니스 평판을 유지하는 데 매우 중요합니다.
전반적으로 수요 마이너는 조직이 고객의 요구를 더 잘 이해하고 충족하며, 내부 협업의 효율성을 높이고, 규정 준수 위험을 줄여 경쟁력과 시장 입지를 강화하는 데 도움이 되는 강력한 도구입니다. 따라서 조직은 비즈니스 효율성과 효과를 개선하기 위한 중요한 수단으로 수요 채굴자를 최대한 활용해야 합니다.

필드는 엔티티 모델링에서 속성에 허용되는 값의 범위 또는 형식을 정의하고 다른 값을 속성에 할당하는 것을 제한합니다. 도메인은 데이터 유형이라고도 하며 엔티티 모델의 각 필드에 저장해야 하는 데이터 유형을 설명합니다. 도메인을 정의할 때 고려해야 할 몇 가지 주요 요소가 있습니다:
1) 도메인의 데이터 유형: 각 필드에 저장될 데이터의 유형(예: 텍스트, 숫자, 날짜)을 나타냅니다. 관련 필드 유형에 따라 서로 다른 형식과 범위가 필요하므로 데이터베이스 스키마나 엔티티 모델을 설계할 때는 각 데이터 유형에 따라 모든 필드에 적합한 도메인을 정의하는 것이 중요합니다.
2) 필드의 숫자 범위: 나이 또는 체중과 같은 숫자 속성을 다룰 때는 특정 값 범위를 정의하여 해당 매개변수 범위 내에서만 유효한 항목이 나타나도록 하는 것이 좋습니다(예: 나이는 0-120 범위 내에 있어야 함). 성별과 같은 다른 속성은 일반적으로 두 가지 값(남성/여성)만 허용되므로 이 경우에는 해당되지 않습니다.
3) 도메인 값의 서식: 일부 속성은 목적과 용도에 따라 특별한 서식 규칙이 필요할 수 있습니다. 예를 들어 전화번호는 사용자가 양식 등에 입력할 때 어떻게 표시되어야 하는지 알 수 있도록 국내든 국제든 항상 특정 규칙(i + 국가 번호 + (지역 번호) + 전화번호(7자리)을 따라야 합니다.
4) 고유성 및 필수 필드: 엔티티의 기본 키를 여러 테이블/모델에서 고유하게 만들 것인지에 따라 테이블당 하나의 필드를 사용하도록 선택할 수 있으며, 모든 레코드에 동일한 값을 갖도록 할 수 있습니다. 또한 일부 속성에는 값이 없을 수 있다는 점, 즉 null 값이 허용된다는 점도 고려해야 합니다.
5) 유효성 검사 규칙: 입력의 정확성을 보장하기 위해 유효성 검사 규칙은 입력 시 제약 조건(예: 이메일 주소는 @ 기호를 포함해야 한다, 비밀번호는 제출 전에 특정 복잡성 요건을 충족해야 한다 등)을 제공함으로써 잘못된 입력을 방지할 수 있습니다.
6) 보안 및 개인정보 보호 정책: 애플리케이션 보안 정책에서 요구하는 민감도 수준에 따라 사용자 역할에 따라 로그인 시 부여되는 접근 권한/권한을 제한하고 데이터베이스 관리 시스템 자체 내 민감한 정보 저장 영역에 암호화 알고리즘을 구현하여 악의적인 행위자가 그 안에 포함된 기밀 정보에 무단으로 접근하지 못하도록 하는 등 추가적인 조치가 필요할 수 있습니다.

중복 검사는 모델링 품질을 개선하기 위해 에셋 라이브러리를 유지 관리하고 최적화하여 모델 콘텐츠의 고유성과 정확성을 보장하기 위한 SOLVENT 플랫폼의 품질 센터의 중요한 기능입니다. 이 기능은 동일한 카테고리의 중복 레코드를 확인함으로써 여러 포털에서 동일한 이름의 모델 항목을 가져올 때 발생하는 혼동과 중복을 효과적으로 방지합니다. 이러한 중복은 사용량에 직접적인 영향을 미치지는 않지만 데이터 분석 및 의사 결정에 잠재적으로 영향을 미칠 수 있습니다. 따라서 중복성 검사 기능은 중복 항목의 탐지뿐만 아니라 경고 메시지 제공 및 삭제 작업 지원에도 반영되어 지식창고의 자체 수정 및 최적화를 가능하게 합니다.
혁신 허브 플랫폼의 품질 센터에서 중복 항목은 노란색으로 강조 표시되며, 사용자는 두 번 클릭하여 목록을 보고 중복 항목을 삭제하도록 선택할 수 있습니다. 이 기능은 실용성과 정확성을 강조하며, 지속적인 최적화를 통해 지식창고 사용의 품질과 효율성을 개선하여 상업 은행에 정확하고 효율적인 데이터 지원을 제공하는 것을 목표로 합니다.

프로젝트 포트폴리오 관리에서 스테이지 게이트의 경제적 이점을 평가하는 것은 매우 중요한 측면입니다. 단계 게이트는 프로젝트의 품질과 안전을 보장하고 제품의 결함이나 실패 위험을 줄이기 위해 프로젝트가 설계부터 출시까지 각 단계에서 통과해야 하는 장애물입니다. 반면 경제적 편익 평가는 각 단계 게이트에서 프로젝트의 비용 효율성을 평가하여 프로젝트를 진행할 가치가 있는지 여부를 결정합니다.
단계별 게이트에서 경제적 편익 평가의 중요성은 다음과 같습니다:
첫째, 경제적 편익 평가는 조직이 프로젝트의 경제성 여부를 조기에 파악하여 경제성이 없는 프로젝트에 자원이 낭비되는 것을 방지할 수 있도록 도와줍니다. 이는 기업의 자본 관리 및 투자 결정에 매우 중요합니다.
둘째, 경제적 이익 평가는 기업이 프로젝트 개발 과정에서 올바른 결정을 내리는 데 도움이 될 수 있습니다. 예를 들어, Gate의 경제성 평가의 특정 단계에서 프로젝트의 비용이 예상 편익을 초과하는 것으로 확인되면 기업은 프로젝트를 일시 중단하고 타당성을 재평가하거나 비용을 절감할 수 있는 새로운 솔루션을 찾을 수 있습니다.
다시 말하지만, 비용 효율성 평가는 기업이 리소스 배분을 최적화하는 데 도움이 될 수 있습니다. 각 단계 게이트의 경제적 이익을 평가함으로써 기업은 경제적 이익이 높고 자원 투자에 우선순위를 두어야 하는 프로젝트와 경제적 이익이 낮고 적절히 축소할 수 있는 프로젝트를 파악할 수 있습니다.
마지막으로, 경제적 효율성 평가는 기업의 프로젝트 성공률을 높이는 데 도움이 될 수 있습니다. 프로젝트의 각 단계의 경제적 이익을 평가함으로써 기업은 각 단계에서 프로젝트의 성과를 이해하고 적시에 프로젝트 전략을 조정하여 프로젝트의 성공률을 높일 수 있습니다.
상업 은행을 예로 들면, 은행은 프로젝트에 투자할 때 프로젝트의 각 단계의 경제적 이익을 평가합니다. 예를 들어, 프로젝트 설계 단계에서 은행은 프로젝트의 예상 편익과 비용을 평가하여 프로젝트의 투자 가치가 있는지 판단하고, 프로젝트 개발 단계에서 은행은 프로젝트의 개발 비용과 예상 편익을 평가하여 프로젝트를 진행할 가치가 있는지 판단하며, 프로젝트 출시 단계에서 은행은 프로젝트의 실제 편익과 비용을 평가하여 프로젝트의 성공 여부를 결정합니다. 이러한 방식으로 은행은 투자하는 프로젝트가 모두 경제적으로 실행 가능한지 확인하여 은행의 투자 수익을 높일 수 있습니다.
결론적으로, 프로젝트 포트폴리오 관리에서 단계 게이트의 경제적 이익 평가는 기업의 자본 관리, 투자 결정, 자원 할당 및 프로젝트 성공에 중요한 영향을 미칩니다. 따라서 기업은 프로젝트 관리의 중요한 부분으로서 단계 게이트의 경제적 이익 평가에주의를 기울여야합니다.

첫째, 생태계 혁신의 필요성은 오늘날의 비즈니스 운영에서 특히 필요합니다. 기업이 성장함에 따라 단일 비즈니스 모델로는 점점 더 복잡해지는 시장 수요를 충족할 수 없는 반면, 생태계 혁신은 기업의 경쟁력을 전반적으로 향상시키고 차별화된 경쟁 우위를 형성하는 데 도움이 될 수 있습니다. 생태계는 광범위한 제품, 서비스, 프로세스, 조직 구조 및 기업의 다른 측면을 포괄하므로 생태계 혁신은 모든 수준에서 기업의 포괄적인 개선과 최적화를 의미합니다.
둘째, 생태계 혁신의 범위는 매우 광범위하여 기업의 내부 프로세스 혁신뿐만 아니라 파트너, 고객 및 기타 외부 생태계 구성원과의 협력 모드 혁신도 포함됩니다. 이러한 종류의 혁신은 기업 자체의 가치 향상에 초점을 맞출 뿐만 아니라 전체 생태계의 모든 참여자의 가치 실현을 향상시키기 위해 생태계를 최적화하는 방법에도 더 많은 관심을 기울입니다. 따라서 기업이 에코시스템 혁신을 추진할 때는 보다 거시적이고 종합적인 관점에서 전체 에코시스템의 각 링크의 최적화와 업그레이드를 고려해야 합니다.
또한 선순환 생태계는 선순환 가치 기반의 생태계 체인, 시너지 업그레이드 환경 조성, 프로세스 중심의 기여(공생), 플랫폼 기반의 자생력 등을 특징으로 합니다. 이 생태계는 모든 참여자가 가치를 창출하고 스스로의 발전과 개선을 이룰 수 있는 상생의 환경을 조성하는 것을 목표로 합니다. 이러한 생태계를 운영하려면 기업은 모든 참여자의 요구를 충족하고 생태계의 안정성과 지속 가능성을 보장하기 위해 지속적인 혁신과 최적화가 필요합니다.
마지막으로, 생태계의 혁신 요구를 실현하는 특징은 생태계 참여자의 가치 요구에 초점을 맞춘 생태 가치 사슬 모델을 구축하는 데 있습니다. 즉, 기업이 생태계 혁신을 수행할 때 각 참여자의 요구와 기대를 고려하고 이를 바탕으로 생태계를 설계하고 최적화하여 각 참여자의 가치를 극대화해야 합니다. 이 모델을 통해 기업은 더 큰 경쟁 우위를 확보할 수 있을 뿐만 아니라 전체 생태계가 더욱 건강하고 안정적으로 운영될 수 있습니다.

비즈니스 개체의 기본 구성 요소인 비즈니스 엔티티는 기업 구성 요소의 기본 단위(예: 고객, 제품, 서비스, 공급업체, 직원, 자산)를 나타냅니다. 비즈니스 엔티티는 비즈니스를 이해하고 분석하고 관리하는 데 필요한 다양한 유형의 정보를 나타내는 데 사용됩니다.
비즈니스 엔티티 간의 관계는 서로 상호 작용하는 방식에 따라 정의됩니다. 각 엔티티는 비즈니스 모델에서 특정한 역할을 하며, 다른 엔티티와의 관계는 기능의 성격에 따라 결정됩니다. 예를 들어 고객은 제품 및 서비스와 관련이 있고, 공급업체는 제품 및 원자재와 관련이 있으며, 직원은 비즈니스 프로세스 및 운영과 관련이 있습니다. 비즈니스의 개념 모델이 정의되면 엔티티는 대규모 언어 모델에서도 활용될 수 있습니다.
비즈니스 엔티티 관계 다이어그램에서 가장 중요한 엔티티는 엔티티 네트워크의 중앙에 위치합니다. 종속 엔터티 관계 다이어그램은 비즈니스의 여러 구성 요소의 상대적 중요성을 반영하고 리소스와 활동의 우선 순위를 정하는 데 도움이 될 뿐만 아니라 서로 다른 엔터티 간의 종속성과 상호 의존성을 식별하고 한 엔터티의 변경이 다른 엔터티에 어떤 영향을 미칠 수 있는지 이해하는 데 도움이 될 수 있습니다.
비즈니스 엔티티는 비즈니스 데이터 모델을 만드는 데에도 사용할 수 있습니다. 데이터 모델은 비즈니스 프로세스와 운영을 지원하는 데 필요한 데이터의 구조와 내용을 설명합니다. 데이터 모델은 비즈니스 데이터를 저장하고 관리하는 데이터베이스 및 기타 정보 시스템을 설계하는 데 사용됩니다.

엔티티는 사물의 추상화이며, 추상화에는 다양한 관점이 있을 수 있습니다. 엔티티는 비즈니스를 바라보는 관점을 나타내는 비즈니스 개념이며, 이러한 관점은 비즈니스의 관심 지점입니다. 엔티티는 비즈니스의 리소스, 프로세스의 입력 및 출력을 정의합니다. 엔티티는 프로세스에 입력될 때 소비될 준비가 된 리소스이며, 출력될 때 다른 세그먼트에서 사용하기 위해 생성된 리소스입니다.
엔티티의 존재는 필연적으로 다른 엔티티와 관계를 가지며, 이러한 관계의 구조도 엔티티 모델에 설명되어 있지만 엔티티 간의 관계는 비즈니스의 성격과 관련된 자원에 초점을 맞추고 있습니다. 엔티티 모델은 비즈니스의 (정적) 구조뿐만 아니라 비즈니스의 (동적) 실행 시퀀스도 잠재적으로 제공합니다. 엔티티는 비즈니스를 실행하는 동안 실행자에게 입력으로 제공되며, 일련의 작업이 끝나면 프로세스 실행 결과가 엔티티에 반영되어야 합니다. 따라서 프로세스는 엔티티를 중심으로 설계되며 엔티티의 종속성에 따라 프로세스 순서가 결정됩니다.
전체 엔터티 모델에는 엔터티 및 식별자, 엔터티 관계 다이어그램, 엔터티 정의, 엔터티 속성 및 해당 도메인, 인스턴스, 비즈니스 규칙이 포함됩니다. 엔티티 모델은 비즈니스 개체, 비즈니스 엔티티, 속성, 도메인, 인스턴스 등 5개의 레벨로 나뉩니다.
엔티티 모델은 기업의 핵심 자원을 반영하고 용어의 통일 된 정의이며 각 엔티티 정의는 다르며 자원의 존재를 설명하는 목적과 의미가 다르며 엔티티 모델에서 각 정의는 중복되지 않으며 다양한 유형의 이해 관계자의 관심 지점을 포괄합니다.
엔티티 모델을 사용하면 비즈니스 개념을 더 잘 이해할 수 있고 비즈니스 개념 간의 관계를 사용하여 통합된 비즈니스 지식 맵을 형성할 수 있습니다.

개선 기회 센터는 운영 수준에서 비즈니스 모델과 관련된 모든 변경 및 개선 기회가 집계되는 중앙 집중식 허브로, 모든 개선 기회를 보다 체계적이고 효율적으로 관리할 수 있도록 모든 요청이 수집되고 정리되는 통합 센터입니다.
모든 개선 기회가 통합되면 의존성을 분석하고 목표와의 연계성을 평가하며 이해관계자 및 전략과의 가치 연계성에 따라 우선순위를 정할 수 있습니다. 이를 통해 의사 결정권자는 구현 리소스를 할당하고 비즈니스 영향력이 가장 큰 프로젝트의 우선순위를 정할 수 있습니다.
또한 향상 기회 센터는 각 프로젝트에 적절한 방법론을 할당하는 데 도움을 줍니다. 프로젝트의 주제와 목표에 따라 프로젝트마다 다른 방법론이 필요할 수 있습니다. 방법론을 중앙에서 할당함으로써 각 프로젝트가 체계적이고 일관된 방식으로 구현되도록 하여 프로젝트 성공률을 높이고 더 나은 결과를 얻을 수 있습니다.

개선 기회란 비즈니스 운영 중에 프로세스를 개선하고 효율성을 높이며 부가가치를 창출할 수 있는 가능성을 말합니다. 이러한 기회는 일반적으로 고객 수요, 시장 역학, 기술 혁신, 직원 제안 및 기타 요인에서 비롯되며 전략적 결정에서 특정 운영, 비즈니스 구조에서 비즈니스 모델에 이르기까지 모든 수준의 비즈니스 모델에 걸쳐 개선 기회를 창출할 수 있습니다.
개선 기회에 대한 자세한 정의를 보면 그 다양성과 복잡성을 알 수 있습니다. 첫째, 향상 기회는 전략적 역량, 고객 가치 관련 목표, 비즈니스 목표 또는 디지털 역량과 연관될 수 있으며, 전략적 수준 또는 운영 수준에서의 요구에서 비롯될 수 있습니다. 둘째, 개선 기회는 비즈니스의 혁신 요구, 운영 요구, 문화 및 기술 요구, 자동화 기능, 연결성 요구, 데이터 분석, 디지털 경험 등을 포함한 디지털 요구와 관련될 수 있습니다. 이러한 요구사항은 비즈니스 운영의 모든 측면을 반영하며 실제 문제를 완전히 이해하고 해결하는 데 도움이 될 수 있습니다.
또한 비즈니스 솔루션 선택 및 의사 결정, 승인 및 문제 추적도 개선 기회에 포함됩니다. 이러한 요소는 최상의 솔루션을 선택하는 방법, 의사 결정 방법, 승인 방법, 이슈 추적 방법 등 개선 기회의 구현 프로세스를 반영합니다. 이러한 프로세스에는 전략적 사고뿐만 아니라 실용적인 운영 기술도 필요합니다.
전반적으로 개선 기회는 비즈니스 운영의 모든 수준과 측면을 포괄하는 비즈니스 운영의 중요한 개념이며 비즈니스 개선과 가치 성장을 달성하기 위한 열쇠입니다. 향상 기회에 대한 심층적인 이해와 효과적인 관리를 통해 고객의 요구를 더 잘 충족하고 시장 변화에 적응하며 비즈니스 효율성을 개선하고 비즈니스 목표를 달성할 수 있습니다.

향상 기회 포트폴리오 관리는 비즈니스 요구 사항에 대한 동적 관리 접근 방식이며 여러 가지 면에서 중요합니다:
첫째, 개선 기회 포트폴리오 관리는 기업이 비즈니스 요구 사항을 더 잘 이해하고 평가하는 데 도움이 될 수 있습니다. 요구 사항을 개선 기회로 분해함으로써 기업은 리소스 요구 사항, 구현의 복잡성 등과 같은 다양한 차원에서 요구 사항을 분석하여 요구 사항의 본질을 보다 정확하게 이해하고 부정확한 요구 사항 이해로 인한 개발 위험을 피할 수 있습니다.
둘째, 기회 포트폴리오 관리를 강화하면 제품 개발의 효율성과 품질을 개선하는 데 도움이 됩니다. 요구 사항을 더 작은 기능 블록으로 분해하면 개발팀은 더 빠르게 기능을 제공할 수 있습니다. 또한 기능 블록의 크기가 작아 테스트 및 검증이 더 쉬워지고 개발 프로세스 초기에 결함을 발견하고 수정하여 제품 품질을 향상시킬 수 있습니다.
다시 한 번 강조하지만, 기회 포트폴리오 관리를 강화하면 비즈니스 민첩성을 향상시킬 수 있습니다. 끊임없이 변화하는 시장 환경에서 조직은 변화에 빠르게 대응할 수 있는 능력을 갖춰야 합니다. 향상된 기회 포트폴리오 관리를 통해 개발팀은 시장 변화에 따라 요구사항 우선순위를 조정하여 시장 변화에 신속하게 대응할 수 있습니다.
마지막으로, 향상된 기회 포트폴리오 관리는 고객 만족도를 개선하는 데 도움이 됩니다. 더 작은 기능 덩어리를 제공함으로써 개발팀은 고객 피드백에 신속하게 대응하고 적시에 제품 기능을 조정하여 고객의 요구를 더 잘 충족할 수 있습니다.
전반적으로 EOPM(개선 기회 포트폴리오 관리)은 수요에 초점을 맞추고 개선 기회를 단위로 삼으며 제품 품질과 고객 만족도 향상을 목표로 하는 역동적인 관리 방식입니다. 개선 기회 포트폴리오 관리를 도입함으로써 기업은 비즈니스 요구를 더 잘 이해하고 평가하며, 제품 개발 효율성과 품질을 개선하고, 비즈니스 민첩성을 높이고, 고객 만족도를 향상시켜 시장 경쟁력을 유지할 수 있습니다.

프로젝트는 각 프로젝트의 진행 상황을 평가하는 프로젝트 포트폴리오 관리의 품질 게이트에 따라 단계별 게이트 접근 방식을 사용하여 평가됩니다. 프로젝트 성공 측정 및 평가 요소는 프로젝트의 목표 및 목적과 비교하여 프로젝트 결과를 평가하는 기준입니다. 이러한 메트릭은 프로젝트가 원하는 결과를 달성하고 성공했는지 여부를 판단하는 데 사용됩니다.
프로젝트가 이해관계자의 요구를 충족했는지 여부. 즉, 프로젝트가 이해관계자가 원하는 기능을 제공했으며 이해관계자가 결과에 만족했음을 의미합니다.
프로젝트에서 생산된 결과물이 필요한 품질 표준을 충족하고 결함과 오류가 없는지 확인합니다. 소프트웨어는 안정적이고 사용자 친화적이며 다양한 조건에서 잘 작동해야 합니다. 프로젝트는 서비스 수준 계약과 같은 품질 목표를 설정합니다.
고객 만족도는 가장 일반적으로 사용되는 기준입니다. 이는 최종 사용자가 프로젝트에서 제작한 소프트웨어에 만족하고 소프트웨어가 그들의 요구와 기대에 부합한다는 것을 의미합니다. 이 측정은 프로젝트의 장기적인 성공을 결정하기 때문에 매우 중요합니다.
위의 지표 외에도 프로젝트가 보여준 혁신과 창의성의 수준, 프로젝트 팀원 간의 협업 및 팀워크 수준, 전체 프로젝트에 대한 이해관계자의 참여 수준 등이 성공의 다른 척도가 될 수 있습니다.

기업의 로컬 두뇌에 비유되는 전문 영역의 소규모 언어 모델(SLM)은 기업 내 딥러닝과 지능형 의사 결정의 핵심 동인으로, SLM은 기업의 산업, 고객 요구 및 내부 운영에 대한 깊은 이해를 제공하여 글로벌 두뇌의 비즈니스별 이해 부족을 보완하는 독특한 방식으로 작동합니다.
SLM 구축은 다양한 측면을 포함하는 복잡한 과정입니다. 먼저 회사의 제품, 서비스, 프로세스, 시장 역학에 대한 깊은 이해를 포함하는 포괄적인 비즈니스 온톨로지를 개발하여 로컬 브레인의 토대를 구축합니다. 그런 다음 다양한 부서의 전문가들이 각자의 전문 지식과 기술을 비즈니스 온톨로지에 통합하여 업계와 고객의 뉘앙스를 정확하게 포착합니다. 또한 회사의 프로세스와 워크플로를 온톨로지에 매핑하여 미묘한 비즈니스 모델을 생성함으로써 회사의 운영 방식을 포괄적으로 이해할 수 있게 됩니다. 마지막으로 네이티브 브레인은 고객 상호 작용, 판매 데이터, 운영 메트릭 등 회사 내의 풍부한 데이터 소스를 활용하여 회사의 비즈니스와 관련된 인사이트를 이해하고 생성할 수 있는 대규모 언어 모델을 학습시킵니다.
SLM 로컬 브레인은 글로벌 브레인을 보완하여 기업에 보다 타겟팅되고 효과적인 솔루션을 제공합니다. 기업의 비즈니스 요구 사항에 대한 심층적인 이해를 제공할 뿐만 아니라 기업의 목표 및 특정 요구 사항에 부합하는 인사이트와 솔루션을 생성합니다. 이를 통해 글로벌 브레인에 대한 과도한 의존의 위험을 줄이고 제공되는 지식과 조언이 정확하고 기업의 요구와 더 관련성이 높은지 확인할 수 있습니다.
동시에 SLM 로컬 브레인은 회사 내 전문성 구축과 혁신의 핵심 원동력입니다. 직원들이 자신의 지식과 인사이트를 회사의 지식 기반에 기여하도록 장려하여 회사의 경쟁력을 더욱 강화합니다.
전반적으로 SLM(Small Language Models) 전문 분야용 로컬 브레인은 기업이 지능형 의사 결정 능력을 향상시키고 내부 전문 지식 축적과 혁신을 촉진하며 비즈니스 경쟁력을 향상시키는 데 중요한 도구입니다. SLM 로컬 브레인의 강력한 기능을 통해 기업은 고객의 요구를 더 잘 이해하고 충족하며 신속하고 건강한 비즈니스 발전을 이룰 수 있습니다.

기업의 로컬 두뇌에 비유되는 전문 영역의 소규모 언어 모델(SLM)은 기업 내 딥러닝과 지능형 의사 결정의 핵심 동인으로, SLM은 기업의 산업, 고객 요구 및 내부 운영에 대한 깊은 이해를 제공하여 글로벌 두뇌의 비즈니스별 이해 부족을 보완하는 독특한 방식으로 작동합니다.
SLM 구축은 다양한 측면을 포함하는 복잡한 과정입니다. 먼저 회사의 제품, 서비스, 프로세스, 시장 역학에 대한 깊은 이해를 포함하는 포괄적인 비즈니스 온톨로지를 개발하여 로컬 브레인의 토대를 구축합니다. 그런 다음 다양한 부서의 전문가들이 각자의 전문 지식과 기술을 비즈니스 온톨로지에 통합하여 업계와 고객의 뉘앙스를 정확하게 포착합니다. 또한 회사의 프로세스와 워크플로를 온톨로지에 매핑하여 미묘한 비즈니스 모델을 생성함으로써 회사의 운영 방식을 포괄적으로 이해할 수 있게 됩니다. 마지막으로 네이티브 브레인은 고객 상호 작용, 판매 데이터, 운영 메트릭 등 회사 내의 풍부한 데이터 소스를 활용하여 회사의 비즈니스와 관련된 인사이트를 이해하고 생성할 수 있는 대규모 언어 모델을 학습시킵니다.
SLM 로컬 브레인은 글로벌 브레인을 보완하여 기업에 보다 타겟팅되고 효과적인 솔루션을 제공합니다. 기업의 비즈니스 요구 사항에 대한 심층적인 이해를 제공할 뿐만 아니라 기업의 목표 및 특정 요구 사항에 부합하는 인사이트와 솔루션을 생성합니다. 이를 통해 글로벌 브레인에 대한 과도한 의존의 위험을 줄이고 제공되는 지식과 조언이 정확하고 기업의 요구와 더 관련성이 높은지 확인할 수 있습니다.
동시에 SLM 로컬 브레인은 회사 내 전문성 구축과 혁신의 핵심 원동력입니다. 직원들이 자신의 지식과 인사이트를 회사의 지식 기반에 기여하도록 장려하여 회사의 경쟁력을 더욱 강화합니다.
전반적으로 SLM(Small Language Models) 전문 분야용 로컬 브레인은 기업이 지능형 의사 결정 능력을 향상시키고 내부 전문 지식 축적과 혁신을 촉진하며 비즈니스 경쟁력을 향상시키는 데 중요한 도구입니다. SLM 로컬 브레인의 강력한 기능을 통해 기업은 고객의 요구를 더 잘 이해하고 충족하며 신속하고 건강한 비즈니스 발전을 이룰 수 있습니다.

재무 모델은 수익, 비용, 자산, 부채, 자본 등 회사의 재무 상태를 나타내는 지표 모델입니다. 재무 모델링은 의사 결정자가 회사의 재무 성과와 향후 기대치를 이해하여 더 나은 전략적 의사 결정을 내릴 수 있도록 돕기 위해 고안되었습니다.
재무 모델의 주요 기능은 의사 결정자에게 다양한 전략적 옵션을 평가할 수 있는 도구를 제공하는 것입니다. 의사 결정자는 모델에서 다양한 매개 변수를 변경함으로써 다양한 전략의 재무적 영향을 예측하여 최적의 전략 경로를 선택할 수 있습니다. 예를 들어, 회사가 새로운 생산 장비에 투자할지 여부를 고려하는 경우 재무 모델을 사용하여 해당 투자에 대한 수익 가능성과 회사의 현금 흐름 및 수익성에 미칠 수 있는 영향을 평가할 수 있습니다.
재무 모델링은 전략의 실행을 추적하고 평가하는 데에도 사용할 수 있습니다. 관리자는 실제 결과와 모델의 예측을 비교하여 전략의 효과를 평가하고 필요한 경우 조정할 수 있습니다. 예를 들어, 실제 수익이 모델에서 예측한 것보다 훨씬 낮으면 전략 실행에 문제가 있어 조정이 필요하다는 의미일 수 있습니다.
또한 재무 모델링은 투자자, 채권자, 규제 기관 등 외부 이해관계자에게 회사의 재무 상태와 전망을 제시하는 데 사용할 수 있습니다. 재무 모델링은 명확하고 투명하며 예측 가능한 재무 정보를 제공함으로써 기업이 외부 이해관계자의 신뢰와 믿음을 구축하고 유지하는 데 도움이 될 수 있습니다.
상업 은행 환경에서 재무 모델은 중요한 도구입니다. 재무 모델은 대출 신청자의 신용 위험을 평가하고, 대출 손실을 예측하고, 은행의 자본과 유동성을 관리하는 데 사용됩니다. 비유하자면, 은행은 재무 모델을 사용하여 수익성 및 리스크 관리 목표를 달성하기 위해 상품과 서비스의 가격을 최적화할 수도 있습니다.
전반적으로 재무 모델링은 기업과 은행이 재무 상태를 더 잘 이해하고 관리하며, 더 많은 정보를 바탕으로 의사 결정을 내리고, 외부 이해관계자와 더 효과적으로 소통할 수 있도록 도와주는 강력한 도구입니다.

글로벌 브레인은 혁신 허브에서 제공하는 강력한 도구로, 점점 더 상호 연결되고 지식이 중심이 되는 세상에서 조직이 성공하는 데 도움이 되는 방대한 지식과 전문성을 한데 모은 네트워크입니다. 이 개념은 기업의 비즈니스 성장과 발전에 기여할 수 있는 다양한 정보와 전문 지식을 포함하여 기업 외부에 존재하는 집단적 지혜와 지식을 의미합니다.
혁신 허브는 글로벌 두뇌라는 거대한 언어 모델에 대한 강력한 인터페이스를 제공합니다. 이 인터페이스에서는 생성형 대규모 언어 모델, 이미지 기반 AI 엔진, 음성 AI 엔진, 번역 AI 엔진, 전문 도메인을 위한 대규모 언어 모델 등 다양한 리소스를 찾을 수 있습니다. 이러한 리소스는 시장 동향, 업계 인사이트, 고객 행동 및 주제 영역에 대한 모든 유형의 지식을 기업에 제공하며, 이는 매우 포괄적입니다.
글로벌 브레인은 기업이 집단 지식 기반에 기여하는 방대한 개인 및 조직 네트워크를 활용할 수 있는 지식 생태계를 구축할 수 있도록 협업 및 정보 교환을 위한 경로를 제공합니다. 이는 글로벌 커뮤니티의 새로운 아이디어와 관점을 탐구하도록 장려함으로써 회사 내 학습과 혁신의 문화를 촉진합니다.
또한 글로벌 브레인은 기업에게 산업과 부문의 최신 개발 및 동향에 대한 최신 정보를 제공합니다. 이를 통해 변화하는 시장 상황과 고객의 니즈에 빠르게 적응하고 대응할 수 있습니다. 글로벌 브레인의 힘을 활용하면 기업은 실시간 정보와 인사이트에 액세스하여 의사결정 프로세스에 정보를 제공하고 전략적 성장을 도모할 수 있습니다.
다양한 빅 언어 모델을 연결하여 광범위한 전문 지식, 인사이트 및 정보에 액세스할 수 있도록 혁신 허브에서 제공하는 글로벌 브레인 인터페이스는 혁신을 촉진하고 디지털 전환을 추진하며 전략적 의사 결정을 지원할 수 있습니다. 글로벌 브레인을 활용함으로써 기업은 조직의 경계를 넘어 방대한 지식과 전문 지식 네트워크를 활용하여 점점 더 연결되고 지식이 중심이 되는 세상에서 성공할 수 있습니다.
전반적으로 혁신 허브에서 제공하는 글로벌 브레인 빅 언어 모델 인터페이스는 조직이 특정 비즈니스 과제를 해결하고, 디지털 업무를 추진하고, 실시간 정보와 인사이트를 확보하여 의사 결정 프로세스를 알리고, 전략적 성장을 추진하고, 회사 내에서 지속적인 학습과 개발 문화를 조성하는 데 필요한 지식을 조직 외부에서 얻을 수 있도록 지원하는 강력한 기능입니다.
글로벌 브레인은 혁신 허브에서 제공하는 강력한 도구로, 점점 더 상호 연결되고 지식이 중심이 되는 세상에서 조직이 성공하는 데 도움이 되는 방대한 지식과 전문성을 한데 모은 네트워크입니다. 이 개념은 기업의 비즈니스 성장과 발전에 기여할 수 있는 다양한 정보와 전문 지식을 포함하여 기업 외부에 존재하는 집단적 지혜와 지식을 의미합니다.
혁신 허브는 글로벌 두뇌라는 거대한 언어 모델에 대한 강력한 인터페이스를 제공합니다. 이 인터페이스에서는 생성형 대규모 언어 모델, 이미지 기반 AI 엔진, 음성 AI 엔진, 번역 AI 엔진, 전문 도메인을 위한 대규모 언어 모델 등 다양한 리소스를 찾을 수 있습니다. 이러한 리소스는 시장 동향, 업계 인사이트, 고객 행동 및 주제 영역에 대한 모든 유형의 지식을 기업에 제공하며, 이는 매우 포괄적입니다.
글로벌 브레인은 기업이 집단 지식 기반에 기여하는 방대한 개인 및 조직 네트워크를 활용할 수 있는 지식 생태계를 구축할 수 있도록 협업 및 정보 교환을 위한 경로를 제공합니다. 이는 글로벌 커뮤니티의 새로운 아이디어와 관점을 탐구하도록 장려함으로써 회사 내 학습과 혁신의 문화를 촉진합니다.
또한 글로벌 브레인은 기업에게 산업과 부문의 최신 개발 및 동향에 대한 최신 정보를 제공합니다. 이를 통해 변화하는 시장 상황과 고객의 니즈에 빠르게 적응하고 대응할 수 있습니다. 글로벌 브레인의 힘을 활용하면 기업은 실시간 정보와 인사이트에 액세스하여 의사결정 프로세스에 정보를 제공하고 전략적 성장을 도모할 수 있습니다.
다양한 빅 언어 모델을 연결하여 광범위한 전문 지식, 인사이트 및 정보에 액세스할 수 있도록 혁신 허브에서 제공하는 글로벌 브레인 인터페이스는 혁신을 촉진하고 디지털 전환을 추진하며 전략적 의사 결정을 지원할 수 있습니다. 글로벌 브레인을 활용함으로써 기업은 조직의 경계를 넘어 방대한 지식과 전문 지식 네트워크를 활용하여 점점 더 연결되고 지식이 중심이 되는 세상에서 성공할 수 있습니다.
전반적으로 혁신 허브에서 제공하는 글로벌 브레인 빅 언어 모델 인터페이스는 조직이 특정 비즈니스 과제를 해결하고, 디지털 업무를 추진하고, 실시간 정보와 인사이트를 확보하여 의사 결정 프로세스를 알리고, 전략적 성장을 추진하고, 회사 내에서 지속적인 학습과 개발 문화를 조성하는 데 필요한 지식을 조직 외부에서 얻을 수 있도록 지원하는 강력한 기능입니다.

프로세스 혁신 요구에 대한 창의적인 전략은 혁신적인 아이디어에 대한 심층적인 분석과 효과적인 분석, 실질적인 구현을 포함하는 핵심 요소입니다. 상업 은행 환경에서 이러한 전략은 실용적인 접근 방식, 전문적인 언어, 명확한 관점, 가능한 경우 증거가 있어야 합니다.
먼저, 아이디어를 심화하기 위한 첫 번째 단계인 아이디어의 배경이 되는 가정을 파악해야 합니다. 예를 들어, 새로운 금융 서비스를 출시할 계획이라면 이 서비스에 대한 시장 수요가 있고 수익성이 있을 것이라는 가정을 세울 수 있습니다. 이 가정은 단순한 공상이 아니라 시장 조사와 현실에 근거한 것이어야 합니다. 다음으로 혁신적인 아이디어를 간결하고 명확하게 요약하는 논거를 작성해야 합니다. 예를 들어, 우리가 설계하는 새로운 금융 서비스는 사람들의 투자 방식에 혁신을 가져올 것이라고 말할 수 있습니다. 이 주장은 설득력이 있어야 하고 고객과 주주들의 관심을 끌 수 있어야 합니다. 그런 다음 우리의 주장에 도전하는 반론을 제시해야 합니다. 예를 들어, 이미 시장에 유사한 금융 서비스가 많이 있는데 왜 고객에게 우리 서비스가 필요한가? 이러한 반론은 혁신적인 아이디어의 잠재적인 약점을 파악하고 전략을 더욱 최적화하는 데 도움이 될 수 있습니다. 결론에 도달하기 전에 긍정적인 주장과 부정적인 주장을 함께 고려하고 혁신적인 아이디어의 강점과 약점을 분석해야 합니다. 예를 들어, 시장에는 유사한 금융 서비스가 많이 있지만 우리 서비스에는 다른 서비스에는 없는 고유한 기능이 있다고 말할 수 있습니다. 이러한 결론은 현실에 근거해야 하며 지나치게 낙관적이거나 비관적이어서는 안 됩니다.
혁신적인 아이디어를 파악한 후에는 이해관계자의 가치를 향상시킬 수 있는지 확인해야 합니다. 고객, 직원, 공급업체, 주주 등 영향을 받게 될 모든 이해관계자를 파악하고 혁신 아이디어가 이들에게 어떤 영향을 미칠지 분석해야 합니다. 마지막으로 비즈니스 모델 캔버스를 사용하여 가치 제안, 고객 세그먼트, 채널, 핵심 프로세스 및 리소스, 수익원 및 비용 구조와 같은 비즈니스 모델의 핵심 요소를 식별하여 혁신 아이디어를 심도 있게 설계해야 합니다. 이렇게 하면 혁신 아이디어를 실행하고 시장에 출시하는 것이 더 쉬워집니다.
결론적으로 프로세스 혁신에 필요한 창의적인 전략은 명확한 사고, 실용성, 시장에 대한 깊은 이해가 필요한 체계적인 프로세스입니다. 그래야만 혁신을 효과적으로 실현하고 비즈니스 성장을 주도할 수 있습니다.

개선 방향의 정의는 프로세스 혁신 요구 사항의 중요한 첫 단계입니다. 이는 비즈니스 프로세스에 대한 포괄적이고 심층적인 이해와 비즈니스 환경, 시장 경쟁 및 고객 니즈에 대한 예리한 통찰력을 기반으로 해야 하는 전략적 결정입니다. 개선 방향의 선택은 프로세스 효율성 향상, 고객 경험 최적화, 제품 경쟁력 강화와 같은 실질적인 비즈니스 개선으로 이어져야 합니다.
요구사항 정의는 명확한 개선 방향을 기반으로 해당 비즈니스 가치 주장 및 요구사항을 설계하고 구체화하는 것입니다. 이를 위해서는 개선 방향을 구체적인 비즈니스 역량과 요구사항으로 세분화하고 각 요구사항의 구체적인 내용, 목표, 기대 결과를 명확히 해야 합니다. 이 과정에서 디지털화는 프로세스 효율성을 높이고 고객 경험을 최적화하는 중요한 수단이기 때문에 디지털 역량을 전개하는 것이 프로세스의 핵심 부분입니다.
예를 들어 개선 방향이 고객 경험을 최적화하는 것이라면 서비스 응답 속도 개선, 운영 프로세스 간소화, 개인화된 서비스 제공 등이 요구 사항의 정의에 포함될 수 있습니다. 이러한 요구사항은 AI 고객 서비스 도입, 사용자 인터페이스 디자인 최적화, 사용자 프로파일링을 위한 빅데이터 사용 및 기타 디지털 수단을 통해 실현할 수 있습니다.
요구사항을 정의하는 과정에서 프로세스와 제품, 이해관계자 가치, 고객 경험, 에코 파트너 가치 등 여러 차원 간의 관계를 고려해야 합니다. 예를 들어 제품 혁신 프로세스가 제품의 경쟁력에 미치는 영향, 프로세스가 비즈니스 가치를 실현하는 방법, 고객 경험이 프로세스에 반영되는 방법, 파트너 가치가 솔루션의 실현에 미치는 영향 등이 있습니다.
프로세스 효율성과 프로세스 품질도 요구 사항 정의에 있어 중요한 고려 사항입니다. 프로세스 체인을 해체하고 지원 요소를 통합하여 프로세스 효율성을 최적화하는 동시에 갭 분석, 시장 벤치마킹 및 솔루션 구현 표준의 관점에서 솔루션 및 프로세스 최적화 요구 사항을 총체적으로 평가하여 품질과 경쟁력을 확보해야 합니다.

IT 아키텍처는 기능적 관점, 프로필 관점, 구조적 관점, 통합 인터페이스 관점, 기술 서비스의 프레임워크 관점 등 다양한 관점을 포함하여 조직의 IT 시스템의 전반적인 설계와 구조를 의미하며, 각 관점은 다차원적이고 하드웨어, 소프트웨어, 네트워크 및 데이터 스토리지, 보안 등의 차원을 포함할 수 있으며, IT의 다양한 구성 요소가 어떻게 함께 작동하는지 결정하는 계획 및 의사결정 프로세스입니다. IT 아키텍처는 IT 및 비즈니스 목표를 달성하기 위해 비즈니스 아키텍처에서 파생되어야 합니다.
IT 아키텍처는 IT 시스템의 구성 요소와 관계, 시간이 지남에 따라 관리 및 유지되는 방법을 설명하는 IT 목표의 청사진을 생성하며, IT 아키텍처는 변화하는 비즈니스 요구와 기술 발전에 적응할 수 있는 IT 시스템을 만들기 위해 확장성, 보안, 성능, 비용 효율성 등 여러 차원을 고려해야 합니다.
IT 아키텍처는 조직의 IT 시스템이 전반적인 비즈니스 전략과 목표에 부합하도록 하고, 잠재적인 문제와 위험을 파악하여 이를 해결하기 위한 프레임워크를 제공하며, IT 전문가와 기타 이해관계자가 소통과 협업을 원활히 할 수 있도록 공통의 언어와 이해를 제공하는 데 매우 중요합니다.
IT 모델은 IT 아키텍처의 원칙에 기반하고 비즈니스 모델을 기반으로 구현된 것으로, 시스템의 여러 구성요소(예: 하드웨어, 소프트웨어, 프로그램) 간의 관계를 설명하거나 데이터가 시스템을 통해 어떻게 흐르는지 보여주는 데 사용할 수 있습니다.
IT 모델은 시스템의 구조와 구성 요소를 시각화하여 새로운 시스템을 계획하고 설계하거나 기존 시스템을 수정하기 쉽도록 돕는 계획 및 설계, 복잡한 기술 개념을 관리자나 최종 사용자와 같은 비기술적 이해관계자에게 전달하는 데 도움이 되는 커뮤니케이션, 시스템의 성능을 분석하고 다음을 식별하는 데 사용되는 분석 및 최적화 등 다양한 용도로 사용됩니다. 최적화하거나 개선해야 할 영역을 식별하는 데 사용됩니다.
일반적으로 트랜잭션 지향 애플리케이션, 분석 및 머신 러닝 지향 애플리케이션 등 다양한 유형의 IT 모델이 있습니다. 트랜잭션 지향 서비스는 고객 상호작용과 핵심 비즈니스를 제공하도록 설계된 반면, 분석 및 머신러닝 지향 애플리케이션은 비즈니스 관리와 의사 결정 서비스를 제공하도록 설계되었습니다.

IT 모델
IT 모델링 및 아키텍처 영역은 정보 기술 아키텍처 및 설계를 통해 비즈니스 수준에서 비즈니스 모델을 구현하는 데 중점을 둡니다. IT 아키텍처는 IT 전략을 전달하기 위해 개발되며, IT 아키텍처는 비즈니스 아키텍처와 연동하여 IT 시스템이 비즈니스 목표에 부합하고 애플리케이션, 데이터, 인프라, 보안을 포함한 조직의 IT 실현을 위한 청사진을 제공해야 합니다.
IT 모델은 IT 아키텍처를 기반으로 설계됩니다. 여기에는 운영 수준의 비즈니스 모델을 지원하는 데 사용될 특정 IT 시스템, 애플리케이션 및 기술을 식별하는 것이 포함되며, IT 모델은 조직의 현재 IT 역량과 인프라는 물론 필요한 업그레이드나 개선 사항도 고려합니다.
IT 모델링 및 아키텍처 영역은 또한 비즈니스 모델의 품질을 보장하는 데 중요한 역할을 합니다. 품질 영역과 협력하여 IT 시스템과 아키텍처의 신뢰성, 효율성, 보안을 보장함으로써 이해관계자의 가치를 보호합니다. 여기에는 철저한 테스트 수행, 관련 품질 보증 프로세스 구현, 진화하는 비즈니스 요구 사항을 충족하기 위한 지속적인 모니터링 및 IT 인프라 개선이 포함됩니다. 요약하면, IT 모델 및 아키텍처 영역은 운영 수준의 비즈니스 모델을 조직의 목표와 목적을 지원하는 실용적이고 효과적인 IT 인프라로 전환하는 일을 담당합니다.
IT 모델은 IT 구현의 핵심이며, IT 구현의 목적은 IT 전략적 목표 및 목표 달성을 지원하는 것이며, 조직의 운영을 간소화하고 효율성을 개선하며 고객 경험을 향상시키는 것이 목표이지만 무엇보다도 가치를 창출하기 위해서는 IT 구현이 비즈니스 모델과 일치해야 합니다. IT 구현에 비즈니스 모델을 활용해야 하는 이유를 왜, 무엇을, 어떻게 활용해야 하는지 세 가지 관점에서 설명하고자 합니다.
앞서 비즈니스 모델이 엔터프라이즈 구현의 기초라고 분석했습니다. 따라서 IT 구현 프로세스에서 비즈니스 모델을 활용하면 구현되는 IT 솔루션이 비즈니스 목표, 목적 및 전략에 부합하고, IT는 비즈니스가 목표를 달성할 수 있도록 비즈니스 모델을 실행하는 도구라는 것을 보장할 수 있습니다.
IT는 비즈니스가 목표를 달성할 수 있도록 비즈니스 모델을 구현하는 도구이며, IT의 구현은 다양한 방식으로 비즈니스 모델에 영향을 미칠 수 있습니다. 예를 들어, IT는 조직이 고객에게 가치를 창출하고 제공하는 방식을 바꿀 수 있으며, 새로운 수익원을 도입하거나 기존 수익원을 변경하여 조직의 수익 모델에도 영향을 미칠 수 있습니다. 따라서 IT 구현 프로세스에서 비즈니스 모델을 활용하면 조직이 IT가 비즈니스 모델에 미치는 잠재적 영향을 파악하고 정보에 입각한 의사결정을 내리는 데 도움이 될 수 있습니다.
IT 구현에 비즈니스 모델을 활용하면 다음과 같은 방식으로 IT를 비즈니스 모델과 연계할 수 있습니다:
1) 비즈니스 목표 정의 – IT 구현에서 비즈니스 모델을 활용하는 첫 번째 단계는 비즈니스 목표를 정의하는 것입니다. 비즈니스 목표는 비즈니스 모델 및 전략과 일치해야 하며, IT 구현은 비즈니스 목표 달성을 지원해야 합니다.
2) 비즈니스 모델의 범위 결정 – 두 번째 단계는 IT 구현으로 영향을 받게 될 비즈니스 모델의 범위, 즉 운영 수준에서 비즈니스 모델의 요소인 비즈니스 모델의 구성 요소를 결정하는 것입니다.
3) 비즈니스 모델에 대한 IT의 영향 분석 – 세 번째 단계는 두 번째 단계에서 파악한 비즈니스 모델의 범위에 대한 IT의 잠재적 영향을 분석하는 것으로, IT가 비즈니스의 가치 창출, 전달 및 포착 방식을 어떻게 변화시킬지, 수익원, 가격 전략, 고객 세그먼트, 가치 제안, 채널, 고객 관계, 주요 활동, 주요 파트너, 핵심 리소스 및 비용 구조에 미칠 잠재적 영향을 고려해야 합니다.
4) IT 솔루션 개발 – 네 번째 단계는 비즈니스 목표 달성을 지원하기 위해 비즈니스 모델의 비즈니스 솔루션과 일치하는 IT 솔루션을 개발하는 것으로, IT 솔루션은 3단계에서 파악한 비즈니스 모델에 대한 IT의 잠재적 영향을 해결해야 하며, 목표 비즈니스 모델의 변화에 적응할 수 있도록 확장성과 유연성을 갖춰야 합니다.
5) IT 솔루션 구현 구현을 개발해야 하며, 비즈니스 운영 중단을 최소화하기 위해 반복적인 단계로 구현을 수행해야 합니다.
6) IT 구현 효과 평가 – 일반적으로 각 마일스톤에서 수행되는 IT 솔루션 및 구현 효과의 최종 평가는 비즈니스 모델을 목표 상태로 삼고 비즈니스 목표에 미치는 영향을 평가하여 수행해야 합니다.
비즈니스 모델에 기반한 IT 아키텍처 설계의 전체적인 모습은 그림에 나와 있습니다. 여기서 1은 전술적 수준의 비즈니스 아키텍처를 기반으로 비즈니스 모델링 프로세스를 의미하며, 2는 운영 수준에서 비즈니스 모델을 얻기 위한 설계, 3은 비즈니스 솔루션 개발과 비즈니스 모델링을 포함하는 요구사항 형성 프로세스로 이전 장에서 반복적으로 설명한 바 있습니다. 이 장에서는 이후의 프로세스, 주로 IT 모델링 및 구현 프로세스를 함께 살펴봅니다.

비즈니스 모델 기반 IT 요구 사항과 기존 요구 사항의 주요 차이점은 전자는 기술이나 시스템 요구 사항보다는 비즈니스 목표와 비즈니스 프로세스에 더 중점을 둔다는 점입니다. 기존의 IT 요구 사항은 종종 시스템 기능이나 기술 구현에만 초점을 맞추는 반면 비즈니스 목표와 프로세스에 대한 이해와 지원은 충분하지 않을 수 있습니다. 반면 비즈니스 모델에 기반한 IT 요구사항은 IT 기술과 시스템을 통해 비즈니스 목표를 달성하고 비즈니스 프로세스를 최적화하는 방법에 더 중점을 두어 기업의 비즈니스 개발을 더 잘 지원합니다.
IT 요구사항의 범위는 비즈니스 애플리케이션 요구사항, 기술 아키텍처 요구사항, 데이터 요구사항, 보안 요구사항 등을 포함하되 이에 국한되지 않고 매우 광범위합니다. 그 중 비즈니스 애플리케이션 요구 사항은 ERP 시스템, CRM 시스템 등과 같이 기업이 운영 과정에서 사용해야 하는 다양한 비즈니스 시스템 및 애플리케이션의 요구 사항을 말합니다. 기술 아키텍처 수요는 기업이 클라우드 컴퓨팅 아키텍처, 마이크로 서비스 아키텍처 등과 같은 IT 시스템을 구축하고 최적화할 때 필요한 기술 아키텍처에 대한 수요를 말합니다. 데이터 수요는 비즈니스 운영 및 의사 결정 과정에서 데이터 분석, 데이터 마이닝 등 데이터에 대한 기업의 수요를 말합니다. 보안 수요는 기업이 IT 시스템을 사용하는 과정에서 방화벽, 침입 탐지 시스템 등과 같은 시스템 보안에 대한 수요를 말합니다.
IT 수요의 내용은 시스템 기능, 성능, 가용성, 보안 등 각 수요와 관련된 구체적인 사안에 따라 달라집니다. 예를 들어 비즈니스 애플리케이션 요구 사항에는 특정 비즈니스 프로세스, 비즈니스 규칙, 비즈니스 데이터 등이, 기술 아키텍처 요구 사항에는 특정 기술 플랫폼, 기술 표준, 기술 사양 등이, 데이터 요구 사항에는 특정 데이터 소스, 데이터 형식, 데이터 품질 등이, 보안 요구 사항에는 특정 보안 정책, 보안 조치, 보안 표준 등이 포함될 수 있습니다. 이러한 모든 요구사항은 IT 팀이 정확하게 이해하고 효과적으로 구현할 수 있도록 명확하게 정의하고 상세하게 설명해야 하는 IT 요구사항의 일부입니다.

고객 가치를 설계할 때는 고객의 목표 달성 시나리오를 설계하는 것이 중요합니다. 고객의 목표와 니즈를 깊이 이해하고 정확하게 묘사해야만 고객 가치를 극대화할 수 있는 적합한 상품이나 서비스를 효과적으로 기획하고 제공할 수 있기 때문입니다. 이 과정에는 고객의 행동, 접점 및 가치에 대한 심층적인 탐색이 필요할 뿐만 아니라 기업과 파트너의 동기화된 행동과 강력한 지원이 필요합니다.
고객 목표 달성 시나리오는 특정 환경과 상황의 다양한 행동과 접점에서 고객이 요구하는 목표를 달성하기 위한 기업 서비스 프로세스를 말합니다. 이러한 시나리오는 고객 행동의 논리와 경로, 그리고 기업이 다양한 방법을 통해 고객을 지원하는 방법을 반영합니다.
고객 목표 달성 시나리오를 설계할 때는 고객의 이상적인 상태와 실제 운영의 실현 가능성 및 효과를 모두 고려하여 이론과 실제를 결합해야 합니다. 상업 은행의 전문 용어로 이는 고객의 요구와 기업의 역량을 효과적으로 일치시켜 서로 윈윈하는 상황을 달성하는 것을 의미합니다. 이러한 관점의 근거는 각 고객 목표 달성 시나리오에 대한 실용적인 접근 방식만이 진정한 고객 가치 향상을 실현할 수 있다는 사실에 있습니다.

고객 가치를 설계할 때는 고객 여정부터 시작해야 합니다. 고객 여정을 통해 고객의 니즈와 불만 사항을 더 깊이 파악할 수 있으므로 고객의 기대치를 보다 효과적으로 충족하고 고객 만족도를 높이며 궁극적으로 수익성 목표를 달성할 수 있기 때문입니다. 또한 고객 여정에 대한 이해는 제품이나 서비스의 품질을 개선하고 고객 충성도를 높여 조직에 지속적인 가치를 창출하는 데에도 도움이 될 수 있습니다.
고객 여정은 고객이 제품이나 서비스를 처음 접하는 순간부터 구매, 사용, 궁극적으로 피드백이나 불만 제기까지 고객이 제품이나 서비스와 상호작용하는 과정으로, 각 단계는 고객 여정의 일부입니다.
고객 여정에는 주로 고객의 활동, 관심사, 행동, 불만 사항 및 혜택을 포함하는 요소가 포함됩니다. 고객의 활동은 고객이 제품이나 서비스를 사용하는 구체적인 행동을, 관심사는 고객이 제품이나 서비스를 사용하면서 우려하는 문제나 니즈를, 행동은 고객이 문제를 해결하거나 니즈를 충족시키기 위해 취하는 행동을, 페인 포인트는 고객이 제품이나 서비스를 사용하면서 겪는 문제나 고통을, 혜택은 고객이 제품이나 서비스 사용을 통해 얻는 혜택이나 가치를 의미합니다.

지식 공장 카테고리는 온톨로지 모델을 핵심으로 하며, 인공지능 기술의 도움으로 기업 전용 도메인의 언어 모델 및 다양한 유형의 대규모 언어 모델과 결합하여 지식 마이닝 및 문서 마이닝 및 기타 관련 지식 탐색을 지원하는 기타 수단을 달성합니다. 지식 팩토리의 목적은 요구 사항 엔지니어링에 필요한 모든 관련 지식과 정보를 채굴하고 활용하는 것입니다.
지식 팩토리의 주요 기능 중 하나는 대량의 데이터, 문서 및 정보를 수집하고 활용하는 것입니다. 지식 팩토리는 자연어 처리와 같은 고급 기술을 사용하여 다양한 지식 소스에서 가치 있는 인사이트와 지식을 채굴하고 추출할 준비가 되어 있습니다. 이러한 방식으로 요구사항 엔지니어링 프로세스는 정확한 최신 정보를 기반으로 하여 개발되는 솔루션의 품질을 향상시킬 수 있습니다.
또한 지식 팩토리는 획득한 지식을 분석하고 정리함으로써 비즈니스에 대한 체계적이고 포괄적인 이해를 제공하여 잠재적인 개선 기회를 파악하고 혁신적인 전략을 개발하며 효과적인 솔루션을 만드는 데 사용할 수 있습니다.

Knowledge Miner는 요구 사항 엔지니어링에서 핵심적인 역할을 하는 Knowledge Factory의 필수적인 부분입니다. 요구 사항 엔지니어링이 요구 사항을 포괄적으로 추적하고 구현하기 위한 엔지니어링 접근 방식이라면 Knowledge Miner는 대규모 언어 모델에서 핵심 지식을 추출하기 위한 도구입니다.
지식 마이너의 주요 임무는 다양한 대규모 언어 모델에서 특정 비즈니스 문제에 유용한 지식을 추출하는 것입니다. 이러한 지식은 비즈니스 의사 결정권자가 문제를 더 잘 이해하고, 해결책을 찾고, 미래의 비즈니스 트렌드를 예측하는 데 도움이 될 수 있습니다. 예를 들어 지식 마이너는 고객 라이프사이클 가치 계산과 관련된 신경망 알고리즘 및 프로그램의 소스 코드를 추출하여 기업이 고객의 가치를 보다 정확하게 평가할 수 있도록 도울 수 있습니다.
지식 마이너의 중요성은 조직의 의사 결정의 효율성과 정확성을 향상시키는 능력에 있습니다. 첫째, 지식 마이너는 대규모 언어 모델에서 관련 지식을 빠르고 효율적으로 추출할 수 있기 때문에 많은 수동 조사 및 분석 시간을 절약할 수 있습니다. 둘째, 지식 마이너는 하나의 솔루션뿐만 아니라 여러 두뇌로부터 다양한 답변을 추출할 수 있기 때문에 더 많은 솔루션 옵션을 제공할 수 있습니다. 마지막으로, 지식 마이너는 빅데이터와 머신러닝을 기반으로 지식을 추출하기 때문에 기존의 수동 분석보다 더 정확하고 포괄적이므로 의사 결정의 정확성을 높일 수 있습니다.
지식 마이너는 마이닝 시나리오와 솔루션 구조를 정의하여 작동합니다. 마이닝 시나리오는 구체적인 목표와 목적을 정의하고, 솔루션 구조는 채굴된 지식을 일관성 있고 읽기 쉬운 솔루션으로 정리하는 질문 구조입니다. 각 솔루션 구조는 해당 문제에 대한 힌트 노드 집합으로 구성되며, 각 힌트 노드는 질문의 맥락적 배경과 구체적인 질문으로 구성됩니다.

수요 계보의 목적은 수요 추적을 달성하는 것입니다. 개선 기회에 대한 업스트림 및 다운스트림 요구 사항 연결을 추적할 수 있습니다.
비즈니스 모델 요소의 관점에서 볼 때 처리하기에는 너무 큰 비즈니스 요구 사항은 여러 개의 작은 요구 사항으로 분할되어 적절한 비즈니스 모델 요소에 할당됩니다. 요구 사항이 분할되면 소스 요구 사항과 더 작은 요구 사항 간에 혈연 관계가 설정됩니다.
요구 사항 계보를 기반으로 개선 기회를 추적하고, 요구 사항 간의 종속성을 이해하고, 요구 사항의 원래 의도를 파악할 수 있어 요구 사항 정의 솔루션을 명확히 하는 데 도움이 될 뿐만 아니라 구현 범위를 식별하기 위한 분석적 근거도 제공합니다.

개발이 시작되면 많은 비즈니스 로직이 코드에 들어갑니다. 코드의 실제 구현에서 비즈니스 모델의 로직 요구 사항과 동기화하는 방법은 비즈니스와 IT를 연결하는 데 있어 항상 어려운 과제였습니다. 비즈니스 로직 마이너는 이 문제를 해결하는 것을 목표로 합니다. 비즈니스 로직 마이너는 소스 코드에서 애플리케이션의 기본 규칙, 즉 프로그램 코드를 분석하여 비즈니스 규칙을 파악하고 이를 비즈니스 모델에 통합할 수 있는 기능을 추출합니다.
조직의 기존 프로그램은 이전 프로그래밍 언어로 작성되었거나 개발자가 회사를 떠났거나 제3자가 개발했을 수 있으며, 때로는 조직 내 아무도 비즈니스 규칙을 알지 못하고 시스템만 알고 있을 수도 있습니다. 요컨대, 이러한 프로그램 중 일부는 해석하기 어렵고 유지보수가 종종 오류와 비효율로 이어집니다. 비즈니스 로직 마이닝을 사용하면 개발자가 절차에서 규칙과 프로세스를 추출하고 이 문제를 완화하는 데 도움이 될 수 있습니다.
비즈니스 로직 마이닝 프로세스에는 일반적으로 프로그램의 소스 코드를 분석하여 특정 비즈니스 규칙 및 프로세스에 해당하는 패턴과 구조를 식별하는 작업이 포함되며, 여기에는 코드에서 특정 키워드나 구문을 스캔하는 도구를 사용하거나 숙련된 개발자가 코드를 수동으로 분석하는 작업이 포함될 수 있습니다. 비즈니스 로직이 식별되면 규칙을 대조하고 비즈니스 모델에 통합하여 시스템 내에서 비즈니스에 대한 명시적인 지식을 확보할 수 있습니다.
비즈니스 로직 마이닝을 통해 개발자는 프로그램의 기능을 더 잘 이해할 수 있으므로 시간이 지남에 따라 유지 관리 및 개선이 쉬워지고, 비효율적이거나 최적화 기회가 있을 수 있는 프로그램 영역을 식별하는 데 도움이 될 수 있습니다.
비즈니스 로직 마이닝: 프로그램이 비즈니스 요구사항을 충족하는지 여부를 파악하는 데 도움이 됩니다. 개발자는 기본적인 비즈니스 규칙과 프로세스를 식별함으로써 프로그램의 실제 개발이 비즈니스 모델의 요구 사항과 일치하는지 비교하고, 실제 개발을 파악하고, 비즈니스 모델을 IT 구현과 인터페이스할 수 있습니다.
요컨대, 비즈니스 로직 마이닝은 기존 소프트웨어 애플리케이션에 의존하는 모든 조직에 훨씬 더 중요합니다. 개발자는 이러한 애플리케이션에 적용되는 기본 규칙과 프로세스를 이해함으로써 기능을 개선하고 오류와 비효율을 줄이며 비즈니스 요구 사항을 준수할 수 있습니다. 인터페이스, 서비스, 구성 요소, 데이터베이스 등과 같은 전통적인 IT 시스템 구성 요소와 달리 운영 수준에서의 비즈니스 모델은 검증된 논리적 솔루션입니다. 따라서 비즈니스 모델을 기반으로 IT 모델을 설계하면 IT 모델 설계 작업량을 크게 줄일 수 있으며, 노코드/로우코드 플랫폼의 도움으로 작업량을 더욱 줄일 수 있고, 더 중요한 것은 목표 달성을 보장할 수 있다는 점입니다.

솔벤트 플랫폼은 머신러닝 엔진이 탑재된 비즈니스 솔루션 설계 및 구현 도구로, 솔벤트 플랫폼의 머신러닝 엔진은 다른 머신러닝 기능을 활용하고 도메인 지식을 비즈니스 모델과 통합하여 운영 수준의 비즈니스 프로세스에 대한 심층적인 이해를 제공함으로써 머신러닝 알고리즘의 지속적인 최적화를 지원합니다. 이러한 통합을 통해 머신러닝 엔진은 더 많은 정보를 바탕으로 의사 결정과 예측을 내리고 정확도와 성능을 향상시킬 수 있습니다.
머신러닝 엔진을 사용한 외부 머신러닝 기능의 통합은 온톨로지 모델의 도움으로 도메인 지식을 통합하는 기능을 통해 촉진될 수 있습니다. 온톨로지 모델은 도메인별 지식을 모델에 통합하여 머신러닝 알고리즘이 이 정보를 사용하여 보다 정확한 예측을 할 수 있도록 합니다. 예를 들어, 의료 산업에서 의료 전문 지식을 온톨로지 모델에 통합하면 머신러닝 알고리즘이 환자 데이터를 더 잘 이해하고 더 정확한 진단을 내리는 데 도움이 될 수 있습니다. 또한 온톨로지 모델은 엔티티 모델의 피처 엔지니어링을 용이하게 할 수 있습니다. 피처 엔지니어링은 알고리즘의 성능을 개선하기 위해 관련 피처나 속성을 선택하고 변환하는 머신 러닝의 핵심 단계입니다. 온톨로지 모델을 활용하면 피처 엔지니어링은 기본 비즈니스 프로세스에 따라 안내되어 보다 관련성 있고 유익한 피처를 생성할 수 있습니다. 이 엔진을 사용하면 머신러닝 알고리즘이 기본 비즈니스 프로세스를 기반으로 의사 결정을 내릴 수 있도록 의사 결정 지원도 향상될 수 있습니다. 또한 이러한 구조화된 표현은 알고리즘이 내린 결정을 설명하는 데 도움이 되므로 이해관계자가 결과를 이해하고 신뢰할 수 있습니다.

솔루션 탐색은 개선 기회를 해결하기 위한 대안과 가능성을 적극적으로 모색하고 조사하는 프로세스입니다. 여기에는 개선 기회에 대한 상세한 연구와 운영 수준의 비즈니스 모델과 긴밀히 협력하여 사용 가능한 잠재적 옵션을 파악하는 작업이 포함됩니다. 이러한 탐색은 비즈니스 운영을 개선하고 고객의 기대에 부응할 수 있는 가장 효과적이고 효율적인 방법을 찾고자 하는 열망에 의해 추진됩니다.
솔루션을 탐색하는 과정에서 개선 기회와 그 이면의 과제를 이해하는 데 중점을 둡니다. 이를 위해서는 현재 비즈니스 운영 상태와 고객의 기대에 대한 철저한 분석이 필요합니다. 운영 수준의 비즈니스 모델과 협력하여 개선할 수 있는 주요 영역, 구현할 수 있는 혁신적인 솔루션, 프로그램의 프레임워크를 파악하는 것이 탐색 프로세스의 목표입니다.
솔루션 탐색 프로세스에는 지식 팩토리 및 비즈니스 온톨로지와 같은 다양한 도구와 리소스를 활용하는 것이 포함됩니다. 이러한 리소스는 탐색을 안내하고 개선 기회를 해결하기 위한 다양한 옵션을 생성하는 데 도움이 되는 귀중한 인사이트와 정보를 제공합니다. 기존의 지식과 전문 지식을 활용하면 탐색 프로세스가 더욱 포괄적이고 효과적으로 잠재적인 솔루션을 식별할 수 있습니다.
궁극적으로 솔루션 탐색의 목표는 비즈니스 운영을 효과적으로 개선하고 고객의 기대에 부응할 수 있는 최적의 솔루션 또는 솔루션 조합을 찾는 것입니다. 이는 식별된 대안에 대한 지속적인 평가와 개선이 수반되는 반복적인 프로세스입니다. 솔루션 탐색을 통해 조직은 새로운 기회를 파악하고 비즈니스 성장과 성공을 위한 혁신적인 전략을 개발할 수 있습니다!

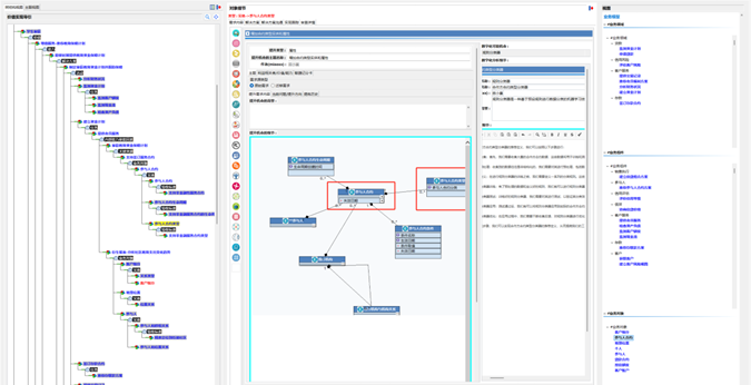
IT 모델 설계에서는 프로세스 모델과 엔티티 모델을 기반으로 내비게이션을 설계하는 것이 중요합니다. 프로세스 모델은 비즈니스 프로세스의 실행 순서와 비즈니스 활동 간의 종속성에 초점을 맞추고, 엔티티 모델은 비즈니스 도메인의 핵심 개념과 이들 간의 상호 관계에 초점을 맞춥니다. 이 두 가지 모델 설계는 비즈니스 로직과 긴밀하게 통합된 직관적이고 사용하기 쉬운 인터페이스 탐색을 구축하는 데 도움이 될 수 있습니다.
탐색 디자인은 엔티티 간의 관계, 엔티티가 생성되는 순서, 엔티티 간의 대응을 다룹니다. 엔티티 간의 관계는 인터페이스 탐색의 주요 정보 단서 제공에 반영되며, 엔티티 생성 순서는 실제 비즈니스의 관계를 반영합니다. 일대일, 일대다, 다대다, 다대다 등 엔티티 간의 대응은 엔티티 간의 상호 작용을 드러내며 인터페이스에서 정보가 전달되는 방식을 안내할 수 있습니다.
좋은 탐색 디자인은 사용자가 여러 엔티티 사이를 자유롭게 전환하고 비즈니스 정보에 대한 인사이트를 얻고 사용자 경험과 시스템 사용성을 향상시킬 수 있습니다. 예를 들어, 상업 은행의 비즈니스 시스템에서는 고객, 계좌, 거래와 같은 개념이 핵심 개체이며, 이들 간의 관계와 상호 작용에 따라 사용자가 시스템에서 작동하는 방식이 결정됩니다. 디자이너가 이러한 엔티티 관계를 정확하게 모델링하고 다대다 및 일대다 관계를 유연하게 사용할 수 있다면 비즈니스의 본질에 가까운 직관적이고 사용하기 쉬운 인터페이스 구조를 만들 수 있습니다.
실제로 프로세스 모델과 엔티티 모델 설계에 기반한 탐색은 사용자의 학습 곡선을 향상시키고 시스템 사용의 어려움을 줄일 수있을뿐만 아니라 유지 관리가 쉽고 비즈니스가 관계를 조정하고 그에 따라 IT 인터페이스 탐색을 조정할 수 있음을 알 수 있습니다. 이러한 설계는 소프트웨어 시스템의 성공적인 실현과 사용자 만족도에 긍정적인 영향을 미칩니다.
요약하면, IT 모델 설계는 프로세스 모델과 엔티티 모델 설계 탐색을 기반으로 하여 탐색 설계와 비즈니스 로직이 밀접하게 통합되고 직관적이며 사용하기 쉽도록 해야 합니다. 내비게이션 설계는 엔티티 간의 관계, 엔티티가 생성되는 순서, 엔티티 간의 대응을 다루며, 이 모든 것이 좋은 내비게이션 설계를 구축하는 데 있어 핵심 요소입니다.

고객 가치를 실현하려면 맞춤형 가치 제안이 필요한데, 이는 각 고객의 요구와 기대가 고유하기 때문입니다. 가치 제안은 고객의 고유한 요구에 대한 응답으로, 고객의 특정 상황과 기대에 기반한 맞춤형 솔루션입니다. 이러한 솔루션에는 상품화된 제품뿐만 아니라 잘 구축된 고객 관계, 관련 채널 및 상호 보완적인 파트너가 포함되어 다양한 관점에서 고객의 요구를 충족할 수 있도록 합니다.
가치 제안은 고객의 특정 요구와 기대를 충족하기 위해 제품이나 서비스가 어떻게 활용될 것인지를 정의하는 전략입니다. 이는 고객에 대한 깊은 이해와 시장 트렌드에 대한 인사이트를 바탕으로 고객에게 독특하고 차별화된 가치를 제공하는 것입니다.
가치 제안은 고객 관계 강화 프로그램, 제품 구성 요소, 관련 채널 및 지원 파트너의 네 가지 구성 요소로 이루어져 있습니다. 고객 관계 강화 프로그램은 고객과 좋은 관계를 구축하고 유지하기 위한 프로그램, 제품 구성 요소는 고객의 요구에 따라 제공되는 상품 또는 서비스, 관련 채널은 고객이 상품 또는 서비스에 쉽게 접근하고 사용할 수 있도록 설계된 채널, 보완 파트너는 고객의 다양한 요구를 충족하기 위한 종합 솔루션을 제공하기 위해 설계된 채널입니다.

요구 사항 엔지니어링에서 비즈니스 온톨로지의 중요성은 무시할 수 없습니다. 요구 사항 엔지니어링은 비즈니스 모델의 디지털 트윈을 달성하기 위해 요구 사항을 포괄적으로 추적하고 구현하는 엔지니어링 접근 방식입니다. 비즈니스 온톨로지는 이 프로세스에서 핵심적인 역할을 합니다. 비즈니스 온톨로지는 개념, 관계 및 규칙을 포함한 비즈니스 도메인 지식을 체계적으로 표현한 것입니다. 온톨로지 모델은 회사의 지식 자산을 조직하고 관리하기 위한 구조화된 프레임워크를 제공하는 핵심 지식 지도입니다.
본질적으로 비즈니스 온톨로지는 체계적이고 조직적인 방식으로 비즈니스 세계를 정의하는 방법입니다. 여기에는 비즈니스, 계획, 운영, 회사가 관심을 갖는 생태 및 환경과의 상호작용에 대한 모든 핵심 개념은 물론 데이터, 메타데이터, 모델, 메타모델, 메타모델의 모델의 모든 지식 의미와 연관성을 포함한 개념의 관계가 포함됩니다. 비즈니스 온톨로지의 주요 목적은 조직 전체에서 사용할 수 있는 비즈니스 도메인에 대한 공통 언어와 이해를 제공하는 것입니다. 비즈니스 온톨로지 모델은 비즈니스 요구사항의 내부 논리와 관계를 명확하게 드러내어 비즈니스 요구사항을 정확하게 포착하고 설명하는 데 도움이 될 수 있습니다.
KM에서 비즈니스 온톨로지를 사용하면 첫째, 지식을 쉽게 찾고 사용할 수 있는 방식으로 정리하는 데 도움이 됩니다. 온톨로지는 정보를 정리하기 위한 명확한 구조를 제공하므로 특정 지식을 쉽게 탐색하고 찾을 수 있기 때문입니다. 둘째, 온톨로지는 지식의 일관성과 정확성을 보장하는 데 도움이 됩니다. 온톨로지는 비즈니스 맥락 내에서 주요 개념과 관계를 정의함으로써 모든 사람이 이러한 개념에 대해 동일한 정의와 이해를 사용하도록 도와줍니다. 이는 비용이 많이 드는 실수로 이어질 수 있는 혼동과 오해를 방지하는 데 도움이 됩니다.
또한 비즈니스 온톨로지는 조직 내 협업과 커뮤니케이션을 개선하는 데 도움이 됩니다. 비즈니스 도메인에 대한 공통 언어와 이해를 제공함으로써 여러 팀과 부서가 함께 일하고 지식을 더 쉽게 공유할 수 있습니다. 이는 보다 효율적이고 효과적인 의사 결정과 비즈니스 전반의 더 나은 성과로 이어질 수 있습니다.

일단 식별되면 리프팅 기회는 비즈니스 모델의 온톨로지 모델의 각 노드에서 집계됩니다. 이렇게 하면 중복된 승급 기회를 정리하고 교차점이 있는 승급 기회를 쉽게 조정할 수 있습니다. 향상 기회 간의 종속성 및 메시 연결은 향상 기회 계보에서 확인할 수 있습니다. 활동, 작업, 엔티티, 속성 및 IT 서비스와 같은 비즈니스 모델의 각 요소 노드에는 승급 기회 요구 사항이 있을 수 있습니다.
모든 개선 기회는 요구사항 센터와 같은 하나의 센터에 통합되어야 요구사항의 시작 부서, 구현 부서, 비즈니스 운영 계획 또는 전략적 실현 이니셔티브 등 다양한 관심 지점에서 개선 기회의 진행 상황을 추적할 수 있습니다. 요구사항 센터에서는 이해관계자 가치 맵, 비즈니스 모델 요소에 기반한 요구사항 범위, 요구사항 실현의 진행 상황 모니터링 보기가 제공됩니다.
궁극적으로 비즈니스에 변화를 가져오는 모든 유형의 요구사항은 세 가지 시나리오로 분류할 수 있습니다.
첫 번째 유형은 비즈니스의 구조를 변경합니다. 예를 들어 비즈니스 모델의 혁신은 일반적으로 구조의 변화를 가져오는데, 구조의 변화는 비즈니스 아키텍처의 변화이므로 구조의 변화 없이는 이러한 유형의 요구 사항은 혁신으로 간주할 수 없습니다.
두 번째 유형은 구조 아래 요소의 변경으로, 일반적으로 구조의 변경이 아니라 운영 수준에서 비즈니스 모델의 특정 요소의 변경을 의미합니다. 예를 들어 새로운 요구 사항으로 인해 새로운 프로세스, 제품 또는 규칙이 변경될 수 있습니다.
마지막 범주는 세부 사항의 조정으로, 일반적으로 비즈니스 구조, 운영 수준에서의 비즈니스 모델 요소에는 영향을 미치지 않고 특정 속성이나 값 등의 변경만 이루어집니다.
비즈니스 변경의 이유와 관계없이 이러한 변경 사항은 신중하게 검토하여 궁극적으로 운영 수준 비즈니스 모델에 반영해야 합니다.

파트너는 가치 제안 리소스의 제공자이자 부분적인 가치 실현자로서 비즈니스의 성장과 성공에 직접적으로 관련된 존재이자 기여를 하는 사람입니다. 비즈니스 모델링에서 파트너는 공동의 목표를 달성하기 위해 다른 회사와 협력하는 회사 또는 조직입니다. 파트너십은 합작 투자, 전략적 제휴 또는 공급업체 관계 등 다양한 형태를 취할 수 있습니다. 파트너십은 일반적으로 서로의 강점과 자원을 활용하기 위해 형성됩니다.
파트너의 중요성은 회사가 시장 점유율을 확대하고 전략적 목표를 달성하는 데 도움이 되는 리소스, 접근성 및 전문 지식을 제공하는 능력으로 입증됩니다. 파트너 분류는 회사가 고객 서비스를 개선하고 가치를 극대화하기 위해 협력할 수 있는 다양한 유형의 파트너를 분류하는 프로세스입니다. 파트너는 조직의 전략적 역량 실현 원칙에 따라 공급업체, 유통업체, 기술 제공업체 또는 기타 유형의 파트너로 정의할 수 있으며, 비즈니스 민첩성을 달성하기 위한 조직의 중요한 역량 구성 요소입니다.

방법론 편집기의 제품 중심 정의에서 상속된 프로젝트 계획은 리소스 할당, 결과물 및 일정을 포함하여 다양한 유형의 프로젝트에 대해 방법론 편집기에서 제공하는 표준 프로젝트 계획 세트입니다. 또한 프로젝트 계획 도구는 프로젝트 관리자가 팀원들의 역할과 책임을 명확하게 정의하고 프로젝트 목표를 달성하는 데 필요한 작업의 윤곽을 잡는 데 도움이 됩니다.
프로젝트 계획의 주요 구성 요소에는 프로젝트의 목표, 가치, 범위, 제품, 일정, 리소스, 품질, 위험 및 커뮤니케이션이 포함됩니다. 이러한 요소는 성공적인 구현을 위해 프로젝트의 세부 사항에 맞게 조정되어야 합니다.
프로젝트 계획의 역할은 주로 다음과 같은 측면에 반영됩니다. 첫째, 프로젝트 계획은 프로젝트 관리자가 프로젝트를 질서 있게 조직하고 관리하여 프로젝트를 보다 원활하게 실행할 수 있도록 도와줍니다. 둘째, 프로젝트 계획은 요구사항 팀과 구현 팀이 역할과 책임을 명확히 하고 업무 효율성을 개선하는 데 도움이 될 수 있습니다. 셋째, 프로젝트 계획은 프로젝트 관리자가 프로젝트의 진행 상황과 품질을 효과적으로 제어하여 프로젝트의 성공적인 구현을 보장하는 데 도움이 될 수 있습니다. 마지막으로, 프로젝트 계획은 프로젝트 관리자가 프로젝트의 모든 측면을 효과적으로 소통하고 조정하여 프로젝트의 조정 효율성을 개선하는 데 도움이 될 수 있습니다.
전반적으로 프로젝트 계획은 프로젝트 성공의 열쇠인 방법론 편집기의 정의를 기반으로 개발됩니다. 프로젝트 계획은 성공적인 구현을 위해 프로젝트의 세부 사항에 맞게 조정되어야 합니다.

프로젝트 포트폴리오 관리(PPM)는 조직의 모든 프로젝트와 이니셔티브를 평가하고 우선순위를 정하고 모니터링하여 조직의 전략적 목표를 달성하기 위한 전략적 접근 방식입니다. 이는 조직 내 자원 배분을 최적화하여 최대의 투자 수익을 달성하는 방법으로, 조직의 모든 프로젝트가 전략적 목표에 부합하고 조직에 최대의 가치를 제공하는지 확인하는 것이 PPM의 주요 목적입니다.
프로젝트 포트폴리오 분석을 위해서는 다차원적인 포트폴리오 평가를 위해 다양한 차원을 식별해야 합니다. 이러한 차원에는 프로젝트의 전략적 중요도, 예상되는 혜택, 위험, 리소스 요구 사항, 프로젝트 간 관련성 등이 포함될 수 있습니다. 이러한 차원을 선택할 때는 조직의 전략적 목표와 우선순위를 반영해야 합니다. 다양한 차원을 평가함으로써 조직에 대한 각 프로젝트의 전반적인 가치를 더 잘 이해할 수 있고, 보다 현명한 의사결정을 내릴 수 있습니다.
프로젝트 포트폴리오 관리는 상업 은행에서 특히 중요합니다. 은행은 다양한 프로젝트와 이니셔티브 중에서 리스크 관리 전략을 충족하면서 가장 큰 수익을 창출할 수 있는 프로젝트를 선택해야 합니다. 예를 들어 은행은 핀테크 혁신 프로젝트에 투자할 것인지, 운영 효율성을 개선하기 위한 프로젝트에 투자할 것인지 선택해야 할 수 있습니다. 포트폴리오 관리를 통해 은행은 각 프로젝트의 위험과 보상을 더 잘 이해할 수 있으므로 정보에 입각한 의사 결정을 내릴 수 있습니다.
증거 또한 PPM에서 매우 중요합니다. 의사 결정을 뒷받침할 데이터를 수집하고 분석해야 합니다. 여기에는 프로젝트 비용, 예상 수익, 위험 및 기타 관련 요소에 대한 데이터가 포함될 수 있습니다. 데이터를 분석하면 각 프로젝트의 진정한 가치를 더 잘 이해할 수 있으므로 정보에 입각한 의사결정을 내릴 수 있습니다.
전반적으로 프로젝트 포트폴리오 관리는 조직이 전략적 목표를 보다 효과적으로 달성할 수 있도록 도와주는 강력한 도구입니다. 포트폴리오 평가를 위한 다양한 차원을 파악함으로써 각 프로젝트의 가치를 더 잘 이해할 수 있고, 따라서 더 많은 정보에 근거한 의사결정을 내릴 수 있습니다.

생태/프로세스 모델링 혁신의 필요성은 비즈니스 성장의 핵심 동력입니다. 이러한 요구는 주로 내부 비즈니스 라인을 구현하는 동안 혁신과 최적화의 필요성에서 비롯되며, 그 원천은 주로 전략 맵의 내부 프로세스 관점에 반영됩니다. 이러한 역량은 주로 프로세스 혁신과 최적화, 사용자 경험, 비즈니스 엔티티(핵심 리소스)의 개선이 특징인 비즈니스 프로세스 역량 구현 요소(BPCE)의 형태로 나타납니다. 이러한 혁신과 최적화 요구를 실현하는 방식을 흔히 비즈니스 프로세스 혁신 또는 리엔지니어링 접근법이라고 합니다.
사업부는 시장과 고객에 가장 가까이 있는 팀이자 가치 전달 및 가치 교환 프로세스의 실행자로서 프로세스에 대한 심층적인 이해와 고유한 인사이트를 가지고 있으므로 프로세스 리엔지니어링 및 혁신에서 중요한 역할을 담당합니다. 비즈니스 프로세스 혁신에 대한 요구는 주로 이러한 팀에서 비롯됩니다. 프로세스 혁신은 제품 혁신, 서비스 품질 개선, 직무 역할 조정, 직무 원가계산 방법론에 따른 비용 최적화, 운영 위험 평가, 디지털화 및 기술 도입 기회 식별 및 평가 등의 비즈니스 모델을 기반으로 실현될 수 있습니다. 이 혁신 모델은 아웃소싱 역량과 M&A 결정에 정보를 제공할 뿐만 아니라 조직이 핵심 역량, 즉 가치를 제공하는 역량을 대외적으로 입증하는 데도 도움이 됩니다.
프로세스 혁신은 비즈니스 프로세스의 모든 측면을 분석하여 개선점을 파악하고 이를 변화시키는 비즈니스 프로세스 개선 방법입니다. 프로세스 혁신의 발전은 1900년대 초 프레드릭 테일러의 과학적 관리 개념으로 거슬러 올라가며 1980년대에는 식스 시그마, ISO, 종합 품질 관리(TQM), 지속적 개선(카이젠), 1990년대에는 비즈니스 프로세스 리엔지니어링(BPR)과 린 경영으로 이어집니다. 디지털 트랜스포메이션과 함께 프로세스 혁신은 연결성, 자동화, 지능화의 단계로 진화했습니다.
비즈니스 프로세스는 파트너와의 비즈니스 모델 혁신, 리스크 관리, 비즈니스 민첩성, 비즈니스 아웃소싱 하도급 계획, 비즈니스 통합 및 표준화, 고객 서비스, 성과 측정, 규제 준수, 혁신에 매우 중요합니다. 디지털 트랜스포메이션이 발전함에 따라 비즈니스 프로세스의 디지털화, 인텔리전스 및 자동화에 대한 필요성이 증가하고 있습니다. 따라서 비즈니스 프로세스에 대한 이해와 제어를 강화하기 위해 비즈니스 모델링을 활용하는 것이 특히 중요해졌습니다.
전통적으로 조직은 내부에서 외부로, 즉 조직 자체의 관점에서 프로세스를 생각하고 고객의 관점과 개방형 혁신에 대한 생각은 소홀히 해왔습니다. 비즈니스 모델링에 기반한 프로세스 혁신은 모든 비즈니스 요소와 IT 요소를 통합하는 아웃사이드 인 혁신 프로세스이며, 비즈니스 모델링을 통해 다양한 관련 관점에서 비즈니스 프로세스에 대한 포괄적이고 심층적인 이해를 얻을 수 있습니다.
비즈니스 프로세스 혁신에는 많은 이점이 있습니다. 첫째, 조직의 비용 절감에 도움이 될 수 있습니다. 낭비를 파악하고 제거함으로써 기업은 운영 비용을 절감하고 수익성을 개선할 수 있습니다. 둘째, 품질을 개선할 수 있습니다. 프로세스를 간소화함으로써 조직은 제품과 서비스의 품질을 개선하여 고객 만족도를 높일 수 있습니다. 마지막으로 비즈니스 민첩성을 향상시킬 수 있습니다. 보다 효율적인 프로세스를 구현함으로써 기업은 시장 변화에 더 빠르게 대응하고 새로운 과제에 적응할 수 있습니다.
비즈니스 프로세스 혁신을 달성하려면 기업은 체계적인 접근 방식을 취해야 합니다. 먼저 기존 프로세스를 분석하고 직원과 고객의 피드백을 수집하며 업계 모범 사례를 벤치마킹하여 개선이 필요한 영역을 파악해야 합니다. 그런 다음 기존 프로세스를 분석하여 현재 프로세스를 이해하고, 병목 현상과 비효율성을 파악하고, 이러한 문제의 근본 원인을 파악해야 합니다. 이를 바탕으로 조직은 프로세스 재설계, 절차 간소화, 수작업 자동화 등 새롭고 개선된 프로세스를 개발할 수 있습니다. 새로운 프로세스를 완전히 구현하기 전에 그 효과와 실현 가능성을 확인하기 위해 반드시 검증을 거쳐야 합니다.

프로세스 모델
프로세스 모델은 비즈니스 프로세스를 설명하기 위한 구조화되고 표준화된 접근 방식으로, 가치 사슬 개념을 기반으로 하며 표준화된 언어와 표기법으로 다양한 수준의 프로세스 요소를 나타냅니다. 기업이 비즈니스 프로세스를 이해, 분석, 최적화하여 고객 요구사항을 충족하고 비즈니스 혁신을 달성하며 품질과 프로세스 효율성을 개선할 수 있도록 돕기 위해 고안되었습니다.
프로세스 모델링에서 비즈니스 프로세스는 여러 계층으로 나뉩니다. 첫 번째는 비즈니스 도메인 계층으로, 비즈니스 컨텍스트, 관련 사양 및 제약 조건, 비즈니스 프로세스의 전반적인 목표와 범위를 설명합니다. 두 번째는 가치 흐름으로, 각 비즈니스 영역별 가치 전달 프로세스를 보여줍니다. 세 번째 수준은 활동으로, 엔드투엔드 워크플로우를 제공하기 위해 외부 이벤트와 연계된 각 역할에 대한 작업입니다. 다음은 입력, 출력, 참여자, 실행 규칙 및 실행 조건을 포함한 특정 업무 또는 작업을 설명하는 작업 수준입니다. 마지막으로 작업의 구체적인 실행 프로세스와 운영 단계를 설명하는 운영 방법을 설명하는 단계가 있습니다.
프로세스 모델링은 모델의 일관성과 이해성을 보장하기 위해 BPMN(비즈니스 프로세스 모델 및 표기법)과 같은 표준화된 언어와 표기법을 사용해야 합니다. 이러한 표준화된 표기법을 사용하면 다양한 팀과 역할이 비즈니스 프로세스를 더 잘 이해하고 소통할 수 있으므로 오해와 커뮤니케이션 장벽을 줄일 수 있습니다.
프로세스 모델의 설계와 분석은 기업이 여러 가지 목표를 달성하는 데 도움이 됩니다. 첫째, 프로세스 혁신을 식별하고 목표를 달성하기 위한 가치 요구사항을 창출할 수 있습니다. 프로세스의 병목 현상과 중복을 식별 및 제거하고 프로세스 효율성과 품질을 개선하는 데 도움이 될 수 있습니다. 프로세스 모델의 모델링 및 시뮬레이션을 통해 프로세스 실행 결과를 예측, 최적화 및 개선할 수 있습니다. 둘째, 프로세스 모델은 서로 다른 팀과 역할 간의 이해와 협업을 촉진하는 커뮤니케이션 도구로 사용될 수 있습니다. 프로세스 모델을 공유하고 토론함으로써 팀원들은 전반적인 성과를 개선하기 위해 더 잘 조율하고 협업할 수 있습니다. 또한 프로세스 모델은 조직의 디지털화를 위한 기반을 제공하며 디지털 역량의 비즈니스 가치를 확인할 수 있습니다. 요약하면, 조직은 프로세스를 조정하고 명확하게 정의하고 표준화함으로써 프로세스를 더 잘 혁신하고 디지털 역량을 구현 및 관리하며 프로세스 효과와 생산성을 개선하고 비용을 절감할 수 있습니다.

제품은 조직의 가치 제안을 구현합니다. 제품 모델은 조직이 시장의 요구를 충족하고 비즈니스 목표를 달성하기 위해 제품의 주요 특징과 가치를 식별, 혁신, 커뮤니케이션 및 최적화하는 데 도움이 되도록 설계되었습니다. 제품 모델의 목적은 제품의 속성, 조건 및 카탈로그 구조를 구조화된 방식으로 정의하여 명확성을 보장하고 모호성을 줄여 이해관계자와의 소통과 이해를 개선하는 것뿐만이 아닙니다. 더 중요한 것은 기본 제품 개념을 바탕으로 제품 팩토리의 실현과 역동적인 제품 혁신을 통해 가치 창출의 민첩성을 향상시키는 것입니다.
제품 모델의 내용과 모델링은 산업과 가치 제안에 따라 달라집니다. 일반적으로 제품 모델에는 제품 분류 구조, 제품 모델 계층 구조 등 다양한 구조가 있습니다. 제품 모델의 계층 구조는 5 개의 계층으로 나눌 수 있으며 첫 번째 계층은 분류이며, 한 수준의 제품 라인은 예를 들어 제품 라인 아래에서 여러 수준으로 나눌 수 있으며 기업의 실제 상황에 따라 제품 그룹으로 나눌 수도 있습니다. 두 번째 계층은 제품 공장을 구축하는 데 가장 중요한 계층 인 기본 제품이며 기본 제품의 정의와 가격, 계약 및 판매 간의 관계에 따라 제품의 구조가 결정됩니다. 3~5번째 레이어는 순서대로 제품 구성 요소, 제품 조건, 제품 조건의 영역입니다.
첫째, 제품 모델의 목적은 제품의 가치 제안과 핵심 기능을 전달하는 것입니다. 제품이 제공하는 고유한 가치와 시장 니즈와의 적합성을 설명하기 위한 구조적 프레임워크를 제공합니다. 제품 모델링은 제품의 목표, 기능 및 이점을 정의함으로써 기업이 시장에서 포지셔닝과 경쟁 우위를 명확히 하는 데 도움이 됩니다. 동시에 제품 모델은 조직이 고객, 이해관계자 및 팀과 공감대를 형성하여 제품에 대한 일관된 이해와 기대치를 보장하는 데 도움이 됩니다.
둘째, 제품 모델의 정의 범위에는 제품의 주요 특징, 조건 및 구조가 포함됩니다. 구성 요소, 작동 방식, 기술 사양 및 사용자 인터페이스와 같은 측면을 포함하여 제품에 대한 자세한 설명을 제공합니다. 제품 모델의 범위를 정의함으로써 모든 이해관계자가 제품의 핵심 요소를 명확하게 이해하고 제품 개발 및 마케팅 프로세스 중에 지침을 제공할 수 있습니다. 또한 제품 모델의 범위는 기업이 시장 수요와 경쟁 압력에 대응하여 제품의 변화와 진화를 식별하고 관리하는 데 도움이 될 수 있습니다.
또한 제품 모델링 정의의 범위에는 제품과 관련된 시장 환경 및 경쟁 조건이 포함됩니다. 여기에는 목표 시장, 목표 사용자 그룹 및 경쟁사에 대한 분석과 이해가 포함됩니다. 제품 모델의 목표 시장과 경쟁 조건을 정의함으로써 기업은 제품 포지셔닝, 가격 전략 및 마케팅 계획을 더 잘 수립할 수 있습니다. 동시에 제품 모델링은 기업이 시장의 요구와 트렌드를 평가하여 변화하는 시장 요구 사항에 맞게 제품의 특징과 기능을 조정하는 데 도움이 될 수 있습니다.
또한 제품 모델은 프로세스 모델 설계의 기초이며, 한편으로는 제품 개발에는 프로세스 지원이 필요하고 다른 한편으로는 모든 프로세스는 가치를 제공하도록 설계되었으며 제품은 가치의 전달자이므로 프로세스가 필요한 가치 제안을 제공 할 수 있도록 프로세스 링크가 제품 구성 요소와 일치해야하며 동시에 제품 조건 주입을 통해 제품 조건이 프로세스 구현을 제어하여 프로세스의 표준화가 가능해졌습니다. 제품 조건을 주입함으로써 프로세스 표준화가 가능해집니다.

방법론 편집기에서 프로젝트의 제품 구조와 그 내용을 정의하는 이유는 제품 구조가 프로젝트의 성공에 매우 중요하기 때문입니다. 제품 구조는 제품의 형태와 기능을 결정할 뿐만 아니라 프로젝트의 일정, 품질 및 비용에도 영향을 미칩니다.
우선, 제품 구조는 프로젝트 작업의 기초입니다. 제품 아키텍처는 프로젝트의 목표와 작업을 정의하는 프로젝트의 청사진이라고 할 수 있습니다. 프로젝트 팀은 제품 구조를 기반으로 프로젝트 활동을 계획하고 실행해야 합니다. 제품 구조가 명확하지 않으면 프로젝트 팀은 실행 중에 길을 잃고 프로젝트가 지연되거나 실패할 수 있습니다.
둘째, 제품 구조는 프로젝트의 복잡성을 관리하는 데 중요한 역할을 합니다. 프로젝트에는 여러 활동과 요소가 포함되는 경우가 많으며, 효과적인 제품 구조가 없으면 프로젝트 팀은 관리상의 어려움에 직면할 수 있습니다. 제품 구조를 정의하면 프로젝트를 관리 가능한 부분으로 세분화하여 프로젝트의 복잡성을 줄일 수 있습니다.
또한 제품 구조는 프로젝트의 효율성을 높이는 데 도움이 됩니다. 제품 구조를 명확하게 정의하면 프로젝트 팀이 프로젝트의 요구사항과 목표를 더 명확하게 이해할 수 있어 리소스와 시간을 더 효율적으로 할당할 수 있습니다. 또한 제품 구조는 프로젝트 팀이 잠재적인 문제를 파악하고 해결하는 데 도움을 주어 프로젝트 지연이나 예산 초과를 방지할 수 있습니다.
실제로 제품 아키텍처를 정의하는 프로세스에는 일반적으로 제품의 주요 기능 및 특징 파악, 제품의 구성 요소와 이들 간의 관계 파악, 제품 수명 주기 및 변경 관리 프로세스 정의 등의 단계가 포함됩니다. 이 프로세스에서 프로젝트 팀은 이해관계자와 긴밀히 협력하여 제품 아키텍처가 프로젝트의 목표와 요구 사항을 충족하는지 확인해야 합니다.
전반적으로 프로젝트의 제품 구조와 그 구성 요소를 정의하는 것은 프로젝트 성공을 달성하는 데 중요한 단계입니다. 이를 통해 프로젝트 팀은 프로젝트의 목표와 작업을 명확히 하고, 프로젝트의 복잡성을 줄이며, 프로젝트의 효율성을 높여 프로젝트의 성공을 보장할 수 있습니다.

프로젝트 정의는 프로젝트의 목표, 범위, 단계 구분, 실행 팀 및 투자 수익 분석 등 개선 기회의 실제 상황에 따라 정의해야 하는 프로젝트에 대한 포괄적인 설명으로, 상업 은행에서 프로젝트 관리 및 프로젝트 실행의 기초가 됩니다. 프로젝트 정의는 프로젝트의 모든 측면을 포함하는 풍부한 내용을 담고 있으며 프로젝트의 구현 및 관리에서 중요한 지침 역할을 합니다.
프로젝트의 목표는 프로젝트 정의의 핵심이며, 프로젝트의 방향과 목적을 결정합니다. 프로젝트 목표는 명확하고, 구체적이며, 측정 가능하고, 달성 가능하며, 시간 제한이 있어야 프로젝트의 실행을 효과적으로 안내할 수 있습니다. 프로젝트 범위는 프로젝트의 업무 내용과 업무 경계를 지정하여 팀원들이 자신의 책임과 업무를 이해하고 프로젝트 범위의 확산을 방지하는 데 도움을 줍니다. 프로젝트 범위를 정의할 때는 프로젝트의 요구사항, 리소스, 시간, 비용 및 기타 요소를 고려하여 프로젝트 범위의 구현과 실현 가능성을 보장해야 합니다. 프로젝트의 단계는 프로젝트의 관리 및 제어에 도움이 되어 프로젝트를 보다 질서 있고 체계적으로 구현할 수 있습니다. 프로젝트의 단계와 프로젝트 계획은 방법론 편집기에서 개발한 방법론을 따르며 반복은 프로젝트 목표, 범위 및 리소스에 따라 맞춤화되고 정의됩니다.
투자 수익률 분석은 프로젝트 정의의 중요한 요소입니다. 투자 수익률 분석은 상업 은행이 프로젝트의 경제적 이익을 평가하고 프로젝트의 투자 가치를 결정하는 데 도움이 됩니다. 투자 수익 분석에는 일반적으로 프로젝트의 비용 편익 분석, 위험 평가 및 재무 예측이 포함됩니다. 마지막으로 구현 팀의 구성과 역할 분담도 프로젝트 정의의 중요한 부분입니다. 프로젝트의 구현 팀은 일반적으로 프로젝트 관리자, 프로젝트 구성원, 프로젝트 컨설턴트 및 기타 역할로 구성되며, 이들의 임무와 업무는 프로젝트 정의에 명확하게 정의되어 있어야 합니다.
요약하면 프로젝트 정의의 내용에는 프로젝트의 목표, 범위, 단계 구분, 투자 수익 분석 및 구현 팀이 포함되며, 이는 프로젝트의 구현 및 관리에 중요한 지침 역할을 합니다.

방법론 편집기에서 프로젝트의 활동을 정의하는 것은 제품 구조의 형성과 실현을 위한 기초가 되므로 매우 중요합니다. 프로젝트의 활동은 간단히 말해 제품 또는 제품 구성 요소를 완성하기 위해 수행되는 일련의 작업입니다. 입력, 출력 및 특정 작업을 포함한 이러한 활동의 정의는 프로젝트 성공의 핵심 요소입니다.
첫째, 프로젝트 활동을 정의하면 워크플로와 책임 분담을 명확히 하는 데 도움이 됩니다. 각 활동에는 명확한 입력과 출력이 있어 프로젝트 진행에 대한 명확한 이정표를 제시하고 프로젝트가 정해진 방향과 단계를 따르는 데 도움이 됩니다. 동시에 각 활동에는 명확한 책임자가 있어 업무의 혼란과 갈등을 줄이고 효율성을 향상시킬 수 있습니다.
둘째, 프로젝트 활동을 정의하면 리소스 관리가 더 쉬워집니다. 각 활동에는 인력, 물적 자원, 시간 등 그에 상응하는 자원이 필요합니다. 활동을 명확하게 정의하면 이러한 자원을 더 잘 예측하고 할당하여 자원의 낭비나 부족을 방지할 수 있습니다.
다시 말하지만, 프로젝트 활동을 정의하면 리스크 관리에도 도움이 됩니다. 각 활동에는 문제와 위험이 발생할 가능성이 있는데, 활동에 대한 명확한 정의를 통해 이를 미리 파악하고 평가하여 예방 및 대응 조치를 취할 수 있습니다.
마지막으로 프로젝트 활동을 정의하면 일정 관리와 품질 관리에 도움이 됩니다. 각 활동을 추적하고 모니터링함으로써 일정 지연과 품질 문제를 적시에 파악하고 적절한 조치를 취하여 개선 및 수정할 수 있습니다.

프로젝트 설계는 프로젝트 실행 방법론의 설계에 초점을 맞추고 다양한 유형의 프로젝트 실행을 위한 다양한 방법론의 설계, 정의 및 맞춤화를 지원하는 요구사항 엔지니어링 아키텍처에서 제공됩니다. 방법론에는 일반적인 접근 방식뿐만 아니라 각 프로젝트 유형에 대한 구체적인 구현 방법론, 프로젝트 실행 계획, 계획, 실행 및 제어가 효과적이고 효율적으로 이루어질 수 있도록 하는 다양한 지침, 기술 및 도구가 포함됩니다. 구체적인 구현 방법론은 프로젝트 유형에 따라 다를 수 있습니다(예: 모두 트랜잭션 프로젝트일지라도). 그리고 프로젝트의 요구사항과 목표의 특성상 각 프로젝트마다 맞춤형 방법론이 필요합니다.
애자일 방법, 린 방법, 배포/운영 등 전통적인 요구사항 관리 채택에는 여러 가지 접근 방식이 있습니다. 이러한 접근법을 기반으로 구축된 실행 가능한 방법론(특정 환경에서 방법론을 구현할 수 있는 방식)은 요구사항이 무엇인지, 비즈니스/IT 동질성을 달성하는 방법, 최종 제품(프로젝트 결과물이 아닌 제품)을 정의하는 방법에 대한 근본적인 질문에 답하는 경우에만 의미가 있다는 점에 유의하는 것이 중요합니다. 여기서 요구 사항 엔지니어링은 제품 중심 방법론 편집기를 통해 이러한 질문에 답하고 있습니다.
방법론의 맥락에서는 프로젝트의 원칙과 목표를 충족하고 원하는 결과를 달성하는 데 필요한 단계, 활동 및 프로세스의 정의를 포함하는 특정 프로젝트 방법론을 개발하는 데 중점을 둡니다. 방법론 개발자는 프로젝트의 특정 요구 사항과 특성에 따라 방법론을 설계하고 작성할 책임이 있습니다. 방법론은 프로젝트 관리자와 프로젝트 팀원을 위한 가이드북 역할을 하며 프로젝트 라이프사이클 전반에 걸쳐 따라야 할 구조화된 실행 프레임워크를 제공합니다.
엄격한 방법론이 마련되면 프로젝트 팀은 자신의 역할과 책임, 프로젝트 성공을 위해 취해야 할 단계를 명확하게 이해할 수 있습니다. 또한 방법론은 리스크를 관리하고 리소스를 효율적으로 할당하며 프로젝트 결과물을 정해진 시간, 예산 및 범위 내에서 고품질로 완성하면서 실제 제품을 제공할 수 있도록 도와줍니다. 방법론 카테고리는 조직의 여러 프로젝트에 걸쳐 일관성과 누적성을 제공하는 프로젝트 관리에 대한 표준화된 접근 방식을 제공한다는 점에 유의해야 합니다.

요구사항 엔지니어링 구조에서 프로젝트 포트폴리오 카테고리의 목적은 조직이 프로젝트를 전략적으로 관리하고 우선순위를 정할 수 있도록 돕는 것입니다. 여기에는 리소스 가용성, 재정적 제약, 위험 평가와 같은 요소를 고려하여 조직의 전략적 목표에 부합하는 프로젝트를 식별, 선택 및 우선순위를 지정하여 어떤 프로젝트를 수행해야 하는지 결정하는 것이 포함됩니다.
프로젝트 포트폴리오 관리에서 조직은 프로젝트의 잠재적 가치, 실현 가능성, 비즈니스 모델과의 연계성을 기준으로 잠재적 프로젝트를 평가해야 하며, 프로젝트의 잠재적 이익, 위험 및 비용 평가는 물론 조직의 경제성 및 한계를 고려하고 프로젝트의 선별 및 우선순위 지정을 통해 가치와 전략적 목표를 달성할 가능성이 가장 높은 프로젝트에 자원이 할당되도록 보장해야 합니다.
또한 프로젝트 포트폴리오 영역에서는 포트폴리오 내의 프로젝트를 지속적으로 모니터링하고 관리합니다. 여기에는 프로젝트 범위 추적, 프로젝트 범위의 이해관계자 가치 보호, 프로젝트 진행 및 성과 평가, 비즈니스 의사결정 조정을 지원하기 위한 정보 제공, 비즈니스 요구사항 측면, 시스템 구현 측면, 직원 관점에서의 프로젝트 후속 지원 등이 포함되며, 프로젝트가 효율적으로 실행되고 조직의 전략적 목표에 부합하도록 보장하는 것을 목표로 합니다.
요약하면, 포트폴리오 범위는 각 투입 요소의 효과를 극대화하고 비즈니스의 전반적인 목표에 맞춰 리소스를 조정하며 앞으로 나아가는 것을 목표로 프로젝트를 평가, 선정 및 관리하기 위한 프레임워크를 제공합니다.

프로젝트 포트폴리오 관리는 기업의 모든 프로젝트를 효과적으로 관리하고 통제하여 목표 달성을 보장하기 위한 통합 관리 방식입니다. 프로젝트와 목표 간의 적합성을 분석하고, 포트폴리오 요소에 따라 프로젝트의 우선순위를 정하고, 프로젝트 투입물과 산출물을 평가하고, 프로젝트 실행 프로세스를 제어함으로써 기업의 전략적 목표와 장기적 가치를 달성할 수 있습니다.
프로젝트 포트폴리오 관리는 프로젝트 생성, 포트폴리오 평가, 잠재적 위험 및 기회 식별 등 여러 측면을 포괄합니다. PPM에서는 프로젝트의 전략적 중요성, 비즈니스 관련성, 리소스 투입에 초점을 맞춰 프로젝트가 조직의 전체 전략에 부합하고 조직에 최대의 가치를 창출할 수 있는지 확인합니다.
PPM은 다양한 도구와 기법을 사용하여 의사 결정권자가 PPM 전략을 개발하고 실행하는 데 도움을 줍니다. 여기에는 프로젝트 포트폴리오 실행 로드맵을 개발하고 프로젝트의 효과와 기여도를 측정하기 위한 마일스톤과 평가 기준을 수립하는 것이 포함됩니다. 차원 매트릭스를 통해 프로젝트 포트폴리오를 평가하면 의사 결정권자가 프로젝트 투자의 편차를 이해하고 적시에 조정 및 최적화하는 데 도움이 될 수 있습니다.
프로젝트 포트폴리오 관리의 핵심 목표는 프로젝트 투자와 자원 배분이 기업의 전략적 방향에 부합하고 기업 목표 달성을 극대화할 수 있도록 하는 것입니다. 합리적인 프로젝트 포트폴리오 관리를 통해 기업은 리소스 사용을 최적화하고 리스크를 줄이며 프로젝트의 성공률과 가치 창출 능력을 향상시킬 수 있습니다. 동시에 프로젝트 포트폴리오 관리는 의사결정의 투명성과 일관성을 높이고 프로젝트 간의 시너지와 조정을 강화하며 전반적인 성과를 개선하는 데도 도움이 됩니다.

간단히 말해, 비즈니스 엔티티의 속성은 엔티티를 설명하는 특성 또는 속성입니다. 예를 들어 법인에는 이름, 주소, 전화번호, 업종 및 규모와 같은 속성이 있을 수 있습니다.
각 속성에는 도메인이라고도 하는 유효한 값의 범위가 있습니다. 도메인은 속성이 취할 수 있는 유효한 값의 집합을 의미합니다. 예를 들어, 산업 속성의 도메인에는 의료, 금융, 소매, 제조와 같은 제한된 집합이 포함될 수 있습니다.
속성의 품질은 데이터의 정확성과 비즈니스 실행의 일관성을 위한 중요한 보호 장치입니다. 속성 값의 품질이 높지 않으면 부정확하거나 불완전한 정보로 이어져 의사 결정과 비즈니스 성과에 부정적인 영향을 미칠 수 있습니다. 예를 들어, 사업체의 주소 속성 정보가 부정확하거나 오래된 경우 배송 지연, 소포 분실, 열악한 고객 경험으로 이어질 수 있습니다. 마찬가지로, 업계 속성이 여러 기록에서 일관성 없이 사용되면 업계 벤치마킹 및 시장 분석이 부정확해질 수 있습니다.
따라서 속성의 품질을 보장하는 것은 비즈니스 데이터의 무결성을 유지하는 데 매우 중요합니다. 이는 데이터 유효성 검사, 데이터 정리 및 정기적인 업데이트를 통해 정확하고 일관된 속성 값을 보장함으로써 달성할 수 있습니다.

품질 기능 배포(QFD)는 조직이 고객의 요구를 구체적인 디자인 기능 및 조치로 전환하는 데 도움이 되는 체계적인 접근 방식입니다. 주요 역할은 고객의 요구와 기대치를 나열하고 우선순위를 정하는 것입니다. QFD는 설문조사, 인터뷰, 시장 조사와 같은 도구와 기법을 사용하여 조직이 고객이 진정으로 중요하게 생각하는 것이 무엇인지 파악하고 고객 요구와 비즈니스 솔루션의 매트릭스를 만들어 솔루션이 시장 요구와 일치하는지 확인하는 데 도움을 줍니다.
QFD는 일련의 매트릭스 보기를 통해 솔루션의 고객 요구, 문제점, 프로세스 및 기술 사양을 분석하여 고객의 요구를 충족하는 가장 중요한 설계 기능을 식별합니다. 조직은 고객에 대한 중요도와 전체 솔루션에 미치는 영향에 따라 이러한 기능의 우선순위를 정할 수 있으며, QFD는 비즈니스 솔루션이 고객의 요구와 일치하는지, 비즈니스 프로세스에 구현되는지, 기술적으로 실현 가능한지 분석하는 데도 도움이 됩니다. 이와 동시에 투입 비용과 비용 효율성을 비교하여 정성적 분석을 수행할 수 있습니다.

요구 사항 엔지니어링 구조의 품질 도메인은 다른 모든 도메인을 아우르는 중요한 구성 요소입니다. 주요 목적은 요구사항 관리 프로세스 전반에 걸쳐 비즈니스 모델에 대한 이해관계자의 가치를 보호하는 것입니다. 품질은 비즈니스 모델 정의부터 솔루션 구현에 이르기까지 프로세스의 모든 단계에서 고려해야 할 중요한 측면입니다.
품질 영역에서는 요구사항과 솔루션이 예상 표준을 충족하는지 확인하기 위해 다양한 방법과 기법을 사용해야 합니다. 여기에는 요구사항의 잠재적인 문제나 격차를 파악하기 위한 철저한 테스트와 검증이 포함됩니다. 또한 품질 영역에는 구현된 솔루션이 효과적으로 작동하고 원하는 결과를 제공하는지 확인하기 위한 지속적인 모니터링과 개선도 포함됩니다.
또한 품질 영역은 비즈니스 모델의 전반적인 무결성과 신뢰성을 유지하는 데 중요한 역할을 하며, 요구사항이 이해관계자의 요구와 기대에 부합하고 솔루션 품질이 필요한 표준에 도달하도록 보장합니다.
요구사항 엔지니어링 프로세스 전반에 걸쳐 품질에 집중함으로써 비즈니스 모델을 보호하고 이해관계자가 비즈니스 모델이 제공하는 가치에 확신을 가질 수 있습니다.

모델 콘텐츠 관계 확인은 SOLVENT 플랫폼의 품질 센터의 핵심 기능입니다. 플랫폼이 에셋 라이브러리 콘텐츠의 유연한 가져오기를 지원하기 때문에 오용으로 인해 사일로화된 데이터가 생성될 가능성이 있는데, 이 기능을 사용하면 비즈니스 모델 인스턴스의 속성 관계를 식별하고 확인하여 오용으로 인한 모델 품질 문제를 개선할 수 있습니다.
모델 콘텐츠 관계 확인을 통해 온톨로지 모델의 두 요소에서 인스턴스 간의 어트리뷰션 연관성을 표시할 수 있습니다. 예를 들어, 작업에 대한 속성 컴포넌트 관계, 활동 속성에 대한 비즈니스 도메인 관계 등이 없는지 여부를 확인하여 모델의 완전성과 정확성을 보장할 수 있습니다. 또한 이 기능은 어트리뷰션 관계가 없어 탐색 모음에 표시되지 않는 예외를 식별하여 모델의 품질과 신뢰성을 더욱 향상시키는 데 도움이 됩니다. 플랫폼 관리자는 문제가 있는 레코드 목록을 확인하고 이를 정리하거나 다운로드할 수 있습니다.
코드의 규칙 로직은 IT 시스템이 작동하고 비즈니스 로직을 처리하는 방식을 결정하는 소스 코드의 핵심 부분입니다. 이러한 규칙에는 비즈니스 프로세스, 의사 결정 및 운영에 대한 주요 정보가 포함되어 있으며 비즈니스 모델의 기초가 됩니다. 따라서 이러한 규칙을 올바르게 이해하고 적용하는 것은 효과적인 IT 모델을 설계하고 구현하는 데 있어 기본이 됩니다.
개발이 시작되면 대부분의 비즈니스 로직은 코드에 포함되어 있습니다. 비즈니스와 IT를 연결하는 데 있어 비즈니스 모델의 논리적 요구 사항을 실제 코드 구현에서 어떻게 동기화할 수 있는지는 어려운 과제였습니다. 비즈니스 로직 마이너는 이 문제를 해결하도록 설계되었습니다. 비즈니스 로직 마이너는 소스 코드에서 애플리케이션의 기본 규칙, 즉 프로그램 코드를 분석하여 비즈니스 규칙을 파악하고 이를 비즈니스 모델에 통합할 수 있는 기능을 추출합니다.
조직의 기존 프로그램은 오래된 프로그래밍 언어로 작성되었거나 개발자가 회사를 떠났거나 제3자가 개발했을 수 있으며, 때로는 조직 내 아무도 비즈니스 규칙을 알지 못하고 시스템만 알고 있을 수도 있습니다. 요컨대, 이러한 프로그램 중 일부는 해독하기 어렵고 유지보수가 종종 오류와 비효율로 이어집니다. 비즈니스 로직 마이닝을 사용하면 개발자가 절차에서 규칙과 프로세스를 추출하고 이 문제를 완화하는 데 도움이 될 수 있습니다.
비즈니스 로직 마이닝 프로세스에는 일반적으로 프로그램의 소스 코드를 분석하여 특정 비즈니스 규칙 및 프로세스에 해당하는 패턴과 구조를 식별하는 작업이 포함되며, 여기에는 코드에서 특정 키워드나 구문을 스캔하는 도구를 사용하거나 숙련된 개발자가 코드를 수동으로 분석하는 작업이 포함될 수 있습니다. 비즈니스 로직이 식별되면 규칙을 대조하고 비즈니스 모델에 통합하여 시스템 내에서 비즈니스에 대한 명시적인 지식을 확보할 수 있습니다.
비즈니스 로직 마이닝을 통해 개발자는 프로그램의 기능을 더 잘 이해할 수 있으므로 시간이 지남에 따라 유지 관리 및 개선이 쉬워지고, 비효율적이거나 최적화 기회가 있을 수 있는 프로그램 영역을 식별하는 데 도움이 될 수 있습니다. 비즈니스 로직 마이닝: 프로그램이 비즈니스 요구사항을 충족하는지 여부를 파악하는 데 도움이 됩니다. 개발자는 기본 비즈니스 규칙과 프로세스를 식별함으로써 애플리케이션의 실제 개발이 비즈니스 모델의 요구 사항과 일치하는지 비교하고, 실제 개발을 파악하고, 비즈니스 모델을 IT 구현과 인터페이스할 수 있습니다.
요컨대, 비즈니스 로직 마이닝은 기존 소프트웨어 애플리케이션에 의존하는 모든 조직에 훨씬 더 중요합니다. 개발자는 이러한 애플리케이션을 지배하는 기본 규칙과 프로세스를 이해함으로써 기능을 개선하고 오류와 비효율을 줄이며 비즈니스 요구 사항을 준수할 수 있습니다. 전통적인 IT 시스템 구성 요소는 여전히 인터페이스, 서비스, 구성 요소, 데이터베이스 등이지만 운영 수준에서의 비즈니스 모델은 검증된 논리적 솔루션입니다. 따라서 IT 모델의 설계는 노코드 / 로우 코드 플랫폼을 사용하여 워크로드를 크게 줄이고 워크로드를 더욱 줄이고 품질을 향상시킬 수 있습니다.

프로젝트 일정은 실제 프로젝트 일정을 기반으로 각 프로젝트 단계별 업무와 시간 노드를 상세하게 계획하고 배치하여 프로젝트의 원활한 수행을 위한 명확하고 실현 가능한 실행 가이드를 제공하는 방법론 에디터의 중요한 산출물입니다.
방법론 에디터의 프로젝트 일정이 명확하고 구체적이기 때문에 프로젝트 팀은 다음에 수행해야 할 작업과 완료 시점을 정확히 파악할 수 있어 프로젝트 계획 개발의 효율성과 품질을 향상시킬 수 있습니다. 프로젝트 일정은 프로젝트 계획의 초안을 제공하여 프로젝트 팀이 일관된 방법론을 기반으로 각 단계의 완료는 물론 프로젝트의 전체 일정을 개발할 수 있도록 합니다. 또한 일정은 프로젝트 팀이 문제를 예측하고 프로젝트 위험을 완화하기 위한 전략을 개발하는 데 도움이 됩니다.
방법론 에디터의 프로젝트 일정을 사용하면 각 단계의 작업 내용과 완료 시간을 명확하게 정의하여 프로젝트를 원활하게 진행할 수 있습니다. 예를 들어 비즈니스 모델 혁신을 수행할 때 프로젝트 일정을 사용하여 제품 설계, 시장 조사, 제품 개발, 마케팅 등 각 단계의 작업 내용과 시간 노드를 명확히 하여 정해진 시간에 맞춰 제품을 시장에 출시할 수 있도록 할 수 있습니다. 또는 IT 모델 및 아키텍처 조정에서 프로젝트 일정을 사용하여 요구 사항 분석, 시스템 설계, 코딩 및 테스트, 시스템 온라인의 각 단계의 작업 및 시간 노드를 명확히하여 예정된 시간에 따라 시스템을 온라인화 할 수 있도록 할 수 있습니다.

개선 기회는 비즈니스 모델의 실행 수준에서 식별된 모든 가능한 개선 및 최적화 기회로, 모든 운영 수준 요구 사항을 수집하고 관리하는 중앙 집중식 요구 사항 허브 역할을 합니다. 개선 기회를 발견하고 식별하는 것은 비즈니스 운영에 대한 세심한 관찰과 심층적인 이해의 결과입니다. 이는 기존 비즈니스 프로세스를 개선하거나 새로운 비즈니스 모델 및 비즈니스 프로세스를 혁신하는 것일 수 있습니다. 개선 기회를 실현하면 비즈니스 효율성을 개선하고 고객 만족도를 높이며 기업의 경쟁력을 강화할 수 있습니다.
개선 기회는 범위가 광범위하며 비즈니스 모델의 모든 운영 수준에서 전략적 요구사항과 개선 기회를 모두 포함합니다. 전략적 요구사항에는 기업의 전략적 목표, 전략, 전략적 역량, 고객 목표 달성 시나리오, 비즈니스 프로세스 혁신 등 다양한 개선 기회가 포함됩니다. 예를 들어, 기업이 시장 점유율 확대라는 전략적 목표를 설정하고 이 목표를 달성하기 위해 비즈니스 모델의 혁신과 비즈니스의 전략적 역량 강화가 필요할 수 있습니다. 고객, 제품, 채널, 파트너, 사업 영역, 활동, 업무, 조직 등 운영 수준에서 개선 기회의 범위는 다양합니다. 개선 기회 센터는 관심 있는 요구사항의 선택을 지원하고 관련된 개선 기회의 전체 범위를 검색합니다.
전반적으로 개선 기회는 조직이 비즈니스 운영 과정에서 지속적으로 파악하는 최적화 및 개선 기회이며, 조직의 전략적 요구사항과 비즈니스 모델의 모든 요소를 포괄하는 광범위한 범위의 기회입니다. 기업은 개선 기회를 효과적으로 관리하고 실현함으로써 비즈니스 효율성과 경쟁력을 지속적으로 향상시킬 수 있습니다.

요구사항 엔지니어링에서 프로젝트의 범위 정의는 개발 중인 제품이나 서비스에 지속적으로 초점을 맞추는 제품 중심 관리 방식인 제품 중심 접근 방식을 따릅니다. 이 접근 방식에는 고객의 요구와 제품이 판매될 시장에 대한 심층적인 이해가 포함되며, 제품 품질과 사용자 경험에도 중점을 두는데, 이 경우 제품 또는 서비스 개발을 위한 린 스타트업과 최소 실행 가능한 제품(MVP)이 포함되며, MVP는 시장에 출시할 준비가 된 제품의 가장 기본적인 버전입니다. 그 목적은 시장을 테스트하고 고객 피드백을 수집하는 것입니다. 그런 다음 이 피드백을 통해 제품을 개선하고 더 나은 제품으로 만드는 데 사용됩니다. 프로젝트 범위를 정의하는 것의 중요성을 이해하려면 제품 중심 접근 방식과 프로젝트 지향 접근 방식을 구분해야 합니다. 프로젝트 중심 접근 방식은 정해진 시간과 예산 내에서 프로젝트를 완료하는 데 중점을 둡니다. 반면에 제품 중심 접근 방식은 개발 중인 제품이나 서비스를 통해 고객을 위한 가치를 창출하는 데 중점을 둡니다. 프로젝트 중심 접근 방식은 특정 프로젝트를 완료하는 데 중점을 둡니다. 프로젝트가 완료되면 팀은 다음 프로젝트로 넘어갑니다. 반면에 제품 중심 접근 방식은 개발 중인 제품이나 서비스를 지속적으로 개선하는 데 중점을 둡니다. 여기에는 지속적인 개발, 테스트 및 개선이 포함됩니다. 또한 프로젝트 중심 접근 방식은 일반적으로 조직의 내부 목표에 중점을 둡니다. 반면 제품 중심 접근 방식은 고객과 시장의 요구에 초점을 맞춥니다. 이러한 고객 중심 접근 방식은 고객의 요구를 충족하고 시장에서 성공할 수 있는 제품을 개발하는 데 필수적입니다.
결론적으로 요구 사항 엔지니어링의 프로젝트 관리에서 제품 중심 관리는 개발 중인 제품이나 서비스를 통해 고객을 위한 가치를 창출하는 데 중점을 두는 프로젝트 관리 접근 방식입니다. 이 접근 방식은 특정 시간과 예산 내에서 프로젝트를 완료하는 데 중점을 두는 기존의 프로젝트 중심 관리 방식과는 다릅니다. 제품 중심 접근 방식은 제품이 고객의 요구를 충족하고 시장에서 성공할 수 있도록 지속적인 개발, 테스트 및 개선을 포함합니다.
전체 프로젝트 범위를 정의한 후에는 팀에 따라 요구 사항의 범위도 검색할 수 있습니다. 운영 수준에서 비즈니스 모델의 모든 요소에는 비즈니스 책임자와 구현 팀이 지정되어 있기 때문입니다. 운영 수준 비즈니스 모델에 고정된 모델 요소의 개선 기회가 프로젝트에 할당되면, 개선 기회에 대한 책임 주체, 프로젝트 수행 방법론, 개선 기회가 할당된 프로젝트는 요구사항 발의자, 사업주, 디지털 이행팀에게 각자의 관점에 따라 통합된 프로젝트 뷰를 기반으로 통합된 관점을 제시할 수 있어 프로젝트의 다양한 이해관계자 간에 프로젝트를 투명하게 공유할 수 있습니다. 이를 통해 다양한 프로젝트 이해관계자 간에 프로젝트 목표, 반복, 이슈, 위험 및 제공을 향한 진행 상황(예: 위에 표시된 개선 기회 진행 상황)을 투명하게 공유할 수 있습니다. 제품 중심 관리란 최종 제품 또는 서비스의 제공에 초점을 맞춘 프로젝트 관리 방법론입니다. 이는 고객의 요구를 충족하는 제품을 개발하여 고객을 위한 가치를 창출하는 것을 목표로 하는 고객 중심 접근 방식입니다. 이 접근 방식은 특정 시간과 예산 내에서 프로젝트를 완료하는 데 중점을 두는 기존의 프로젝트 중심 관리 방식과는 다릅니다.

디지털 혁신 성과표는 디지털 혁신 프로세스에서 조직의 진행 상황을 측정하고 추적하는 데 사용되는 평가 및 모니터링 도구로, 조직의 디지털 혁신 전략이 중요한 비즈니스 목표 및 요구사항과 일치하는지 확인하고 진행 상황을 개발 및 최적화하기 위해 어떤 디지털 도구와 역량에 집중해야 하는지에 대한 피드백을 제공할 수 있습니다.
디지털 트랜스포메이션 스코어카드는 여러 가지 주요 목적을 수행하는데, 첫째로 디지털 트랜스포메이션의 진행 상황을 평가하고 모니터링하기 위해 일련의 디지털화 관련 핵심 성과 지표(KPI)를 설정하고 추적함으로써 은행은 디지털 트랜스포메이션이 어떻게 진행되고 있는지, 의도한 목표를 달성하고 있는지 실시간으로 파악할 수 있습니다. 둘째, 디지털 역량 개발의 방향을 발견하는 데 도움이 됩니다. 다양한 KPI를 비교 및 분석함으로써 기업은 디지털 역량의 편차를 파악하여 목표에 맞게 개선하고 최적화할 수 있습니다. 또한 디지털 혁신 스코어카드는 조직의 디지털 혁신에 대한 포괄적이고 심층적인 정보를 제공하여 비즈니스 리더가 디지털 전략과 의사 결정을 수립할 때 중요한 도움을 줄 수 있도록 의사 결정을 지원할 수 있습니다.

IT 모델 설계의 중요한 구성 요소인 서비스 청사진은 논리적 프로세스 모델을 기반으로 합니다. 논리적 프로세스 모델에는 일반적으로 비즈니스 프로세스, 데이터 프로세스, 제어 프로세스가 포함되며, 이러한 프로세스 모델은 서비스 청사진의 기초와 지침을 제공합니다.
첫째, 비즈니스 프로세스 모델은 서비스 청사진의 프런트엔드 상호작용과 고객 접점을 위한 기초를 제공합니다. 이러한 비즈니스 프로세스 모델에는 일반적으로 고객의 행동 패턴, 고객의 요구와 기대, 서비스 제공업체가 이러한 요구와 기대를 충족하는 방법이 포함됩니다. 서비스 청사진을 설계할 때는 고객의 요구를 가장 잘 충족하는 방법, 서비스 품질과 효율성을 개선하는 방법, 고객 만족도를 높이는 방법 등을 고려해야 합니다. 이를 위해서는 최적의 서비스 청사진을 설계하기 위해 비즈니스 프로세스에 대한 심층적인 이해와 분석이 필요합니다.
둘째, 데이터 프로세스 모델링은 서비스 청사진을 위한 백오피스 역할 책임과 IT 서비스를 지원합니다. 데이터 프로세스 모델에는 일반적으로 서비스 청사진 설계에 중요한 데이터 수집, 처리, 전송 프로세스가 포함됩니다. 서비스 청사진을 설계할 때는 데이터를 가장 효과적으로 수집하고 처리하는 방법, 데이터의 정확성과 보안을 보장하는 방법, 서비스의 품질과 효율성을 개선하기 위해 데이터를 활용하는 방법을 고려해야 합니다. 이를 위해서는 최적의 서비스 청사진을 설계하기 위해 데이터 프로세스에 대한 심층적인 이해와 분석이 필요합니다.
마지막으로 제어 프로세스 모델은 서비스 청사진을 지원하는 프로세스에 대한 지침을 제공합니다. 제어 프로세스 모델에는 일반적으로 서비스 제공자를 위한 관리 및 제어 메커니즘이 포함되며, 이는 서비스 청사진 설계에도 중요합니다. 서비스 청사진을 설계할 때는 서비스 제공 프로세스를 가장 잘 관리하고 제어하는 방법, 서비스의 안정성과 연속성을 보장하는 방법, 발생 가능한 다양한 위험과 문제에 대처하는 방법 등을 고려해야 합니다. 이를 위해서는 최적의 서비스 청사진을 설계하기 위해 제어 프로세스에 대한 심층적인 이해와 분석이 필요합니다.
전반적으로 서비스 청사진 설계는 최적의 서비스 청사진을 설계하기 위해 논리적 프로세스 모델을 기반으로 비즈니스 프로세스, 데이터 프로세스, 제어 프로세스에 대한 심도 깊은 이해와 분석이 필요한 복잡하고 세밀한 프로세스입니다. 이를 위해서는 전략적 사고뿐만 아니라 실무 능력도 필요합니다. 그래야만 서비스 청사진 설계가 고객의 요구를 충족하고 서비스 품질과 효율성을 개선하며 고객 만족도를 높일 수 있습니다.

비즈니스 모델 검증은 비즈니스 모델 구성 요소의 정확성과 완전성을 보장하고, 운영 수준 비즈니스 모델에 정의된 프로세스, 엔티티, 속성, 비즈니스 규칙 및 파생 데이터를 검증하여 모델을 기업 프로세스, 워크플로, 화면, 인터페이스 탐색, 비즈니스 로직 및 보고서의 목표 및 목적과 일치시키는 것을 목표로 하며, 비즈니스 모델이 실제 기업 운영을 정확하게 반영할 수 있는지 판단하면서 다음을 수행할 수 있습니다. 요구사항을 명확히 하고 시나리오를 정의하는 과정에서 문제점을 조기에 파악할 수 있습니다.
비즈니스 모델의 검증은 모델의 불일치나 격차를 식별하는 데 도움이 됩니다. 이러한 요소를 검증함으로써 조직은 비즈니스 프로세스가 잘 정의되어 있는지, 일상 업무의 데이터가 정확하고 신뢰할 수 있는지, 비즈니스 규칙이 일관되고 논리적인지 확인할 수 있습니다. 이러한 검증은 요구사항 및 솔루션 설계 단계에서 적시에 수정할 수 있을 뿐만 아니라 후속 소프트웨어 개발 단계에서 오류, 비효율성 및 오해의 위험을 최소화하는 데에도 도움이 됩니다.
또한 비즈니스 모델 검증을 통해 조직은 소프트웨어 개발에 투자하기 전에 제안된 비즈니스 솔루션의 실현 가능성을 테스트하고 평가할 수 있습니다. 운영 수준에서 비즈니스 모델을 시뮬레이션함으로써 조직은 다양한 워크플로우, 화면, 페이지 탐색, 비즈니스 로직 및 보고서의 효과와 효율성을 평가할 수 있습니다. 이러한 시뮬레이션은 잠재적인 문제나 개선이 필요한 영역을 파악하는 데 도움이 되며, 조직은 소프트웨어 개발에 리소스를 투입하기 전에 비즈니스 모델을 개선할 수 있습니다.

솔루션은 전략적 역량에 의해 실현되는 비즈니스 솔루션을 정의하는 측면입니다. 여기에는 효율성 향상, 비용 절감, 매출 증대, 고객 만족도 향상 등 특정 비즈니스 문제를 해결하기 위한 솔루션의 범위와 목적을 파악하고 정의하는 것이 포함됩니다. 솔루션이 기존 비즈니스 모델에 통합되고 성공적으로 구현 및 실행될 수 있도록 이해관계자의 기대와 요구 사항을 이해해야 합니다.
운영 수준에서 비즈니스 모델을 설계하려면 솔루션이 조직 내 기존 프로세스, 시스템 및 구조에 어떻게 통합될지 고려하고 솔루션을 지원하는 데 필요한 리소스를 파악해야 합니다. 여기에는 솔루션을 효과적으로 제공하는 데 필요한 다양한 단계와 활동을 매핑하고 솔루션을 지원하는 데 필요한 프로세스와 비즈니스 역량을 지정하는 것이 포함됩니다.
솔루션의 설계 단계에서는 솔루션이 조직의 전반적인 전략과 목표에 미치는 영향과 발생할 수 있는 잠재적 위험 및 과제를 고려합니다. 여기에는 솔루션의 성공적인 제공을 방해할 수 있는 잠재적인 장애물이나 장벽을 파악하고 이러한 위험을 완화하기 위한 전략을 개발하는 것이 포함됩니다.
기존 리소스, 스킬, 기술을 평가하여 원하는 가치를 지원하기에 충분한지 확인하는 등 조직의 현재 역량을 평가합니다. 역량 격차가 있는 경우 이를 파악하고 정의하여 비즈니스 솔루션을 효과적으로 구현할 수 있도록 해야 합니다. 여기에는 새로운 인재 채용, 교육 및 개발 프로그램에 대한 투자, 비즈니스 프로세스 조정, 신기술 채택, 파트너십 또는 협업 구축, 특정 기능의 아웃소싱, 아웃소싱 등이 포함될 수 있습니다.
솔루션 설계 단계에서는 대규모 언어 모델링의 기능을 활용하여 효과적이고 혁신적인 비즈니스 솔루션을 개발할 수 있습니다. 이 고급 AI 기술은 시장 동향 파악과 고객 선호도 분석부터 운영 전략 최적화, 영향력 있는 마케팅 캠페인 설계에 이르기까지 이 과정의 모든 측면에 도움을 줄 수 있습니다.

오늘날의 비즈니스 환경에서는 솔루션 정의의 목적이 매우 중요합니다. 기술의 급속한 발전으로 기업은 고객의 요구를 충족하고 운영 효율성을 개선하며 경쟁이 치열한 시장에서 경쟁력을 유지할 수 있는 혁신적인 방법을 찾아야 합니다. 이를 위해서는 솔루션 분야의 전문가가 파악된 개선 기회를 해결하기 위한 솔루션을 개발하고 구현해야 합니다.
솔루션 정의의 주요 목표는 비즈니스 요구사항에 대한 이행 옵션을 명확히 하는 것입니다. 즉, 솔루션 팩토리는 비즈니스 운영을 깊이 이해하고, 비즈니스 모델을 분석하고, 고객의 요구사항을 파악한 다음 이 정보를 바탕으로 이러한 요구사항을 충족할 수 있는 솔루션을 개발해야 합니다. 이 과정에는 기존 비즈니스 프로세스를 개선하거나 완전히 새로운 비즈니스 모델을 개발하는 것이 포함될 수 있습니다. 이를 위해서는 비즈니스 모델의 범위와 기능을 결정해야 합니다. 여기에는 인적, 재무적, 기술적 자원과 같은 비즈니스 모델에 필요한 자원과 비즈니스 모델이 제공할 수 있는 서비스 및 제품을 파악하는 것이 포함됩니다. 이 과정에서 솔루션 팩토리는 비즈니스 모델의 범위와 역량이 요구 사항을 충족할 수 있도록 모든 당사자와 폭넓게 소통해야 합니다. 비즈니스 솔루션과 더불어 디지털 기능의 프로그램 구현 방향도 솔루션 정의 과정에서 결정됩니다. 디지털화 추세에 따라 기업은 디지털 기술을 활용하여 운영 효율성을 개선하고 고객 서비스 품질을 향상시키며 새로운 비즈니스 기회를 개발해야 합니다. 솔루션 팩토리는 적절한 기술 플랫폼 선정, 구현 계획 개발, 예상 성과 지표 정의 등 기업의 비즈니스 요구와 디지털화 전략에 따라 구체적인 디지털 솔루션을 개발해야 합니다.

비즈니스 모델 기반 솔루션 디자인은 보다 포괄적이고 체계적인 디자인 사고 방식으로, 솔루션 자체뿐만 아니라 솔루션을 실제 비즈니스 모델과 긴밀하게 통합하여 비즈니스 구현에 더 나은 서비스를 제공할 수 있는 방법에 더 중점을 둡니다. 이 디자인 접근 방식의 장점은 주로 다음과 같은 측면에 반영됩니다:
첫째, 비즈니스 모델 기반 솔루션 설계는 비즈니스의 실제 요구사항에 더 많은 주의를 기울입니다. 설계 과정에서 비즈니스 모델을 깊이 이해하고 비즈니스의 목표, 프로세스 및 주요 측면을 명확히하여 설계된 솔루션이 비즈니스 문제를 효과적으로 해결할 수 있도록해야합니다. 이는 기술 구현에 더 많은 관심을 기울이고 비즈니스의 실제 요구 사항을 무시하는 기존의 IT 프로그램 설계와는 근본적으로 다릅니다.
둘째, 비즈니스 모델 기반 솔루션 설계는 비즈니스와 기술의 긴밀한 통합을 달성할 수 있습니다. 설계 프로세스에서 설계자는 비즈니스 프로세스와 기술 솔루션을 함께 통합하는 방법을 고려하여 기술 솔루션이 비즈니스 운영을 더 잘 지원할 수 있도록해야합니다. 이러한 심층적인 통합은 비즈니스 효율성을 향상시킬 뿐만 아니라 비즈니스가 시장 변화에 더 잘 적응할 수 있게 해줍니다.
마지막으로, 비즈니스 모델 기반 솔루션 설계는 보다 미래지향적이고 지속 가능합니다. 설계 과정에서 디자이너는 설계된 솔루션이 향후 비즈니스 발전에 적응할 수 있도록 비즈니스의 장기적인 발전을 고려해야 합니다. 이러한 종류의 미래 예측과 지속 가능성은 기존의 IT 솔루션 설계와는 비교할 수 없습니다.
사실 비즈니스 모델 기반 솔루션 설계는 운영 수준에서 비즈니스 모델을 정의하는 프로세스입니다. 이 과정에서 설계자는 비즈니스 요구 사항, 프로세스 및 목표를 구체적인 운영 단계와 규칙으로 변환한 다음 이러한 운영 단계와 규칙에 디지털 기능을 주입하여 비즈니스 모델을 디지털화해야 합니다. 이러한 접근 방식은 비즈니스의 효율성을 향상시킬 뿐만 아니라 비즈니스가 시장의 변화에 더 잘 적응할 수 있도록 해줍니다.
전반적으로 비즈니스 모델 기반 솔루션 설계는 비즈니스 요구 사항을 더 잘 충족할 수 있는 보다 미래 지향적인 설계 접근 방식입니다. 비즈니스 프로세스가 복잡하고 요구 사항이 자주 변경되는 상업 은행과 같은 업계의 경우 이 설계 접근 방식은 비즈니스의 효율성과 유연성을 크게 향상시킬 수 있습니다.

솔루션 영역은 식별된 개선 기회를 충족하기 위한 솔루션의 개발 및 구현에 중점을 두며, 혁신 요구사항과 전략적 우선순위를 비즈니스 모델의 실질적인 솔루션으로 전환하는 업무를 담당합니다. 솔루션은 비즈니스 솔루션과 IT 솔루션을 모두 포함하며, 이러한 솔루션이 운영 수준에서 비즈니스 모델과 상호 작용하고 전반적인 비즈니스 전략을 지원할 수 있도록 해야 합니다.
솔루션 영역에서 솔루션 팩토리는 대규모 언어 모델, 비즈니스 온톨로지, 지식 마이닝 도구, 문서 마이닝 도구와 같은 인공지능 기술 등 다양한 도구와 기술을 활용하여 다양한 소스에서 관련 정보와 지식을 추출하고 솔루션 개발자가 식별된 개선 기회를 충족할 수 있는 효과적인 솔루션을 만들 수 있도록 돕습니다.
또한 솔루션 영역에서는 검증과 품질 보증의 중요성을 강조합니다. 이 영역에서 개발된 솔루션은 엄격한 테스트와 평가를 거쳐 개선 기회의 요구를 충족하는 효과와 적용 가능성을 보장합니다. 비즈니스 이해관계자가 솔루션을 더 쉽게 이해하고 평가할 수 있도록 로우코드 및 노코드 접근 방식이 검증 프로세스를 용이하게 하는 데 자주 사용됩니다. 품질 영역은 솔루션 도메인의 모든 단계에 관여하여 이해관계자의 가치를 보호하고 솔루션이 필요한 표준과 기대치를 충족하는 자격을 갖추었는지 확인합니다.

솔루션 탐색은 개선 기회를 해결하기 위한 대안과 가능성을 적극적으로 모색하고 조사하는 프로세스입니다. 여기에는 개선 기회에 대한 상세한 연구와 운영 수준의 비즈니스 모델과 긴밀히 협력하여 사용 가능한 잠재적 옵션을 파악하는 작업이 포함됩니다. 이러한 탐색은 비즈니스 운영을 개선하고 고객의 기대에 부응할 수 있는 가장 효과적이고 효율적인 방법을 찾고자 하는 열망에 의해 추진됩니다.
솔루션을 탐색하는 과정에서 개선 기회와 그 이면의 과제를 이해하는 데 중점을 둡니다. 이를 위해서는 현재 비즈니스 운영 상태와 고객의 기대에 대한 철저한 분석이 필요합니다. 운영 수준의 비즈니스 모델과 협력하여 개선할 수 있는 주요 영역과 구현할 수 있는 혁신적인 솔루션을 식별하는 것이 탐색 프로세스의 목표입니다.
솔루션 탐색 프로세스에는 지식 팩토리 및 비즈니스 온톨로지와 같은 다양한 도구와 리소스를 활용하는 것이 포함됩니다. 이러한 리소스는 탐색을 안내하고 개선 기회를 해결하기 위한 다양한 옵션을 생성하는 데 도움이 되는 귀중한 인사이트와 정보를 제공합니다. 기존의 지식과 전문 지식을 활용하면 탐색 프로세스가 더욱 포괄적이고 효과적으로 잠재적인 솔루션을 식별할 수 있습니다.
궁극적으로 솔루션 탐색의 목표는 비즈니스 운영을 효과적으로 개선하고 고객의 기대에 부응할 수 있는 최적의 솔루션 또는 솔루션 조합을 찾는 것입니다. 이는 식별된 대안에 대한 지속적인 평가와 개선이 수반되는 반복적인 프로세스입니다. 솔루션 탐색을 통해 조직은 새로운 기회를 파악하고 비즈니스 성장과 성공을 위한 혁신적인 전략을 개발할 수 있습니다.
운영 수준의 비즈니스 모델은 모든 수준에서 소프트웨어 요구 사항을 생성하기 위한 기초입니다.
고객 세분화 및 채널 속성은 운영 수준 비즈니스 모델의 일부이며 소프트웨어 요구 사항에 영향을 미칠 수 있습니다. 이러한 속성은 대상 고객 세그먼트의 요구를 충족하고 선택한 채널에 맞춰 소프트웨어에 포함되어야 하는 특정 기능을 결정하는 데 도움이 됩니다. 소프트웨어 요구 사항에는 이러한 고객 세그먼트 및 제품 기능 속성이 포함되어야 소프트웨어가 의도한 사용자의 요구와 선호도를 충족할 수 있습니다.
애플리케이션 수준에서는 운영 수준 비즈니스 모델에 설명된 프로세스가 소프트웨어의 워크플로우를 제공합니다. 각 프로세스는 애플리케이션에 통합되어야 하는 단계 또는 작업을 나타냅니다. 따라서 애플리케이션 요구 사항은 운영 수준 비즈니스 모델의 프로세스 워크플로우에서 파생됩니다.
화면 프레젠테이션과 관련하여 비즈니스 모델은 엔티티와 그 속성을 식별합니다. 그런 다음 이러한 엔티티와 속성을 사용하여 각 화면에 포함되어야 하는 특정 보기와 필드를 결정합니다. 화면 요구 사항은 비즈니스 모델의 엔티티에 대한 작업의 지식에서 파생됩니다.
화면 탐색 요구 사항도 비즈니스 모델의 영향을 받습니다. 비즈니스 모델에서 식별된 엔티티 간의 관계에 따라 사용자가 화면 간을 탐색하는 방법이 결정됩니다. 예를 들어 고객과 주문 사이에 관계가 있는 경우 화면 탐색에 대한 요구 사항은 사용자가 고객 세부 정보 화면과 주문 세부 정보 화면 간에 쉽게 전환할 수 있어야 한다는 것을 의미합니다.
비즈니스 모델에서 식별된 의사 결정 규칙은 소프트웨어가 따라야 하는 로직과 조건을 정의하는 비즈니스 규칙 역할을 합니다. 이러한 비즈니스 규칙 요구 사항은 소프트웨어가 따라야 하는 구체적인 규칙과 조건으로 변환됩니다.
요약하면, 운영 수준 비즈니스 모델은 소프트웨어 요구 사항의 원천으로, 제품 기능과 시장 속성, 프로세스, 엔터티, 속성, 비즈니스 규칙 등에 대한 자세한 정보를 제공합니다. 이러한 요소는 애플리케이션, 화면, 화면 탐색 및 비즈니스 규칙 요구 사항에 직접적인 영향을 미칩니다. 소프트웨어 요구사항을 비즈니스 모델과 일치시킴으로써 조직은 결과물이 필요한 운영 프로세스와 목표를 효과적으로 지원하고 반영하도록 할 수 있습니다.
운영 수준에서의 IT 구현 및 비즈니스 모델링에 대한 구체적인 세부 사항은 IT 모델링 장에 설명되어 있습니다.

노코드/로우 코드는 비즈니스 민첩성을 높이고 기존의 프로그램 코드 작성 방식에 대한 의존도를 낮추기 위해 솔루션을 정의하고 실행하는 모델 중심 접근 방식을 채택하는 현 시대의 소프트웨어 개발 분야 트렌드입니다.
로우코드 개발은 소량의 프로그래밍 코드를 사용하여 애플리케이션을 신속하게 구축하는 접근 방식을 말합니다. 로우코드 플랫폼에서 개발자는 구성 요소 드래그 앤 드롭, 속성 구성, 논리 규칙 정의와 같은 간단한 시각적 작업을 통해 애플리케이션을 만들 수 있습니다. 이러한 플랫폼은 개발 프로세스의 속도를 높이기 위해 미리 정의된 컴포넌트, 템플릿 및 라이브러리를 제공하는 경우가 많습니다. 로우코드 개발을 통해 개발자는 심도 있는 프로그래밍 지식 없이도 애플리케이션을 더 빠르게 빌드할 수 있습니다. 또한 로우코드 개발은 시각적 모델링과 빠른 반복을 지원하여 비즈니스 요구 사항을 보다 민첩하고 유연하게 구현할 수 있습니다.
노코드 개발은 코드를 전혀 작성할 필요 없이 그래픽 인터페이스와 시각화 도구의 사용에 더 중점을 두어 로우코드 개발을 한 단계 더 발전시킵니다. 비즈니스 담당자가 노코드 플랫폼에서 비즈니스 모델을 만들면 코드를 생성할 필요 없이 바로 시뮬레이션하고 실행할 수 있습니다. 코드 없는 개발의 목표는 비즈니스 담당자의 기술적 문턱을 낮추고 비즈니스 솔루션이 비즈니스 요구 사항을 충족할 수 있는지 여부를 한 번에 확인할 수 있도록 하는 것입니다.
국제 개방형 산업 표준 협회인 OMG는 표준 모델 중심 언어를 정의하고 모델 중심 접근 방식을 제안합니다. 모델 중심 접근 방식에는 플랫폼 관련 모델(PSM)과 플랫폼 독립 모델(PIM)이라는 두 가지 유형의 모델이 있습니다. 플랫폼 관련 모델에는 최종 개발 플랫폼에 대한 구체적인 설명(예: 특정 시스템(예: JAVA)에 대한 설명)이 포함됩니다. 반면 플랫폼 독립적 모델은 물리적 플랫폼과 무관하며 고객의 물리적 환경과 IT 시스템의 제약을 받지 않습니다.
비즈니스 모델을 구축함으로써 요구사항 구현에 대한 시뮬레이션과 검증을 직접 수행할 수 있습니다. 프로세스 모델과 엔티티 모델은 워크플로우의 실행 순서와 입력 및 출력의 인터페이스를 직접 시뮬레이션할 수 있습니다. 의사 결정 모델링에서는 코드를 작성하지 않고도 의사 결정 규칙을 정의할 수 있습니다. 한편 비즈니스 모델링에서는 보고서 설계, 데이터베이스 언어 기반의 파생 규칙 정의, 외부 인텔리전스 기반의 지식 모델 설계, 로컬 모델 요소를 활용한 머신러닝용 지식 설계 등을 로우코드 방식으로 수행할 수 있습니다.
요약하자면, 로우코드 및 노코드 개발은 현재 소프트웨어 개발 분야에서 떠오르는 트렌드입니다. 모델 중심 접근 방식을 사용하면 비즈니스 요구 사항을 더 정확하게 이해하고, 비즈니스 솔루션을 신속하게 구축 및 구현할 수 있으며, 더 적은 개발로 비즈니스 민첩성을 향상시킬 수 있습니다.

노코드/로우 코드는 비즈니스 민첩성을 높이고 기존의 프로그램 코드 작성 방식에 대한 의존도를 낮추기 위해 솔루션을 정의하고 실행하는 모델 중심 접근 방식을 채택하는 현 시대의 소프트웨어 개발 분야 트렌드입니다.
로우코드 개발은 소량의 프로그래밍 코드를 사용하여 애플리케이션을 신속하게 구축하는 접근 방식을 말합니다. 로우코드 플랫폼에서 개발자는 구성 요소 드래그 앤 드롭, 속성 구성, 논리 규칙 정의와 같은 간단한 시각적 작업을 통해 애플리케이션을 만들 수 있습니다. 이러한 플랫폼은 개발 프로세스의 속도를 높이기 위해 미리 정의된 컴포넌트, 템플릿 및 라이브러리를 제공하는 경우가 많습니다. 로우코드 개발을 통해 개발자는 심도 있는 프로그래밍 지식 없이도 애플리케이션을 더 빠르게 빌드할 수 있습니다. 또한 로우코드 개발은 시각적 모델링과 빠른 반복을 지원하여 비즈니스 요구 사항을 보다 민첩하고 유연하게 구현할 수 있습니다.
노코드 개발은 코드를 전혀 작성할 필요 없이 그래픽 인터페이스와 시각화 도구의 사용에 더 중점을 두어 로우코드 개발을 한 단계 더 발전시킵니다. 비즈니스 담당자가 노코드 플랫폼에서 비즈니스 모델을 만들면 코드를 생성할 필요 없이 바로 시뮬레이션하고 실행할 수 있습니다. 코드 없는 개발의 목표는 비즈니스 담당자의 기술적 문턱을 낮추고 비즈니스 솔루션이 비즈니스 요구 사항을 충족할 수 있는지 여부를 한 번에 확인할 수 있도록 하는 것입니다.
국제 개방형 산업 표준 협회인 OMG는 표준 모델 중심 언어를 정의하고 모델 중심 접근 방식을 제안합니다. 모델 중심 접근 방식에는 플랫폼 관련 모델(PSM)과 플랫폼 독립 모델(PIM)이라는 두 가지 유형의 모델이 있습니다. 플랫폼 관련 모델에는 최종 개발 플랫폼에 대한 구체적인 설명(예: 특정 시스템(예: JAVA)에 대한 설명)이 포함됩니다. 반면 플랫폼 독립적 모델은 물리적 플랫폼과 무관하며 고객의 물리적 환경과 IT 시스템의 제약을 받지 않습니다.
비즈니스 모델을 구축함으로써 요구사항 구현에 대한 시뮬레이션과 검증을 직접 수행할 수 있습니다. 프로세스 모델과 엔티티 모델은 워크플로우의 실행 순서와 입력 및 출력의 인터페이스를 직접 시뮬레이션할 수 있습니다. 의사 결정 모델링에서는 코드를 작성하지 않고도 의사 결정 규칙을 정의할 수 있습니다. 한편 비즈니스 모델링에서는 보고서 설계, 데이터베이스 언어 기반의 파생 규칙 정의, 외부 인텔리전스 기반의 지식 모델 설계, 로컬 모델 요소를 활용한 머신러닝용 지식 설계 등을 로우코드 방식으로 수행할 수 있습니다.
요약하자면, 로우코드 및 노코드 개발은 현재 소프트웨어 개발 분야에서 떠오르는 트렌드입니다. 모델 중심 접근 방식을 사용하면 비즈니스 요구 사항을 더 정확하게 이해하고, 비즈니스 솔루션을 신속하게 구축 및 구현할 수 있으며, 더 적은 개발로 비즈니스 민첩성을 향상시킬 수 있습니다.

소스 코드의 목적은 비즈니스 요구사항을 충족하고 효율적이고 정확하며 안정적인 서비스를 제공하는 것입니다. 소스 코드는 컴퓨터 프로그램의 기초가 되는 것으로, 컴파일러나 인터프리터를 통해 기계어로 변환하여 컴퓨터가 이해하고 실행할 수 있도록 프로그래밍 언어로 작성된 텍스트입니다. 요구사항 엔지니어링에서 소스 코드는 특정 기능을 구현할 뿐만 아니라 비즈니스 모델과 온톨로지 모델에 따라 일관성을 유지해야 비즈니스 로직의 정확성을 보장하고 소프트웨어의 품질과 유지보수성을 향상시킬 수 있습니다. 또한 AI 기술을 활용하면 소스 코드를 자동으로 생성하여 개발 효율성을 높이고 인적 오류를 줄일 수 있습니다.
소스 코드는 코드 구조와 비즈니스 로직을 포함하며, 그 종류에는 비즈니스 로직 코드, 테스트 코드, 감리 코드 등이 있습니다. 비즈니스 로직 코드는 비즈니스 기능을 달성하기 위한 핵심 코드로 비즈니스 모델과 세부 아키텍처에 따라 설계 및 구현되며, 테스트 코드는 비즈니스 로직 코드의 정확성과 성능을 검증하여 소프트웨어의 안정성과 신뢰성을 확보하는 데 사용되고, 감독 코드는 프로그램의 동작 상태를 모니터링하고 문제 해결 및 성능 최적화를 위한 정보를 제공하는 데 사용됩니다. 비즈니스 모델과 온톨로지 모델을 기반으로 하는 요구사항 엔지니어링에서는 소스 코드의 범위에 자동으로 생성된 코드도 포함되므로 코드의 일관성이 향상되고 수동으로 코드를 작성하는 수고를 줄일 수 있습니다.
소스 코드는 수동 프로그래밍과 자동 프로그래밍의 두 가지 주요 방식으로 구현됩니다. 수동 프로그래밍은 프로그래머가 요구사항과 설계에 따라 프로그래밍 언어를 사용하여 소스 코드를 작성하는 전통적인 프로그래밍 방식입니다. 반면 자동 프로그래밍은 AI 기술을 사용하여 비즈니스 모델과 세부적인 IT 아키텍처를 기반으로 소스 코드를 자동으로 생성하는 방식입니다. 비즈니스 모델과 온톨로지 모델에 기반한 요구 사항 엔지니어링에서는 AI 기술을 사용하여 소스 코드를 자동으로 구현하고 일관성을 유지할 수 있습니다. 이 접근 방식은 개발 효율성을 크게 개선하고 인적 오류를 줄이며 소프트웨어의 품질과 안정성을 향상시킬 수 있습니다. 예를 들어, IBM의 DevOps 플랫폼은 비즈니스 모델을 기반으로 고품질 소스 코드를 자동으로 생성하는 자동 소스 코드 생성 기능을 제공하여 개발 효율성을 크게 향상시킵니다.

혁신 허브 SOLVENT 플랫폼(혁신 허브 – SOLVENT 또는 SOLVENT)은 요구 사항 엔지니어링을 지원하는 통합 엔지니어링 플랫폼입니다. 앞서 언급했듯이 요구사항 엔지니어링은 전략을 비즈니스 모델과 IT 시스템으로 전환하기 위한 통합적인 접근 방식입니다. 이 목표를 달성하기 위해서는 강력한 방법론뿐만 아니라 많은 도구가 필요합니다.
그러한 플랫폼 중 하나가 바로 비즈니스 온톨로지와 비즈니스 모델을 기반으로 전략부터 코딩까지 아우르는 통합 플랫폼인 혁신 허브 플랫폼(여기에 표시됨)입니다. 이 플랫폼의 목적은 20개 이상의 구체적인 방법으로 구성된 지속적인 가치 혁신 방법론을 지원하는 것입니다.
중국 본토에서 SOLVENT의 모든 저작권, 즉 지속적 가치 혁신 플랫폼의 비즈니스 모델링 버전 V3.0과 함께 제공되는 비즈니스 아키텍처 및 비즈니스 모델, 프로세스 모델링, 엔티티 모델링, 제품 모델링 및 비즈니스 모델 제어 V3.0의 방법론에 대한 저작권은 Jianxin Financial Technology Co.
SOLVENT의 비즈니스 모델링 버전, 즉 지속적인 가치 혁신 플랫폼은 중국 본토 지역을 제외한 국가 및 지역에서 비즈니스 모델 거버넌스(BMG)가 소유하며, 전략 실현, 비즈니스 모델 혁신 및 디지털 전환의 버전 유형을 포함하되 이에 국한되지 않는 SOLVENT 플랫폼의 상위 버전 유형과 함께 제공되는 방법론은 전 세계적으로 CITIC Financial Technology Co. 가 전 세계적으로 저작권을 보유하고 있습니다. 비즈니스 모델 혁신(비즈니스 다이내믹스)
비즈니스 모델 혁신 카테고리는 전략적 요구사항을 충족하기 위해 비즈니스 모델을 진화시키고 지속적으로 개선하는 것을 목표로 하며, 궁극적으로는 비즈니스의 역동적 적응력을 유지하는 것을 목표로 합니다. 전략적 요구사항의 출발점은 주로 전략 맵이며, 이는 시장에서 비롯된 고객 가치, 기업 내부 전략에서 비롯된 전략적 역량, 비즈니스 라인에서 비롯된 프로세스 혁신의 세 가지 범주로 나눌 수 있으며, 모두 혁신 카테고리의 요구사항입니다. 여기에 디지털을 기반으로 비즈니스 모델(비즈니스 모델)을 재구성하고 혁신하는 것을 목표로 하는 디지털 트랜스포메이션 범주도 있습니다.
이 비즈니스 모델 혁신 범주에서는 각 혁신 요구 사항을 면밀히 분석하고 특정 비즈니스 모델의 요소로 표현하여 효과적인 솔루션을 개발하고, 비즈니스 모델의 요소는 요구 사항 충족 여부를 확인/검증하는 증거로 사용할 수 있습니다. 따라서 이러한 솔루션은 혁신 요구를 충족시킬 뿐만 아니라 외부 변화에 적응하기 위한 조직의 발전을 촉진하는 수단으로서 비즈니스 모델의 전반적인 개발과 향상에 기여합니다.
혁신 요구사항의 실행을 촉진하기 위해서는 이러한 요구사항을 궁극적으로 운영 수준 개선, 즉 향상 기회로 세분화해야 합니다. 이 접근 방식을 사용하면 더 크고 복잡한 혁신 요구사항을 관리할 수 있고 요구사항 관리 프로세스에 효과적으로 통합할 수 있습니다.

각 개선 기회에는 이해관계자 가치에 대한 정의가 필요하며, 이는 개선 기회 센터에서 선택한 요구 사항 요약에서 확인할 수 있습니다.
이해관계자 가치의 정의는 비즈니스 모델 혁신을 강화하는 데 기여합니다. 개선 기회의 가치를 더 깊이 파고들어 이해함으로써 실제 요구사항에 집중하고 새로운 비즈니스 모델 혁신 요구사항을 발견하며 비즈니스 모델의 혁신과 최적화를 추진할 수 있습니다.
이해관계자 가치의 정의는 비즈니스 우선순위 관리를 달성하기 위한 핵심입니다. 이해관계자의 가치 기대치, 필요한 역량 및 비즈니스 민첩성 스코어카드를 명확히 함으로써 요구사항의 우선순위를 더 잘 정하고 반복적인 범위를 정의하여 리소스를 더 효과적으로 할당하고 비즈니스 실행 효율을 높일 수 있습니다.
이해관계자 가치의 정의는 결과물보다는 산출물의 효과성에 주목합니다. 가치 중심으로 요구사항을 정의하면 가치 지향점에 따라 요구사항이 달성하는 결과를 세분화하고 모든 설계와 구현이 가치 실현을 목표로 이루어지므로 효과성이 향상될 뿐만 아니라 프로젝트에서 제품으로의 전환도 달성할 수 있습니다.
전반적으로 개선 기회의 이해 관계자 가치를 정의하는 것은 요구 사항 엔지니어링의 중요한 부분이며 비즈니스 모델의 실행 효율성과 효과를 개선하고 비즈니스 모델의 혁신과 최적화를 촉진하며 비즈니스 우선 순위 관리를 달성하고 비즈니스 모델의 디지털화를 촉진하는 데 중요한 역할을합니다.

전략적 역량 실현은 회사의 경쟁력과 차별화 능력에 중점을 두고 새로운 유형의 수익을 통해 성장을 달성하기 위해 회사 내에서 설정한 전략적 목표와 직접 관련이 있으며, 가장 광범위하고 중요한 비즈니스 요구 유형입니다. 이러한 요구는 전략 맵의 전략적 경쟁력과 성장 전망에서 비롯됩니다.
전략을 재조정할 때는 필요한 전략적 역량을 분석하고, 이에 해당하는 프로세스를 찾고, 현재 할 수 없는 것이 무엇인지 파악해야 합니다. 예를 들어 은행이 차별화된 가격 책정 규칙을 개발할 때 지역별 부동산 가격에 대한 접근 권한이 필요할 수 있는데, 이 역량 자체가 없다면 이 역량을 확보하기 위한 실행 계획을 파악하고 어떤 프로세스가 이 역량을 확보할 수 있는지, 어떤 프로세스가 이 자원을 빌려서 비즈니스를 강화할 수 있는지 파악해야 합니다.
전략적 역량 요구 사항의 목적은 조직이 목표를 달성하고 시장에서 경쟁 우위를 확보할 수 있도록 하는 것입니다. 이를 위해서는 조직의 전략적 목표에 부합하는 일련의 리소스와 역량을 개발해야 합니다. 전략적 역량 요구에는 조직의 전략적 방향에 부합하는 외부 기회를 파악하고 활용하는 것도 포함됩니다.
전략적 역량 요구사항을 개발하기 위해 조직은 내부 자원과 외부 환경에 대한 체계적이고 종합적인 분석을 수행해야 합니다. 여기에는 조직의 기존 자원과 역량의 강점과 약점을 평가하고 외부 환경의 잠재적 기회와 위협을 파악하는 것이 포함됩니다. 이러한 분석을 바탕으로 조직은 역량을 강화하고 외부 기회를 활용하기 위한 일련의 전략적 이니셔티브를 개발할 수 있습니다.
전략적 역량 요구사항은 동적 역량 개발을 강조합니다. 동적 역량은 환경 변화에 대응하여 시간이 지남에 따라 적응하고 진화하는 조직의 능력입니다. 여기에는 조직이 시장과 고객 요구의 변화를 파악하고 이에 대응할 수 있는 일련의 프로세스와 루틴을 개발하는 것이 포함됩니다. 오늘날과 같이 급변하는 비즈니스 환경에서는 지속 가능한 경쟁 우위를 확보하기 위해 동적 역량이 매우 중요합니다.
전략적 역량 요건에는 종종 전략적 제휴 및 파트너십의 개발이 고려됩니다. 전략적 제휴와 파트너십을 통해 조직은 새로운 시장과 고객뿐만 아니라 새로운 자원과 역량에 접근할 수 있습니다. 전략적 제휴 및 파트너십을 구축함으로써 조직은 파트너의 강점을 활용하여 전략적 목표를 달성할 수 있습니다.
비즈니스 모델은 비즈니스 역량의 성숙도와 디지털화를 평가하고, 시장의 요구와 업계 역량을 벤치마킹하여 부족한 부분을 분석하고 개선할 수 있는 기반이 됩니다. 반면 전략적 역량은 회사 내에서 설정한 전략과 전략적 목표를 기반으로 전략 실행을 지원하는 방법에 관한 것입니다. 전략적 역량은 전략적이고 차별화되며 가치 지향적이고 포괄 범위가 복잡하고 하향식 방식으로 변화를 주도하는 경향이 있습니다. 현재 우리는 역량을 전략, 운영, IT의 세 가지 수준으로 분류할 수 있으며, 이를 계층별로 구축해야 합니다. 이 책에서는 전략적 역량 요구사항에서 비즈니스 역량으로 실현되는 과정에 초점을 맞추고 있습니다.
디지털화가 가속화됨에 따라 전략적 조정 주기는 점점 더 짧아지고 있으며, 전략적 역량 요구사항은 점점 더 빠르게 변화하고 있으며, 이를 기반으로 비즈니스 및 IT 아키텍처를 지속적으로 조정해야 합니다. 이로 인해 조직은 점점 더 많은 압박을 받고 있으며 비즈니스는 IT에 더 많은 것을 기대하고 있습니다. 따라서 비즈니스 아키텍처 및 IT 아키텍처 팀은 재작업과 무용지물을 피하고 일관성과 주기성을 보장하기 위해 적절한 방법을 마련해야 합니다.
모든 비즈니스와 모든 부서는 기술 동향, 규제 요구 사항, 자연적, 사회적 요인 등 외부 환경에 대한 평가를 기반으로 3년 또는 5년 목표를 설정하는 연간 계획을 수립합니다. 전략적 목표는 운영 목표와 달리 일반적으로 일상적인 비즈니스 목표의 예측 가능한 달성을 기반으로 하며 비즈니스 방향 전환, 새로운 비즈니스 모델 구축 또는 차별화된 역량 강화를 통해 달성해야 하는 목표이며 현재의 비즈니스 모델을 뛰어넘는 목표입니다.
이러한 목표를 달성하기 위해서는 새로운 역량을 확보하거나 기존 역량을 조정해야 합니다. 기존 역량을 기반으로 하거나 일상적인 업무에서 자연스럽게 습득한 역량은 현재의 목표에 적합하지 않은 경우가 많으므로 아웃소싱을 통해 확보하거나 특정 프로젝트 팀을 구성하여 프로젝트 단위로 운영해야 하는 경우가 많습니다.
여기서 전략적 역량은 비즈니스의 핵심 역량과 구별된다는 점을 구분하는 것이 중요합니다. 예를 들어 모든 은행은 핵심 역량인 예금, 대출, 결제 운영 및 가격 책정 기능을 갖추고 있습니다. 은행이 시장 점유율을 높이기 위해 고객 세그먼트, 고객 가구 프로필 또는 거래 실행 환경을 기반으로 준실시간 가격 제안을 제공하는 경우 이 역량은 은행의 차별화된 전략적 역량입니다. 간단히 말해, 고객이 다른 은행보다 이 은행을 선택하는 차별화 요소입니다. 전략적 역량은 보다 미래 지향적이며, 시간이 지남에 따라 핵심 역량의 일부로 발전하여 새로운 전략적 역량이 등장할 수 있습니다.
또한 역량 실현 프로세스에 상향식 문제와 현상 유지 문제를 통합할 필요도 있습니다. 이러한 역량은 페인 포인트가 명확하지 않거나 문제의 근본 원인을 잘 이해하지 못해 해결하지 못하거나, 솔루션이 구현되지 않아 비즈니스 및 IT 역량으로 구체화할 수 없거나, IT 시스템이 구현되었지만 비즈니스 프로세스나 역할이 실현되지 않아 수년이 지나도 실현하기 어려운 경우가 많습니다. 따라서 전략적 역량을 실현하려면 비즈니스 솔루션을 파악하고 이를 비즈니스 모델에 통합하기 위해 하향식 접근 방식과 상향식 접근 방식을 모두 조합해야 합니다. 기업이 비즈니스 모델에 따라 비즈니스를 실행하면 경쟁 역량을 실현한 것이며, 그 결과를 평가에 활용할 수 있습니다.
요약하면, 전략적 역량 관점은 지속 가능한 경쟁 우위를 달성하는 데 있어 유연성과 적응성의 중요성을 강조합니다. 기업은 변화하는 시장 상황과 고객의 요구에 대응하기 위해 지속적으로 자원과 역량을 개발하고 배치해야 합니다. 이를 위해서는 조직이 미래의 도전과 기회를 분석하고 예측하여 미리 대비할 수 있는 능동적이고 미래지향적인 전략 관리 접근 방식이 필요합니다.

전략 매핑은 기업의 목표를 설정하고, 기존 및 잠재적 자원을 분석하며, 목표를 달성하기 위한 관련 정책을 수립하는 데 효과적인 도구입니다. 기업이 직면한 제약 조건과 자체 한계를 충분히 고려한 후 목표를 구현하기 위해 합리적으로 자원을 할당하는 프로세스입니다. 전략 계획은 기업의 장기적인 방향을 설정하고 목표를 달성하기 위해 가용 자원을 가장 잘 활용하는 방법을 안내합니다.
비즈니스 모델링 혁신에서 전략 맵의 목적은 경쟁, 업계의 기술 발전, 업계에 적용되는 규제나 감독 등 비즈니스 운영에 영향을 미치는 다양한 업계의 힘을 이해하는 데 도움을 주기 위한 것입니다. 또한 고객의 요구, 선호도, 기대치와 같은 시장의 힘도 고려해야 합니다. 이 과정에서 내부(예: 조직 문화) 및 외부(예: 경제 환경) 환경의 주요 동향, 인플레이션이나 GDP 성장률과 같은 거시경제 요인, 국가 간 무역 협정을 포함한 정치 환경에도 주의를 기울여야 합니다.
전략 맵의 역할은 기업이 전략 계획을 수립할 때 이러한 모든 요소를 충분히 고려하여 시간이 지남에 따라 변화하는 환경에 빠르게 적응하고 시장에서 경쟁력을 유지할 수 있도록 지원하는 것입니다.
전략 맵에서 원동력은 일반적으로 회사의 미션과 비전에서 비롯되며, 경영진이 이를 이끌어야 합니다. 경영진은 재무적 성과뿐만 아니라 고객 서비스 수준이나 제품 품질 지표와 같은 분야의 운영 우수성 목표도 포함하여 원하는 결과를 달성하기 위해 현재의 역량과 미래의 요구사항에 대한 분석을 바탕으로 조직의 바람직한 미래 상태를 설정합니다.
재무, 고객, 내부 개발의 모든 측면을 포괄하는 전략 맵의 내용은 균형 잡힌 관점을 제공합니다. 계획 수립 시 동인과 측정 가능한 목표를 명확하게 명시하여 각 단계에서 설정된 기준선에 대한 정기적인 검토를 통해 최종 마일스톤에서 완전히 실현될 때까지 구현 기간 내내 이러한 목표를 향한 진행 상황을 지속적으로 모니터링할 수 있어야 합니다.
전반적으로 전략 맵은 비즈니스 모델링 혁신에 중요한 역할을 합니다. 기업이 목표를 정의하고, 자원을 분석하고, 장기적인 개발 목표를 달성하기 위한 정책을 수립하는 데 도움이 됩니다.

SOLVENT 플랫폼의 품질 센터는 핵심 모델 품질 보증 도구인 도킹 검사를 수행할 수 있는 기능을 제공합니다.
도킹 관계는 프로세스 간 도킹, 제품 간 도킹 등 비즈니스 모델 내 요소 간 도킹의 무결성을 보장하는 데 도움이 됩니다. 도킹 검사는 주로 구문 수준에서 수행되며 시맨틱 검사는 당분간 지원되지 않습니다. 도킹 검사 기능은 모델 요소를 선택하면 해당 모델의 도킹 상태를 보여주며, 문제가 있는 경우 노란색 경고로 표시되고 사용자는 더블클릭하여 구체적인 문제 목록을 볼 수 있습니다. 또한 도킹 점검은 내보내기 기능도 지원하므로 사용자가 추가 분석 및 처리에 편리합니다. 실용적인 태도와 전문적인 검사 방식을 갖춘 이 도킹 검사 기능은 상업 은행에 모델의 품질과 무결성을 보장하기 위한 명확한 관점과 구체적인 증거를 제공합니다.

기법은 방법론 편집기의 필수적인 부분으로, 방법론에 사용되는 기법과 도구의 정의와 구성을 지원할 뿐만 아니라 각 제품 구성 요소에 필요한 다양한 기법을 구축하고 문서화하는 데도 도움이 될 수 있습니다. 이러한 기술에는 특정 작업을 수행하고 효율성과 제품 품질을 개선하는 데 도움이 되는 실행 방법, 템플릿, 분석 기법 및 도구 등이 포함될 수 있습니다.
방법론 편집기에서는 작업의 실제 운영을 기반으로 마이닝 시나리오를 정의한 다음, 대규모 언어 모델을 사용해 필요한 지식을 마이닝하여 고품질의 기술을 개발할 수 있습니다. 이렇게 하면 팀이 프로젝트를 초기화할 때 필요한 기술에 바로 액세스할 수 있습니다. 프로젝트가 시작되면 이러한 기술, 도구 및 템플릿과 관련 작업 및 활동을 구성 가능한 방식으로 배포할 수 있으므로 개발 및 운영 팀이 이를 쉽게 채택하고 구현할 수 있습니다.

사용자 인터페이스는 솔루션 검증의 중요한 부분입니다. 사용자 인터페이스의 목적은 정보 자원의 교환이며, 이 모든 자원은 엔티티에 포함되어 있으므로 엔티티는 인터페이스 설계에 매우 중요합니다. 먼저 엔티티 모델은 엔티티와 엔티티 간의 관계를 지정하여 디자이너가 사용자 인터페이스에 표시할 정보의 조합과 순서를 결정할 수 있도록 하며, 이는 사용자 인터페이스의 논리적 흐름을 만들고 화면을 직관적이고 쉽게 탐색할 수 있도록 도와줍니다.
또한 모든 인터페이스는 사용자 프레임워크의 맥락에서 애플리케이션으로 표시되며, 사용자가 이를 사용할 때 일반적으로 애플리케이션에서 특정 사용자 인터페이스로 이동하여 각 동작이 해당 서비스를 수행합니다. 인터페이스를 설계할 때 첫 번째 단계는 IT 서비스와 엔티티 간의 대응을 설계하는 것입니다. IT 서비스와 엔티티의 입력과 출력 간의 대응이 결정되면 인터페이스와 인터페이스 간의 관계에 따라 사용자 인터페이스가 자동으로 렌더링될 수 있습니다.
또한 엔티티 모델은 각 엔티티의 속성에 대한 정보를 제공합니다. 이러한 속성에는 엔티티의 각 인스턴스를 고유하게 구분하는 식별자가 있으며 다른 속성과 식별자 간의 카디널리티 관계(1대1, 1대다 등)를 설정하므로 디자인에서는 이 정보를 사용하여 화면에 렌더링해야 하는 속성과 필수 속성을 결정할 수 있습니다.
디자이너는 화면 디자인에서 속성의 도메인 정의(유효한 값 집합 및 표시 규칙 포함)를 사용하여 도메인에 유효한 값 집합을 표시하고 입력 필드 또는 드롭다운 메뉴를 만들어 사용자 입력을 유효한 값으로 제한할 수 있습니다. 또한 필수 필드, 형식, 길이 및 필드 유형과 같은 프레젠테이션 규칙을 사용하여 화면에서 입력 필드의 시각적 모양과 동작을 결정할 수 있습니다.
요약하자면, 엔티티 모델링은 디자이너에게 엔티티, 엔티티 관계 및 엔티티 속성에 대한 포괄적인 이해를 제공합니다. 이러한 지식은 기본 데이터 구조와 일관된 화면을 만드는 데 도움이 되며, 사용자 인터페이스가 기능적이고 사용자 친화적인지 확인할 수 있습니다. 프로세스 모델과 엔티티 모델을 활용하면 복잡한 코드를 작성할 필요가 없습니다. 검증 화면 탐색 및 인터페이스 상호 작용을 즉시 실행할 수 있으며, 노코드/로코드 접근 방식을 통해 사용자 인터페이스의 신속한 반복도 가능합니다. 검증 프로세스 중에 연결된 솔루션의 사용자 상호 작용에 문제가 있거나 사용자의 기대에 미치지 못하는 것이 발견되면 비즈니스 모델러 또는 수요 측에서 즉시 모델을 수정하여 수정된 솔루션을 명확히 하고 검증할 수 있습니다. 이러한 접근 방식은 반복 작업의 효율성을 크게 향상시킬 뿐만 아니라 기술 전문가가 아닌 직원도 반복 작업에 참여할 수 있어 사용자 요구를 충족하고 사용자 만족도와 품질을 개선하는 데 매우 유용합니다.

사용자 시나리오 기반 IT 솔루션의 구성 요소는 비즈니스 모델에 기반한 사용자 시나리오 설계가 필요합니다. 비즈니스 모델은 기업의 비즈니스 프로세스, 비즈니스 엔티티, 비즈니스 모델 및 비즈니스 규칙을 논리적으로 표현한 것으로, 기업의 운영 수준을 종합적이고 명확하게 보여줄 수 있기 때문입니다. 반면 사용자 시나리오는 사용자의 요구와 행동에 따라 설계된 일련의 구체적이고 생생한 비즈니스 시나리오를 기반으로 합니다. 이러한 시나리오는 비즈니스 모델에서 반응했습니다. 따라서 비즈니스 모델을 기반으로 사용자 시나리오를 구축하면 실제 비즈니스 환경에서 사용자의 행동과 상호 작용을 직관적으로 반영할 수 있어 IT 솔루션의 설계 및 구현에 강력한 지원을 제공할 수 있습니다.
사용자 시나리오는 사용자가 제품이나 서비스를 사용할 때 겪을 수 있는 다양한 상황을 의미합니다. 사용자 시나리오를 설계할 때는 사용자의 실제 요구 사항을 더 잘 이해하고 충족하기 위해 사용자의 요구, 행동, 환경 및 기타 요소를 고려해야 합니다. 사용자 시나리오의 내용에는 사용자 역할 및 목표, 사용자 행동 및 작업, 사용자 환경 및 조건, 사용자 감정 및 기대 등이 포함됩니다.
위의 사용자 시나리오 설계를 통해 IT 솔루션은 사용자의 요구를보다 정확하게 이해하여 사용자의 요구에 더 부합하는 소프트웨어 제품 및 서비스를 설계하고 사용자 만족도를 높이고 기업의 경쟁력을 높일 수 있습니다. 동시에 구현 과정에서 IT 솔루션이 위험을 더 잘 제어하고 프로젝트의 원활한 진행을 보장하는 데에도 도움이 됩니다.

가치 기대치를 정의하는 것이 디자인 접근 방식의 출발점입니다. 이해관계자 그룹마다 기대하는 가치가 다르기 때문입니다. 프로젝트 구현 방법론의 궁극적인 목표는 이해관계자의 요구를 충족하는 제품을 제공하는 것입니다. 고객은 상품의 안전성, 안정성, 수익성에 더 관심이 있는 반면, 주주는 은행의 재무 성과와 주식 수익률에 더 관심이 있을 수 있습니다. 직원은 공정한 대우와 좋은 근무 환경, 경력 개발 기회를 원할 수 있으며, 규제 당국은 은행의 규정 준수 및 리스크 관리에 대해 우려할 수 있습니다. 따라서 기업은 프로젝트의 다양한 이해관계자 그룹의 가치를 충분히 이해하여 그들의 요구를 충족하는 상품과 서비스를 실현해야 합니다.
방법론 편집기의 첫 번째 단계는 이해관계자, 주요 플레이어의 특성 및 기대 가치를 식별하는 것입니다. 이를 통해 방법론을 정의하여 결과물이 궁극적으로 주요 이해관계자의 가치에 부합하도록 하고, 상충되는 이해관계자의 가치를 관리하고 균형을 맞추는 데 도움을 줄 수 있습니다. 혁신 허브의 방법론 편집기는 비즈니스 민첩성을 개선하고 프로젝트 간 전환을 가능하게 한다는 생각으로 설계되었으므로 가치 기대치부터 시작하는 것이 특히 중요합니다.

가치 설계의 목적은 가치 설계를 위한 전략적 역량 요건 중 하나를 실현하는 것입니다. 가치 설계는 비즈니스 모델을 기반으로 비즈니스 솔루션을 비즈니스 모델에 통합하고, 통합 과정에서 비즈니스 솔루션을 개선하는 프로세스입니다.
이해관계자 가치 설계는 모든 이해관계자의 요구와 기대를 비즈니스 솔루션에 맞추는 프레임워크를 비즈니스 모델에 만드는 것입니다.
성공적인 비즈니스 모델을 설계하려면 이해관계자의 가치 주장을 이해하는 것이 중요합니다. 이를 위해서는 각 이해관계자 그룹의 요구, 선호도, 기대치를 파악하기 위한 연구와 분석이 필요합니다. 예를 들어 고객은 고품질의 제품, 경쟁력 있는 가격, 우수한 고객 서비스를 중시하는 반면, 직원은 공정한 보상, 경력 개발 기회, 긍정적인 업무 환경을 우선시할 수 있습니다.
이해관계자의 가치 기대치가 정의되고 비즈니스 솔루션이 마련되면 이러한 기대치를 충족하도록 비즈니스 모델을 설계할 수 있습니다. 여기에는 각 이해관계자 그룹에 가치를 제공하는 제품, 프로세스 및 이해관계자 경험을 정의하는 것이 포함됩니다. 예를 들어, 기업은 우수한 제품과 서비스를 제공하고, 개인화된 경험을 제공하며, 장기적인 관계를 구축하는 데 중점을 둔 고객 중심 모델을 설계할 수 있습니다.
비즈니스 모델에서 이해관계자 가치 제안을 설계하려면 장단점을 비교하고 이해관계자의 상충되는 기대 사이에서 균형을 맞출 수 있는 방법을 찾아야 합니다. 예를 들어 주주는 이익 극대화를 우선시하는 반면, 직원은 일과 삶의 균형과 고용 안정을 중요시할 수 있습니다. 비즈니스 모델은 모든 이해관계자가 자신의 요구가 충족되고 가치 기대치가 충족된다고 느끼는 윈윈 상황을 만드는 것을 목표로 해야 합니다.

가치 제안은 기업이 고객에게 고유한 혜택과 가치를 제공하는 제품이나 서비스를 전달하기 위해 사용하는 전략적 도구입니다. 가치 제안은 회사의 제품이 고객의 문제를 해결하거나 고객의 요구를 충족시키거나 경쟁사보다 고객의 욕구를 더 잘 충족시키는 구체적인 방법을 설명하는 진술 또는 약속입니다. 본질적으로 가치 제안은 고객이 제품이나 서비스를 통해 얻을 수 있다고 생각하는 가치, 즉 고객이 비즈니스를 선택하는 이유, 즉 고객 의사 결정 과정의 핵심 요소이며, 가치 제안은 제품과 시장 간의 관계로 표현됩니다.
효과적인 고객 가치 제안을 만들려면 기업은 먼저 타겟 고객과 그들의 구체적인 니즈와 선호도를 이해해야 합니다. 여기에는 시장 조사, 고객 데이터 분석, 고객의 불만 사항과 동기에 대한 인사이트 확보가 포함됩니다. 이러한 이해가 이루어지면 기업은 이러한 니즈를 충족하는 가치 제안을 개발하고 경쟁업체와 차별화된 제품을 제공할 수 있습니다.
기업이 잘 정의한 고객 가치 제안은 명확하고 간결하며 설득력이 있어야 하며, 가격, 품질, 편의성, 혁신, 맞춤화, 우수한 고객 서비스 등 고객이 회사의 제품이나 서비스를 선택함으로써 얻을 수 있는 고유한 혜택과 이점을 명확하게 설명해야 합니다. 또한 가치 제안은 경쟁사와 차별화되는 제품의 특정 특징이나 기능을 강조하여 고객에게 바람직한 선택이 될 수 있도록 해야 합니다.
고객 가치 제안은 고객의 마음속에 회사 제품의 포지셔닝을 명확히 하고 회사의 전체 마케팅 전략 내에서 강력한 브랜드 이미지를 구축합니다. 이를 효과적으로 전달할 수 있다면 고객을 유치 및 유지하고, 고객 충성도를 높이며, 매출 성장을 촉진할 수 있습니다. 또한 매력적인 가치 제안은 경쟁이 치열한 시장에서 기업이 돋보이고 시장 점유율을 확보하는 데 도움이 되는 경쟁 우위 요소로 작용합니다.
강력한 고객 가치 제안을 개발하기 위해 기업은 맥락적 관련성, 차별화, 정량화 가능한 가치, 가치 제안을 증명할 수 있는 능력이라는 네 가지 핵심 요소를 고려해야 합니다. 관련성: 제품이 특정 상황에서 고객의 요구를 충족하고 가치를 제공할 수 있는 정도, 차별화: 제품이나 서비스를 경쟁사와 차별화하는 고유한 판매 제안, 정량화된 가치: 비용 절감, 시간 절약, 생산성 향상 등 고객이 받게 될 혜택과 이점을 정량화하는 능력, 마지막으로 효과적인 증명: 가치 제안을 뒷받침하는 증거나 증언을 제공하는 것 등이 포함됩니다. 고객과의 신뢰 구축

워크플로
입력 입력
워크플로는 고객 중심을 달성하기 위한 비즈니스 활동의 필수적인 부분입니다. 각 워크플로는 고객별 이벤트 목표를 달성하기 위해 설계되었습니다. 워크플로는 활동을 지칭하는 데 사용되기도 하며, 각 비즈니스 영역에는 고객의 이벤트 목표를 달성하기 위한 여러 워크플로가 포함될 수 있습니다.
워크플로는 특정 비즈니스 목표를 달성하기 위해 조직에서 특정 규칙과 순서에 따라 개별 작업과 활동이 수행되는 프로세스를 말합니다. 이는 고객이 만족할 때까지 고객의 가치 기대치를 충족시키기 위한 고객 중심적 접근 방식인 비즈니스 프로세스 관리의 중요한 부분입니다. 워크플로우의 핵심은 비즈니스 가치를 효과적으로 전달하기 위해 작업을 순차적으로 구성하고 조정하는 것입니다. 이벤트에 의해 트리거되어 프로세스가 시작되는 것부터 시작하여 다양한 역할을 거쳐 전문화된 작업을 수행하고 트리거 가능한 이벤트가 최종적으로 충족될 때만 끝나는 일련의 연속적인 단계가 포함됩니다. 각 워크플로에는 입력과 출력이 명확하게 정의되어 있습니다.
워크플로는 각 작업이 전체 프로세스에 어떻게 기여하는지를 명확하게 보여주기 때문에 프로세스 모델링의 중요한 부분입니다. 워크플로는 필요한 모든 작업이 논리적이고 효율적인 방식으로 완료되고 각 작업이 다른 작업과 적절히 조율되도록 하는 데 도움이 됩니다. 활동과 워크플로는 조직 전체에서 고객에게 가치를 창출하고 제공하기 위해 사용되며, 프로세스가 표준화되고 일관되며 수평적 및 수직적으로 확장 가능한지 확인하는 데 도움이 됩니다. 조직은 활동에 대한 워크플로를 정의함으로써 프로세스를 간소화하고 오류를 줄이며 제품이나 서비스의 품질을 개선할 수 있습니다. 효과적인 워크플로를 만들려면 비즈니스 가치를 실현하는 데 필요한 핵심 활동을 파악하는 것이 중요합니다. 이를 위해서는 전체 프로세스를 처음부터 끝까지 매핑하고 이를 개별 단계로 세분화해야 할 수도 있습니다. 각 워크플로는 프로세스의 각 단계에서 수행해야 할 작업이 명확하도록 특정 입력 및 출력 세트로 잘 정의되어야 하며, 워크플로의 효율성을 평가하고 최적화할 수 있도록 워크플로의 주요 품질 기준을 정의해야 합니다.